Schema knf.fi.Lokaty.xsd


schema location ..\xsd\knf.fi.Lokaty.xsd
attributeFormDefault unqualified
elementFormDefault qualified
 
Elements  Complex types 
Sprawozdanie  AdresTyp 
AktywaDepozytySrodkiPieniezneTyp 
AktywaDluzneTyp 
AktywaInstrumentyPochodneTyp 
AktywaNieruchomosciTyp 
AktywaPozostaleLokatyTyp 
AktywaPozyczkiWeksleTyp 
AktywaTytulyUczestnictwaTyp 
AktywaUdzialoweTyp 
AktywaWierzytelnosciTyp 
DaneTyp 
IdentyfikacjaDepozytuSrodkowPienieznychTyp 
IdentyfikacjaEmitentaTyp 
IdentyfikacjaInnegoSkladnikaTyp 
IdentyfikacjaInstrumentuBazowegoTyp 
IdentyfikacjaInstrumentuPochodnegoTyp 
IdentyfikacjaKontrahentaTyp 
IdentyfikacjaNieruchomosciTyp 
IdentyfikacjaPakietuWierzytelnosciTyp 
IdentyfikacjaPierwotnegoWierzycielaTyp 
IdentyfikacjaPozyczkiWekslaTyp 
IdentyfikacjaSkladnikaDluznegoTyp 
IdentyfikacjaSkladnikaUdzialowegoTyp 
IdentyfikacjaTytuluUczestnictwaTyp 
InstrumentBazowyTyp 
NaglowekTyp 
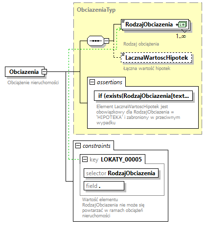
ObciazeniaTyp 
OkresSprawozdawczyTyp 
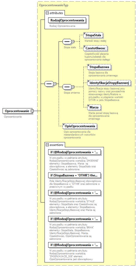
OprocentowanieTyp 
PakietPrzedPrzeksztalceniemTyp 
PakietPrzeksztalconyTyp 
SkladnikDepozytSrodkiPieniezneTyp 
SkladnikDluznyTyp 
SkladnikInnyTyp 
SkladnikInstrumentPochodnyTyp 
SkladnikNieruchomoscTyp 
SkladnikPakietWierzytelnosciTyp 
SkladnikPozyczkaWekselTyp 
SkladnikTytulUczestnictwaTyp 
SkladnikUdzialowyTyp 
SpecyfikacjaDepozytuSrodkowPienieznychTyp 
SpecyfikacjaInnegoSkladnikaTyp 
SpecyfikacjaInstrumentuPochodnegoTyp 
SpecyfikacjaNieruchomosciTyp 
SpecyfikacjaPakietuWierzytelnosciTyp 
SpecyfikacjaPozyczkiWekslaTyp 
SpecyfikacjaSkladnikaDluznegoTyp 
SpecyfikacjaSkladnikaUdzialowegoTyp 
SpecyfikacjaTytuluUczestnictwaTyp 
SplatyPakietuWierzytelnosciTyp 
SplatyPozyczkiWekslaTyp 
SprawozdanieTyp 


element Sprawozdanie
diagram knf.fi.Lokaty_diagrams/knf.fi.Lokaty_p1.png
type SprawozdanieTyp
properties
content complex
children Naglowek Dane
asserts
Test XPathDefaultNs Annotation
let $xml_file_path := string(base-uri()), $last_slash_pos := index-of(string-to-codepoints(upper-case(string(base-uri()))), string-to-codepoints('/'))[last()], $xml_file_name := substring($xml_file_path, $last_slash_pos + 1), $schema_file_location := @xsi:noNamespaceSchemaLocation, $schema_last_slash_pos := index-of(string-to-codepoints($schema_file_location), string-to-codepoints('/'))[last()], $schema_name := substring($schema_file_location, $schema_last_slash_pos + 1), $schema_type := substring-before(substring-after(substring-after($schema_name, '.'), '.'), '.'), $schema_type_upper := upper-case($schema_type), $regex_pattern := concat('^', $schema_type_upper, '_.*') return matches($xml_file_name, $regex_pattern) 
documentation
Typ raportu z nazwy pliku nie zgadza się z typem raportu wybranej XML schema. Typ raportu powinien być określony w nazwie pliku XML wielkimi literami.
documentation
SPRAWOZDANIE_00001
if (Naglowek/OkresSprawozdawczy) then let $periods_dict := map { 'Q1': '03', 'Q2': '06', 'Q3': '09', 'Q4': '12', 'H1': '06', 'H2': '12' }, $schema_file_location := @xsi:noNamespaceSchemaLocation, $second_last_slash_pos := index-of(string-to-codepoints($schema_file_location), string-to-codepoints('/'))[last()-2], $third_last_slash_pos := index-of(string-to-codepoints($schema_file_location), string-to-codepoints('/'))[last()-3], $schema_date := concat(substring($schema_file_location, $third_last_slash_pos + 1, 4), substring($schema_file_location, $second_last_slash_pos + 1, 2)), $quarter := string(Naglowek/OkresSprawozdawczy/Kwartal), $half := string(Naglowek/OkresSprawozdawczy/Polrocze), $report_date := if (Naglowek/OkresSprawozdawczy/DataDo) then replace(substring(string(Naglowek/OkresSprawozdawczy/DataDo), 1, 7), '-', '') else if (Naglowek/OkresSprawozdawczy/DataOd) then replace(substring(string(Naglowek/OkresSprawozdawczy/DataOd), 1, 7), '-', '') else concat(Naglowek/OkresSprawozdawczy/Rok, $periods_dict($half), $periods_dict($quarter), Naglowek/OkresSprawozdawczy/Miesiac) return $schema_date = $report_date else true() 
documentation
Należy użyć schemy XML dla odpowiedniego okresu (rok i miesiąc muszą odpowiadać dacie z elementu OkresSprawozdawczy)
documentation
SPRAWOZDANIE_00002
if (Naglowek/DzienZdarzenia) then let $schema_file_location := @xsi:noNamespaceSchemaLocation, $second_last_slash_pos := index-of(string-to-codepoints($schema_file_location), string-to-codepoints('/'))[last()-2], $third_last_slash_pos := index-of(string-to-codepoints($schema_file_location), string-to-codepoints('/'))[last()-3], $schema_date := concat(substring($schema_file_location, $third_last_slash_pos + 1, 4), substring($schema_file_location, $second_last_slash_pos + 1, 2)), $report_date := replace(string(Naglowek/DzienZdarzenia), '-', '') return $schema_date = substring($report_date, 1, 6) else true() 
documentation
Należy użyć schemy XML dla odpowiedniego okresu (rok i miesiąc muszą odpowiadać dacie z elementu DzienZdarzenia)
documentation
SPRAWOZDANIE_00003
starts-with(@xsi:noNamespaceSchemaLocation, 'https://sprawozdawczosc.knf.gov.pl/') 
documentation
Należy odwołać się do schemy XML zamieszczonej na domenie: https://sprawozdawczosc.knf.gov.pl/
documentation
SPRAWOZDANIE_00004
every $acquisition_date in Dane/Aktywa/SkladnikAktywow/DataNabycia satisfies Naglowek/OkresSprawozdawczy/DataDo >= $acquisition_date 
documentation
DzienNabycia musi zawierać datę wcześniejszą lub równą w stosunku do daty z elementu DataDo w nagłówku sprawozdania
documentation
LOKATY_00002
annotation
documentation
Sprawozdania miesięczne funduszu inwestycyjnego otwartego i specjalistycznego funduszu inwestycyjnego otwartego (Załącznik nr 5) / sprawozdanie kwartalne funduszu inwestycyjnego (Załącznik nr 9 Punkt 5 oraz Punkt 5.1) / sprawozdanie miesięczne funduszu inwestycyjnego w likwidacji (Załącznik nr 16 Punkt 1)
documentation
Zestawienie aktywów i instrumentów finansowych obejmujące posiadane składniki lokat, zajęte pozycje w instrumentach pochodnych, udzielone pożyczki oraz środki pieniężne utrzymywane na rachunkach prowadzonych przez instytucje finansowe, według stanu na:
- ostatni dzień wyceny w miesiącu / 
- ostatni dzień wyceny w kwartale / 
- ostatni dzień w miesiącu.

complexType AdresTyp
diagram knf.fi.Lokaty_diagrams/knf.fi.Lokaty_p2.png
type restriction of AdresTypAbs
properties
base AdresTypAbs
children Kraj Wojewodztwo Miejscowosc UlicaiNumer
used by
element SpecyfikacjaNieruchomosciTyp/Adres
annotation
documentation
Adres

element AdresTyp/Kraj
diagram knf.fi.Lokaty_diagrams/knf.fi.Lokaty_p3.png
type KrajeTyp
properties
content simple
annotation
documentation
Kraj

element AdresTyp/Wojewodztwo
diagram knf.fi.Lokaty_diagrams/knf.fi.Lokaty_p4.png
type Opis300ZnakowTyp
properties
content simple
facets
Kind Value Annotation
minLength 1
maxLength 300
annotation
documentation
Województwo

element AdresTyp/Miejscowosc
diagram knf.fi.Lokaty_diagrams/knf.fi.Lokaty_p5.png
type Opis300ZnakowTyp
properties
content simple
facets
Kind Value Annotation
minLength 1
maxLength 300
annotation
documentation
Miejscowość

element AdresTyp/UlicaiNumer
diagram knf.fi.Lokaty_diagrams/knf.fi.Lokaty_p6.png
type Opis300ZnakowTyp
properties
content simple
facets
Kind Value Annotation
minLength 1
maxLength 300
annotation
documentation
Ulica i numer

complexType AktywaDepozytySrodkiPieniezneTyp
diagram knf.fi.Lokaty_diagrams/knf.fi.Lokaty_p7.png
type restriction of AktywaDepozytySrodkiPieniezneTypAbs
properties
base AktywaDepozytySrodkiPieniezneTypAbs
children SkladnikAktywow
used by
element DaneTyp/Aktywa
attributes
Name  Type  Use  Default  Fixed  Annotation
GrupaAktywow  GrupyAktywowTyp  required      
documentation
Grupa aktywów
documentation
Grupa aktywów lub instrumentu finansowego
asserts
Test XPathDefaultNs Annotation
if (@GrupaAktywow = ('DEPOZYTY_SRODKI_PIENIEZNE', 'WIERZYTELNOSCI', 'POZYCZKI_WEKSLE', 'NIERUCHOMOSCI')) then not(SkladnikAktywow/MetodaWyceny = 'P1') else true() 
documentation
W przypadku wypełnienia atrybutu GrupaAktywow wartościami: 'DEPOZYTY_SRODKI_PIENIEZNE', 'WIERZYTELNOSCI', 'POZYCZKI_WEKSLE' lub 'NIERUCHOMOSCI' element MetodaWyceny musi być różny od 'P1' (rynek aktywny)
documentation
AKTYWA_00001
if (SkladnikAktywow/RynekWyceny = 'XXXX') then @GrupaAktywow = 'TYTULY_UCZESTNICTWA' else true() 
documentation
RynekWyceny może zostać uzupełniony jako: 'XXXX' tylko w przypadku wypełnienia atrybutu GrupaAktywow wartością: 'TYTULY_UCZESTNICTWA'
documentation
AKTYWA_00008
annotation
documentation
Aktywa depozyty środki pieniężne

attribute AktywaDepozytySrodkiPieniezneTyp/@GrupaAktywow
type GrupyAktywowTyp
properties
use required
annotation
documentation
Grupa aktywów
documentation
Grupa aktywów lub instrumentu finansowego

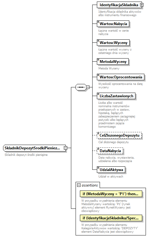
element AktywaDepozytySrodkiPieniezneTyp/SkladnikAktywow
diagram knf.fi.Lokaty_diagrams/knf.fi.Lokaty_p8.png
type SkladnikDepozytSrodkiPieniezneTyp
properties
minOcc 1
maxOcc unbounded
content complex
children IdentyfikacjaSkladnika WartoscNabycia WartoscWyceny MetodaWyceny WartoscOprocentowania LiczbaZastawionych CelZlozonegoDepozytu DataNabycia UdzialAktywa
asserts
Test XPathDefaultNs Annotation
if (MetodaWyceny = 'P1') then RynekWyceny else true() 
documentation
W przypadku wypełnienia elementu MetodaWyceny wartością: 'P1' (rynek aktywny) element RynekWyceny jest obowiązkowy
documentation
AKTYWA_00002
if (IdentyfikacjaSkladnika/Specyfikacja/KategoriaAktywow = 'DEPOZYTY') then DataNabycia else true() 
documentation
W przypadku wypełnienia elementu KategoriaAktywow wartością: 'DEPOZYTY' element DataNabycia jest obowiązkowy
documentation
AKTYWA_00003
annotation
documentation
Składnik aktywów

complexType AktywaDluzneTyp
diagram knf.fi.Lokaty_diagrams/knf.fi.Lokaty_p9.png
type restriction of AktywaTypAbs
properties
base AktywaTypAbs
children SkladnikAktywow
used by
element DaneTyp/Aktywa
attributes
Name  Type  Use  Default  Fixed  Annotation
GrupaAktywow  GrupyAktywowTyp  required      
documentation
Grupa aktywów
documentation
Grupa aktywów lub instrumentu finansowego
asserts
Test XPathDefaultNs Annotation
if (@GrupaAktywow = ('DEPOZYTY_SRODKI_PIENIEZNE', 'WIERZYTELNOSCI', 'POZYCZKI_WEKSLE', 'NIERUCHOMOSCI')) then not(SkladnikAktywow/MetodaWyceny = 'P1') else true() 
documentation
W przypadku wypełnienia atrybutu GrupaAktywow wartościami: 'DEPOZYTY_SRODKI_PIENIEZNE', 'WIERZYTELNOSCI', 'POZYCZKI_WEKSLE' lub 'NIERUCHOMOSCI' element MetodaWyceny musi być różny od 'P1' (rynek aktywny)
documentation
AKTYWA_00001
if (SkladnikAktywow/RynekWyceny = 'XXXX') then @GrupaAktywow = 'TYTULY_UCZESTNICTWA' else true() 
documentation
RynekWyceny może zostać uzupełniony jako: 'XXXX' tylko w przypadku wypełnienia atrybutu GrupaAktywow wartością: 'TYTULY_UCZESTNICTWA'
documentation
AKTYWA_00008
annotation
documentation
Aktywa dłużne

attribute AktywaDluzneTyp/@GrupaAktywow
type GrupyAktywowTyp
properties
use required
annotation
documentation
Grupa aktywów
documentation
Grupa aktywów lub instrumentu finansowego

element AktywaDluzneTyp/SkladnikAktywow
diagram knf.fi.Lokaty_diagrams/knf.fi.Lokaty_p10.png
type SkladnikDluznyTyp
properties
minOcc 1
maxOcc unbounded
content complex
children IdentyfikacjaSkladnika Liczba WartoscNominalna WartoscNabycia WartoscWyceny MetodaWyceny RynekWyceny OpisMetodyWyceny WartoscOprocentowania LiczbaZastawionych LiczbaPozyczonych OdsetkiNarosle UdzialAktywa
asserts
Test XPathDefaultNs Annotation
if (MetodaWyceny = 'P1') then RynekWyceny else true() 
documentation
W przypadku wypełnienia elementu MetodaWyceny wartością: 'P1' (rynek aktywny) element RynekWyceny jest obowiązkowy
documentation
AKTYWA_00002
annotation
documentation
Składnik aktywów

complexType AktywaInstrumentyPochodneTyp
diagram knf.fi.Lokaty_diagrams/knf.fi.Lokaty_p11.png
type restriction of AktywaInstrumentyPochodneTypAbs
properties
base AktywaInstrumentyPochodneTypAbs
children SkladnikAktywow
used by
element DaneTyp/Aktywa
attributes
Name  Type  Use  Default  Fixed  Annotation
GrupaAktywow  GrupyAktywowTyp  required      
documentation
Grupa aktywów
documentation
Grupa aktywów lub instrumentu finansowego
asserts
Test XPathDefaultNs Annotation
if (@GrupaAktywow = ('DEPOZYTY_SRODKI_PIENIEZNE', 'WIERZYTELNOSCI', 'POZYCZKI_WEKSLE', 'NIERUCHOMOSCI')) then not(SkladnikAktywow/MetodaWyceny = 'P1') else true() 
documentation
W przypadku wypełnienia atrybutu GrupaAktywow wartościami: 'DEPOZYTY_SRODKI_PIENIEZNE', 'WIERZYTELNOSCI', 'POZYCZKI_WEKSLE' lub 'NIERUCHOMOSCI' element MetodaWyceny musi być różny od 'P1' (rynek aktywny)
documentation
AKTYWA_00001
if (SkladnikAktywow/RynekWyceny = 'XXXX') then @GrupaAktywow = 'TYTULY_UCZESTNICTWA' else true() 
documentation
RynekWyceny może zostać uzupełniony jako: 'XXXX' tylko w przypadku wypełnienia atrybutu GrupaAktywow wartością: 'TYTULY_UCZESTNICTWA'
documentation
AKTYWA_00008
annotation
documentation
Aktywa instrumenty pochodne

attribute AktywaInstrumentyPochodneTyp/@GrupaAktywow
type GrupyAktywowTyp
properties
use required
annotation
documentation
Grupa aktywów
documentation
Grupa aktywów lub instrumentu finansowego

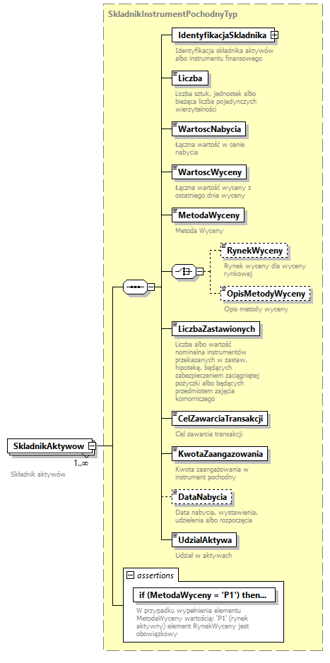
element AktywaInstrumentyPochodneTyp/SkladnikAktywow
diagram knf.fi.Lokaty_diagrams/knf.fi.Lokaty_p12.png
type SkladnikInstrumentPochodnyTyp
properties
minOcc 1
maxOcc unbounded
content complex
children IdentyfikacjaSkladnika Liczba WartoscNabycia WartoscWyceny MetodaWyceny RynekWyceny OpisMetodyWyceny LiczbaZastawionych CelZawarciaTransakcji KwotaZaangazowania DataNabycia UdzialAktywa
asserts
Test XPathDefaultNs Annotation
if (MetodaWyceny = 'P1') then RynekWyceny else true() 
documentation
W przypadku wypełnienia elementu MetodaWyceny wartością: 'P1' (rynek aktywny) element RynekWyceny jest obowiązkowy
documentation
AKTYWA_00002
annotation
documentation
Składnik aktywów

complexType AktywaNieruchomosciTyp
diagram knf.fi.Lokaty_diagrams/knf.fi.Lokaty_p13.png
type restriction of AktywaNieruchomosciTypAbs
properties
base AktywaNieruchomosciTypAbs
children SkladnikAktywow
used by
element DaneTyp/Aktywa
attributes
Name  Type  Use  Default  Fixed  Annotation
GrupaAktywow  GrupyAktywowTyp  required      
documentation
Grupa aktywów
documentation
Grupa aktywów lub instrumentu finansowego
asserts
Test XPathDefaultNs Annotation
if (@GrupaAktywow = ('DEPOZYTY_SRODKI_PIENIEZNE', 'WIERZYTELNOSCI', 'POZYCZKI_WEKSLE', 'NIERUCHOMOSCI')) then not(SkladnikAktywow/MetodaWyceny = 'P1') else true() 
documentation
W przypadku wypełnienia atrybutu GrupaAktywow wartościami: 'DEPOZYTY_SRODKI_PIENIEZNE', 'WIERZYTELNOSCI', 'POZYCZKI_WEKSLE' lub 'NIERUCHOMOSCI' element MetodaWyceny musi być różny od 'P1' (rynek aktywny)
documentation
AKTYWA_00001
if (SkladnikAktywow/RynekWyceny = 'XXXX') then @GrupaAktywow = 'TYTULY_UCZESTNICTWA' else true() 
documentation
RynekWyceny może zostać uzupełniony jako: 'XXXX' tylko w przypadku wypełnienia atrybutu GrupaAktywow wartością: 'TYTULY_UCZESTNICTWA'
documentation
AKTYWA_00008
annotation
documentation
Aktywa nieruchomości

attribute AktywaNieruchomosciTyp/@GrupaAktywow
type GrupyAktywowTyp
properties
use required
annotation
documentation
Grupa aktywów
documentation
Grupa aktywów lub instrumentu finansowego

element AktywaNieruchomosciTyp/SkladnikAktywow
diagram knf.fi.Lokaty_diagrams/knf.fi.Lokaty_p14.png
type SkladnikNieruchomoscTyp
properties
minOcc 1
maxOcc unbounded
content complex
children IdentyfikacjaSkladnika WartoscNabycia WartoscWyceny MetodaWyceny LiczbaZastawionych DataNabycia DodatkoweWyjasnienia UdzialAktywa
asserts
Test XPathDefaultNs Annotation
if (MetodaWyceny = 'P1') then RynekWyceny else true() 
documentation
W przypadku wypełnienia elementu MetodaWyceny wartością: 'P1' (rynek aktywny) element RynekWyceny jest obowiązkowy
documentation
AKTYWA_00002
annotation
documentation
Składnik aktywów

complexType AktywaPozostaleLokatyTyp
diagram knf.fi.Lokaty_diagrams/knf.fi.Lokaty_p15.png
type restriction of AktywaPozostaleLokatyTypAbs
properties
base AktywaPozostaleLokatyTypAbs
children SkladnikAktywow
used by
element DaneTyp/Aktywa
attributes
Name  Type  Use  Default  Fixed  Annotation
GrupaAktywow  GrupyAktywowTyp  required      
documentation
Grupa aktywów
documentation
Grupa aktywów lub instrumentu finansowego
asserts
Test XPathDefaultNs Annotation
if (@GrupaAktywow = ('DEPOZYTY_SRODKI_PIENIEZNE', 'WIERZYTELNOSCI', 'POZYCZKI_WEKSLE', 'NIERUCHOMOSCI')) then not(SkladnikAktywow/MetodaWyceny = 'P1') else true() 
documentation
W przypadku wypełnienia atrybutu GrupaAktywow wartościami: 'DEPOZYTY_SRODKI_PIENIEZNE', 'WIERZYTELNOSCI', 'POZYCZKI_WEKSLE' lub 'NIERUCHOMOSCI' element MetodaWyceny musi być różny od 'P1' (rynek aktywny)
documentation
AKTYWA_00001
if (SkladnikAktywow/RynekWyceny = 'XXXX') then @GrupaAktywow = 'TYTULY_UCZESTNICTWA' else true() 
documentation
RynekWyceny może zostać uzupełniony jako: 'XXXX' tylko w przypadku wypełnienia atrybutu GrupaAktywow wartością: 'TYTULY_UCZESTNICTWA'
documentation
AKTYWA_00008
annotation
documentation
Aktywa pozostałe lokaty

attribute AktywaPozostaleLokatyTyp/@GrupaAktywow
type GrupyAktywowTyp
properties
use required
annotation
documentation
Grupa aktywów
documentation
Grupa aktywów lub instrumentu finansowego

element AktywaPozostaleLokatyTyp/SkladnikAktywow
diagram knf.fi.Lokaty_diagrams/knf.fi.Lokaty_p16.png
type SkladnikInnyTyp
properties
minOcc 1
maxOcc unbounded
content complex
children IdentyfikacjaSkladnika Liczba WartoscNabycia WartoscWyceny MetodaWyceny RynekWyceny OpisMetodyWyceny LiczbaZastawionych DataNabycia DodatkoweWyjasnienia UdzialAktywa
asserts
Test XPathDefaultNs Annotation
if (MetodaWyceny = 'P1') then RynekWyceny else true() 
documentation
W przypadku wypełnienia elementu MetodaWyceny wartością: 'P1' (rynek aktywny) element RynekWyceny jest obowiązkowy
documentation
AKTYWA_00002
annotation
documentation
Składnik aktywów

complexType AktywaPozyczkiWeksleTyp
diagram knf.fi.Lokaty_diagrams/knf.fi.Lokaty_p17.png
type restriction of AktywaPozyczkiWeksleTypAbs
properties
base AktywaPozyczkiWeksleTypAbs
children SkladnikAktywow
used by
element DaneTyp/Aktywa
attributes
Name  Type  Use  Default  Fixed  Annotation
GrupaAktywow  GrupyAktywowTyp  required      
documentation
Grupa aktywów
documentation
Grupa aktywów lub instrumentu finansowego
asserts
Test XPathDefaultNs Annotation
if (@GrupaAktywow = ('DEPOZYTY_SRODKI_PIENIEZNE', 'WIERZYTELNOSCI', 'POZYCZKI_WEKSLE', 'NIERUCHOMOSCI')) then not(SkladnikAktywow/MetodaWyceny = 'P1') else true() 
documentation
W przypadku wypełnienia atrybutu GrupaAktywow wartościami: 'DEPOZYTY_SRODKI_PIENIEZNE', 'WIERZYTELNOSCI', 'POZYCZKI_WEKSLE' lub 'NIERUCHOMOSCI' element MetodaWyceny musi być różny od 'P1' (rynek aktywny)
documentation
AKTYWA_00001
if (SkladnikAktywow/RynekWyceny = 'XXXX') then @GrupaAktywow = 'TYTULY_UCZESTNICTWA' else true() 
documentation
RynekWyceny może zostać uzupełniony jako: 'XXXX' tylko w przypadku wypełnienia atrybutu GrupaAktywow wartością: 'TYTULY_UCZESTNICTWA'
documentation
AKTYWA_00008
annotation
documentation
Aktywa pożyczki weksle

attribute AktywaPozyczkiWeksleTyp/@GrupaAktywow
type GrupyAktywowTyp
properties
use required
annotation
documentation
Grupa aktywów
documentation
Grupa aktywów lub instrumentu finansowego

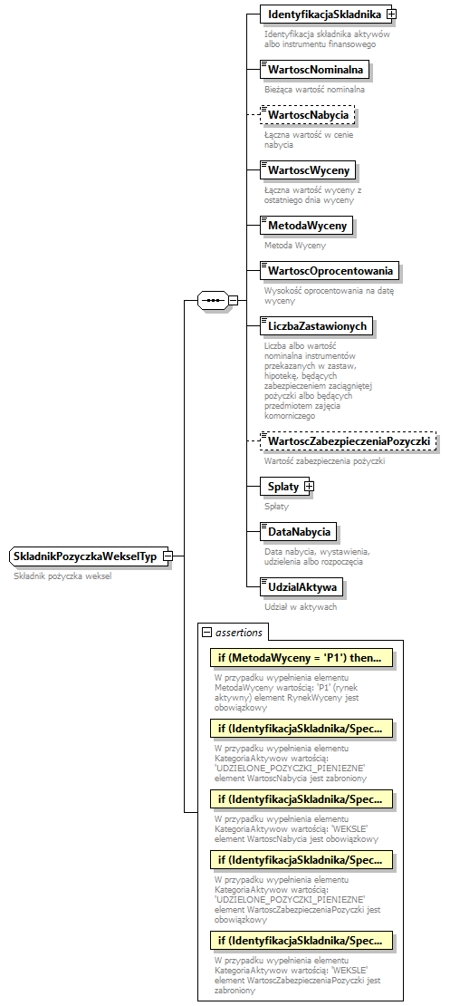
element AktywaPozyczkiWeksleTyp/SkladnikAktywow
diagram knf.fi.Lokaty_diagrams/knf.fi.Lokaty_p18.png
type SkladnikPozyczkaWekselTyp
properties
minOcc 1
maxOcc unbounded
content complex
children IdentyfikacjaSkladnika WartoscNominalna WartoscNabycia WartoscWyceny MetodaWyceny WartoscOprocentowania LiczbaZastawionych WartoscZabezpieczeniaPozyczki Splaty DataNabycia UdzialAktywa
asserts
Test XPathDefaultNs Annotation
if (MetodaWyceny = 'P1') then RynekWyceny else true() 
documentation
W przypadku wypełnienia elementu MetodaWyceny wartością: 'P1' (rynek aktywny) element RynekWyceny jest obowiązkowy
documentation
AKTYWA_00002
if (IdentyfikacjaSkladnika/Specyfikacja/KategoriaAktywow = 'UDZIELONE_POZYCZKI_PIENIEZNE') then not(WartoscNabycia) else true() 
documentation
W przypadku wypełnienia elementu KategoriaAktywow wartością: 'UDZIELONE_POZYCZKI_PIENIEZNE' element WartoscNabycia jest zabroniony
documentation
AKTYWA_00004
if (IdentyfikacjaSkladnika/Specyfikacja/KategoriaAktywow = 'WEKSLE') then WartoscNabycia else true() 
documentation
W przypadku wypełnienia elementu KategoriaAktywow wartością: 'WEKSLE' element WartoscNabycia jest obowiązkowy
documentation
AKTYWA_00005
if (IdentyfikacjaSkladnika/Specyfikacja/KategoriaAktywow = 'UDZIELONE_POZYCZKI_PIENIEZNE') then WartoscZabezpieczeniaPozyczki else true() 
documentation
W przypadku wypełnienia elementu KategoriaAktywow wartością: 'UDZIELONE_POZYCZKI_PIENIEZNE' element WartoscZabezpieczeniaPozyczki jest obowiązkowy
documentation
AKTYWA_00006
if (IdentyfikacjaSkladnika/Specyfikacja/KategoriaAktywow = 'WEKSLE') then not(WartoscZabezpieczeniaPozyczki) else true() 
documentation
W przypadku wypełnienia elementu KategoriaAktywow wartością: 'WEKSLE' element WartoscZabezpieczeniaPozyczki jest zabroniony
documentation
AKTYWA_00007
annotation
documentation
Składnik aktywów

complexType AktywaTytulyUczestnictwaTyp
diagram knf.fi.Lokaty_diagrams/knf.fi.Lokaty_p19.png
type restriction of AktywaTytulyUczestnictwaTypAbs
properties
base AktywaTytulyUczestnictwaTypAbs
children SkladnikAktywow
used by
element DaneTyp/Aktywa
attributes
Name  Type  Use  Default  Fixed  Annotation
GrupaAktywow  GrupyAktywowTyp  required      
documentation
Grupa aktywów
documentation
Grupa aktywów lub instrumentu finansowego
asserts
Test XPathDefaultNs Annotation
if (@GrupaAktywow = ('DEPOZYTY_SRODKI_PIENIEZNE', 'WIERZYTELNOSCI', 'POZYCZKI_WEKSLE', 'NIERUCHOMOSCI')) then not(SkladnikAktywow/MetodaWyceny = 'P1') else true() 
documentation
W przypadku wypełnienia atrybutu GrupaAktywow wartościami: 'DEPOZYTY_SRODKI_PIENIEZNE', 'WIERZYTELNOSCI', 'POZYCZKI_WEKSLE' lub 'NIERUCHOMOSCI' element MetodaWyceny musi być różny od 'P1' (rynek aktywny)
documentation
AKTYWA_00001
if (SkladnikAktywow/RynekWyceny = 'XXXX') then @GrupaAktywow = 'TYTULY_UCZESTNICTWA' else true() 
documentation
RynekWyceny może zostać uzupełniony jako: 'XXXX' tylko w przypadku wypełnienia atrybutu GrupaAktywow wartością: 'TYTULY_UCZESTNICTWA'
documentation
AKTYWA_00008
annotation
documentation
Aktywa tytuły uczestnictwa

attribute AktywaTytulyUczestnictwaTyp/@GrupaAktywow
type GrupyAktywowTyp
properties
use required
annotation
documentation
Grupa aktywów
documentation
Grupa aktywów lub instrumentu finansowego

element AktywaTytulyUczestnictwaTyp/SkladnikAktywow
diagram knf.fi.Lokaty_diagrams/knf.fi.Lokaty_p20.png
type SkladnikTytulUczestnictwaTyp
properties
minOcc 1
maxOcc unbounded
content complex
children IdentyfikacjaSkladnika Liczba WartoscNabycia WartoscWyceny MetodaWyceny RynekWyceny OpisMetodyWyceny LiczbaZastawionych LiczbaPozyczonych UdzialAktywa
asserts
Test XPathDefaultNs Annotation
if (MetodaWyceny = 'P1') then RynekWyceny else true() 
documentation
W przypadku wypełnienia elementu MetodaWyceny wartością: 'P1' (rynek aktywny) element RynekWyceny jest obowiązkowy
documentation
AKTYWA_00002
annotation
documentation
Składnik aktywów

complexType AktywaUdzialoweTyp
diagram knf.fi.Lokaty_diagrams/knf.fi.Lokaty_p21.png
type restriction of AktywaUdzialoweTypAbs
properties
base AktywaUdzialoweTypAbs
children SkladnikAktywow
used by
element DaneTyp/Aktywa
attributes
Name  Type  Use  Default  Fixed  Annotation
GrupaAktywow  GrupyAktywowTyp  required      
documentation
Grupa aktywów
documentation
Grupa aktywów lub instrumentu finansowego
asserts
Test XPathDefaultNs Annotation
if (@GrupaAktywow = ('DEPOZYTY_SRODKI_PIENIEZNE', 'WIERZYTELNOSCI', 'POZYCZKI_WEKSLE', 'NIERUCHOMOSCI')) then not(SkladnikAktywow/MetodaWyceny = 'P1') else true() 
documentation
W przypadku wypełnienia atrybutu GrupaAktywow wartościami: 'DEPOZYTY_SRODKI_PIENIEZNE', 'WIERZYTELNOSCI', 'POZYCZKI_WEKSLE' lub 'NIERUCHOMOSCI' element MetodaWyceny musi być różny od 'P1' (rynek aktywny)
documentation
AKTYWA_00001
if (SkladnikAktywow/RynekWyceny = 'XXXX') then @GrupaAktywow = 'TYTULY_UCZESTNICTWA' else true() 
documentation
RynekWyceny może zostać uzupełniony jako: 'XXXX' tylko w przypadku wypełnienia atrybutu GrupaAktywow wartością: 'TYTULY_UCZESTNICTWA'
documentation
AKTYWA_00008
annotation
documentation
Aktywa udziałowe

attribute AktywaUdzialoweTyp/@GrupaAktywow
type GrupyAktywowTyp
properties
use required
annotation
documentation
Grupa aktywów
documentation
Grupa aktywów lub instrumentu finansowego

element AktywaUdzialoweTyp/SkladnikAktywow
diagram knf.fi.Lokaty_diagrams/knf.fi.Lokaty_p22.png
type SkladnikUdzialowyTyp
properties
minOcc 1
maxOcc unbounded
content complex
children IdentyfikacjaSkladnika Liczba WartoscNabycia WartoscWyceny MetodaWyceny RynekWyceny OpisMetodyWyceny LiczbaZastawionych LiczbaPozyczonych UdzialGlosow UdzialAktywa
asserts
Test XPathDefaultNs Annotation
if (MetodaWyceny = 'P1') then RynekWyceny else true() 
documentation
W przypadku wypełnienia elementu MetodaWyceny wartością: 'P1' (rynek aktywny) element RynekWyceny jest obowiązkowy
documentation
AKTYWA_00002
annotation
documentation
Składnik aktywów

complexType AktywaWierzytelnosciTyp
diagram knf.fi.Lokaty_diagrams/knf.fi.Lokaty_p23.png
type restriction of AktywaWierzytelnosciTypAbs
properties
base AktywaWierzytelnosciTypAbs
children SkladnikAktywow
used by
element DaneTyp/Aktywa
attributes
Name  Type  Use  Default  Fixed  Annotation
GrupaAktywow  GrupyAktywowTyp  required      
documentation
Grupa aktywów
documentation
Grupa aktywów lub instrumentu finansowego
asserts
Test XPathDefaultNs Annotation
if (@GrupaAktywow = ('DEPOZYTY_SRODKI_PIENIEZNE', 'WIERZYTELNOSCI', 'POZYCZKI_WEKSLE', 'NIERUCHOMOSCI')) then not(SkladnikAktywow/MetodaWyceny = 'P1') else true() 
documentation
W przypadku wypełnienia atrybutu GrupaAktywow wartościami: 'DEPOZYTY_SRODKI_PIENIEZNE', 'WIERZYTELNOSCI', 'POZYCZKI_WEKSLE' lub 'NIERUCHOMOSCI' element MetodaWyceny musi być różny od 'P1' (rynek aktywny)
documentation
AKTYWA_00001
if (SkladnikAktywow/RynekWyceny = 'XXXX') then @GrupaAktywow = 'TYTULY_UCZESTNICTWA' else true() 
documentation
RynekWyceny może zostać uzupełniony jako: 'XXXX' tylko w przypadku wypełnienia atrybutu GrupaAktywow wartością: 'TYTULY_UCZESTNICTWA'
documentation
AKTYWA_00008
annotation
documentation
Aktywa wierzytelności

attribute AktywaWierzytelnosciTyp/@GrupaAktywow
type GrupyAktywowTyp
properties
use required
annotation
documentation
Grupa aktywów
documentation
Grupa aktywów lub instrumentu finansowego

element AktywaWierzytelnosciTyp/SkladnikAktywow
diagram knf.fi.Lokaty_diagrams/knf.fi.Lokaty_p24.png
type SkladnikPakietWierzytelnosciTyp
properties
minOcc 1
maxOcc unbounded
content complex
children IdentyfikacjaSkladnika Liczba WartoscNominalna WartoscNabycia WartoscWyceny MetodaWyceny LiczbaZastawionych Splaty DataNabycia UdzialAktywa
asserts
Test XPathDefaultNs Annotation
if (MetodaWyceny = 'P1') then RynekWyceny else true() 
documentation
W przypadku wypełnienia elementu MetodaWyceny wartością: 'P1' (rynek aktywny) element RynekWyceny jest obowiązkowy
documentation
AKTYWA_00002
annotation
documentation
Składnik aktywów

complexType DaneTyp
diagram knf.fi.Lokaty_diagrams/knf.fi.Lokaty_p25.png
children Aktywa BrakAktywow
used by
element SprawozdanieTyp/Dane
annotation
documentation
Dane sprawozdania

element DaneTyp/Aktywa
diagram knf.fi.Lokaty_diagrams/knf.fi.Lokaty_p26.png
type AktywaTypAbs
type alternatives
Test XPathDefaultNs Type Annotation
@GrupaAktywow = 'UDZIALOWE'  AktywaUdzialoweTyp
documentation
Alternative dla @GrupaAktywow = 'UDZIALOWE'
@GrupaAktywow = 'DLUZNE'  AktywaDluzneTyp
documentation
Alternative dla @GrupaAktywow = 'DLUZNE'
@GrupaAktywow = 'DEPOZYTY_SRODKI_PIENIEZNE'  AktywaDepozytySrodkiPieniezneTyp
documentation
Alternative dla @GrupaAktywow = 'DEPOZYTY_SRODKI_PIENIEZNE'
@GrupaAktywow = 'INSTRUMENTY_POCHODNE'  AktywaInstrumentyPochodneTyp
documentation
Alternative dla @GrupaAktywow = 'INSTRUMENTY_POCHODNE'
@GrupaAktywow = 'WIERZYTELNOSCI'  AktywaWierzytelnosciTyp
documentation
Alternative dla @GrupaAktywow = 'WIERZYTELNOSCI'
@GrupaAktywow = 'POZYCZKI_WEKSLE'  AktywaPozyczkiWeksleTyp
documentation
Alternative dla @GrupaAktywow = 'POZYCZKI_WEKSLE'
@GrupaAktywow = 'NIERUCHOMOSCI'  AktywaNieruchomosciTyp
documentation
Alternative dla @GrupaAktywow = 'NIERUCHOMOSCI'
@GrupaAktywow = 'TYTULY_UCZESTNICTWA'  AktywaTytulyUczestnictwaTyp
documentation
Alternative dla @GrupaAktywow = 'TYTULY_UCZESTNICTWA'
@GrupaAktywow = 'INNE'  AktywaPozostaleLokatyTyp
documentation
Alternative dla @GrupaAktywow = 'INNE'
properties
minOcc 1
maxOcc unbounded
content complex
children SkladnikAktywow
attributes
Name  Type  Use  Default  Fixed  Annotation
GrupaAktywow  GrupyAktywowTyp  required      
documentation
Grupa aktywów
asserts
Test XPathDefaultNs Annotation
if (@GrupaAktywow = ('DEPOZYTY_SRODKI_PIENIEZNE', 'WIERZYTELNOSCI', 'POZYCZKI_WEKSLE', 'NIERUCHOMOSCI')) then not(SkladnikAktywow/MetodaWyceny = 'P1') else true() 
documentation
W przypadku wypełnienia atrybutu GrupaAktywow wartościami: 'DEPOZYTY_SRODKI_PIENIEZNE', 'WIERZYTELNOSCI', 'POZYCZKI_WEKSLE' lub 'NIERUCHOMOSCI' element MetodaWyceny musi być różny od 'P1' (rynek aktywny)
documentation
AKTYWA_00001
if (SkladnikAktywow/RynekWyceny = 'XXXX') then @GrupaAktywow = 'TYTULY_UCZESTNICTWA' else true() 
documentation
RynekWyceny może zostać uzupełniony jako: 'XXXX' tylko w przypadku wypełnienia atrybutu GrupaAktywow wartością: 'TYTULY_UCZESTNICTWA'
documentation
AKTYWA_00008
annotation
documentation
Aktywa i instrumenty finansowe

element DaneTyp/BrakAktywow
diagram knf.fi.Lokaty_diagrams/knf.fi.Lokaty_p27.png
type WskaznikLogiczny1albotrueTyp
properties
content simple
facets
Kind Value Annotation
pattern 1|true
annotation
documentation
Oznaczenie braku instrumentów finansowych lub składników aktywów
documentation
Brak aktywów - stała wartość "true"

complexType IdentyfikacjaDepozytuSrodkowPienieznychTyp
diagram knf.fi.Lokaty_diagrams/knf.fi.Lokaty_p28.png
type restriction of IdentyfikacjaDepozytuSrodkowPienieznychTypAbs
properties
base IdentyfikacjaDepozytuSrodkowPienieznychTypAbs
children Nazwa Specyfikacja
used by
element SkladnikDepozytSrodkiPieniezneTyp/IdentyfikacjaSkladnika
asserts
Test XPathDefaultNs Annotation
if(Identyfikator = 'BRAK') then Specyfikacja else true() 
documentation
W przypadku wypełnienia elementu Identyfikator wartością: 'BRAK' element Specyfikacja jest obowiązkowy
documentation
IDENTYFIKACJASKLADNIKA_00001
annotation
documentation
Identyfikacja depozytu środków pieniężnych

element IdentyfikacjaDepozytuSrodkowPienieznychTyp/Nazwa
diagram knf.fi.Lokaty_diagrams/knf.fi.Lokaty_p29.png
type Opis300ZnakowTyp
properties
content simple
facets
Kind Value Annotation
minLength 1
maxLength 300
annotation
documentation
Nazwa depozytu lub środków pieniężnych
documentation
Nazwa własna depozytu lub środków pieniężnych stosowana konsekwentnie we wszystkich raportach do UKNF.

element IdentyfikacjaDepozytuSrodkowPienieznychTyp/Specyfikacja
diagram knf.fi.Lokaty_diagrams/knf.fi.Lokaty_p30.png
type SpecyfikacjaDepozytuSrodkowPienieznychTyp
properties
content complex
children KategoriaAktywow WalutaDenominacji Termin Oprocentowanie Kontrahent
asserts
Test XPathDefaultNs Annotation
if (KategoriaAktywow = 'DEPOZYTY') then Termin else true() 
documentation
W przypadku wypełnienia elementu KategoriaAktywow wartością: 'DEPOZYTY' element Termin jest obowiązkowy
documentation
IDENTYFIKACJASKLADNIKA_00003
if (KategoriaAktywow = 'SRODKI_PIENIEZNE') then not(Termin) else true() 
documentation
W przypadku wypełnienia elementu KategoriaAktywow wartością: 'SRODKI_PIENIEZNE' element Termin jest zabroniony
documentation
IDENTYFIKACJASKLADNIKA_00004
annotation
documentation
Specyfikacja składnika

complexType IdentyfikacjaEmitentaTyp
diagram knf.fi.Lokaty_diagrams/knf.fi.Lokaty_p31.png
type restriction of IdentyfikacjaEmitentaTypAbs
properties
base IdentyfikacjaEmitentaTypAbs
children Identyfikator Nazwa Kraj
used by
elements SpecyfikacjaSkladnikaDluznegoTyp/Emitent SpecyfikacjaSkladnikaUdzialowegoTyp/Emitent SpecyfikacjaTytuluUczestnictwaTyp/Emitent SpecyfikacjaInstrumentuPochodnegoTyp/Emitent SpecyfikacjaPozyczkiWekslaTyp/Emitent SpecyfikacjaInnegoSkladnikaTyp/Emitent IdentyfikacjaInstrumentuBazowegoTyp/Emitent
asserts
Test XPathDefaultNs Annotation
if(Identyfikator = 'BRAK') then Kraj else true() 
documentation
W przypadku wypełnienia elementu Identyfikator wartością: 'BRAK' należy wypełnić element Kraj
documentation
IDENTYFIKACJAPODMIOTU_00001
annotation
documentation
Identyfikacja emitenta

element IdentyfikacjaEmitentaTyp/Identyfikator
diagram knf.fi.Lokaty_diagrams/knf.fi.Lokaty_p32.png
type tpp:IdentyfikatorEmitentaTyp
properties
content simple
annotation
documentation
Identyfikator podmiotu
documentation
Identyfikacja podmiotu przy pomocy następujących identyfikatorów: TFI, FIO, SFIO, FIZ, ASI, ZASI, LEI, KRS. W przypadku niewystępowania żadnego z tych kodów należy wpisać BRAK. Preferowanym identyfikatorem jest kod LEI.

element IdentyfikacjaEmitentaTyp/Nazwa
diagram knf.fi.Lokaty_diagrams/knf.fi.Lokaty_p33.png
type Opis300ZnakowTyp
properties
content simple
facets
Kind Value Annotation
minLength 1
maxLength 300
annotation
documentation
Nazwa podmiotu
documentation
Nazwa własna podmiotu stosowana konsekwentnie we wszystkich raportach do UKNF.

element IdentyfikacjaEmitentaTyp/Kraj
diagram knf.fi.Lokaty_diagrams/knf.fi.Lokaty_p34.png
type KrajeTyp
properties
minOcc 0
maxOcc 1
content simple
annotation
documentation
Kraj siedziby podmiotu
documentation
Kraj siedziby podmiotu

complexType IdentyfikacjaInnegoSkladnikaTyp
diagram knf.fi.Lokaty_diagrams/knf.fi.Lokaty_p35.png
type restriction of IdentyfikacjaInnegoSkladnikaTypAbs
properties
base IdentyfikacjaInnegoSkladnikaTypAbs
children Identyfikator Nazwa Specyfikacja
used by
element SkladnikInnyTyp/IdentyfikacjaSkladnika
asserts
Test XPathDefaultNs Annotation
if(Identyfikator = 'BRAK') then Specyfikacja else true() 
documentation
W przypadku wypełnienia elementu Identyfikator wartością: 'BRAK' element Specyfikacja jest obowiązkowy
documentation
IDENTYFIKACJASKLADNIKA_00001
annotation
documentation
Identyfikacja innego składnika

element IdentyfikacjaInnegoSkladnikaTyp/Identyfikator
diagram knf.fi.Lokaty_diagrams/knf.fi.Lokaty_p36.png
type tpp:IdentyfikatorInnegoSkladnikaTyp
properties
content simple
annotation
documentation
Identyfikator pozostałych lokat
documentation
Identyfikacja przy pomocy identyfikatora ISIN. W przypadku braku kodu ISIN należy wpisać BRAK.

element IdentyfikacjaInnegoSkladnikaTyp/Nazwa
diagram knf.fi.Lokaty_diagrams/knf.fi.Lokaty_p37.png
type Opis300ZnakowTyp
properties
content simple
facets
Kind Value Annotation
minLength 1
maxLength 300
annotation
documentation
Nazwa pozostałej lokaty
documentation
Nazwa własna pozostałej lokaty (tj. niepasująca do żadnej pozostałej grupy aktywów) stosowana konsekwentnie we wszystkich raportach do UKNF.

element IdentyfikacjaInnegoSkladnikaTyp/Specyfikacja
diagram knf.fi.Lokaty_diagrams/knf.fi.Lokaty_p38.png
type SpecyfikacjaInnegoSkladnikaTyp
properties
content complex
children KategoriaAktywow WalutaDenominacji Termin Emitent Kontrahent
asserts
Test XPathDefaultNs Annotation
if (KategoriaAktywow = 'PRAWA_DO_AKCJI') then Emitent else true() 
documentation
W przypadku wypełnienia elementu KategoriaAktywow wartością: 'PRAWA_DO_AKCJI' element Emitent jest obowiązkowy
documentation
IDENTYFIKACJASKLADNIKA_00008
annotation
documentation
Specyfikacja składnika

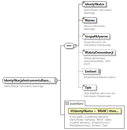
complexType IdentyfikacjaInstrumentuBazowegoTyp
diagram knf.fi.Lokaty_diagrams/knf.fi.Lokaty_p39.png
type restriction of IdentyfikacjaInstrumentuTypAbs
properties
base IdentyfikacjaInstrumentuTypAbs
children Identyfikator Nazwa GrupaAktywow WalutaDenominacji Emitent Opis
used by
element InstrumentBazowyTyp/Identyfikacja
asserts
Test XPathDefaultNs Annotation
if(Identyfikator = 'BRAK') then GrupaAktywow and WalutaDenominacji and Emitent and Opis else true() 
documentation
W przypadku wypełnienia elementu Identyfikator wartością: 'BRAK' należy wypełnić elementy: GrupaAktywow, WalutaDenominacji, Emitent i Opis.
documentation
IDENTYFIKACJAINSTRUMENTU_00001
annotation
documentation
Identyfikacja instrumentu bazowego

element IdentyfikacjaInstrumentuBazowegoTyp/Identyfikator
diagram knf.fi.Lokaty_diagrams/knf.fi.Lokaty_p40.png
type tpp:IdentyfikatorInstrumentuPochodnegoTyp
properties
content simple
annotation
documentation
Identyfikator instrumentu bazowego
documentation
Identyfikacja za pomocą kodu ISIN. Jeśli nie istnieje, należy wpisać BRAK.

element IdentyfikacjaInstrumentuBazowegoTyp/Nazwa
diagram knf.fi.Lokaty_diagrams/knf.fi.Lokaty_p41.png
type Opis300ZnakowTyp
properties
content simple
facets
Kind Value Annotation
minLength 1
maxLength 300
annotation
documentation
Nazwa instrumentu bazowego
documentation
Nazwa własna instrumentu bazowego stosowana konsekwentnie we wszystkich raportach do UKNF.

element IdentyfikacjaInstrumentuBazowegoTyp/GrupaAktywow
diagram knf.fi.Lokaty_diagrams/knf.fi.Lokaty_p42.png
type GrupyAktywowTyp
properties
minOcc 0
maxOcc 1
content simple
annotation
documentation
Grupa aktywów lub instrumentu finansowego
documentation
Podstawowa klasyfikacja aktywów

element IdentyfikacjaInstrumentuBazowegoTyp/WalutaDenominacji
diagram knf.fi.Lokaty_diagrams/knf.fi.Lokaty_p43.png
type WalutyTyp
properties
minOcc 0
maxOcc 1
content simple
annotation
documentation
Waluta denominacji instrumentu/lokaty (ISO 4217).
documentation
Waluta denominacji instrumentu/lokaty kodem waluty.

element IdentyfikacjaInstrumentuBazowegoTyp/Emitent
diagram knf.fi.Lokaty_diagrams/knf.fi.Lokaty_p44.png
type IdentyfikacjaEmitentaTyp
properties
minOcc 0
maxOcc 1
content complex
children Identyfikator Nazwa Kraj
asserts
Test XPathDefaultNs Annotation
if(Identyfikator = 'BRAK') then Kraj else true() 
documentation
W przypadku wypełnienia elementu Identyfikator wartością: 'BRAK' należy wypełnić element Kraj
documentation
IDENTYFIKACJAPODMIOTU_00001
annotation
documentation
Emitent/kontrahent/wystawca/pożyczkobiorca

element IdentyfikacjaInstrumentuBazowegoTyp/Opis
diagram knf.fi.Lokaty_diagrams/knf.fi.Lokaty_p45.png
type Opis1000ZnakowTyp
properties
minOcc 0
maxOcc 1
content simple
facets
Kind Value Annotation
minLength 1
maxLength 1000
annotation
documentation
Opis składnika aktywów lub instrumentu finansowego
documentation
Opis pozwalający jednoznacznie zidentyfikować/uporządkować dane aktywo

complexType IdentyfikacjaInstrumentuPochodnegoTyp
diagram knf.fi.Lokaty_diagrams/knf.fi.Lokaty_p46.png
type restriction of IdentyfikacjaInstrumentuPochodnegoTypAbs
properties
base IdentyfikacjaInstrumentuPochodnegoTypAbs
children Identyfikator Nazwa Specyfikacja
used by
element SkladnikInstrumentPochodnyTyp/IdentyfikacjaSkladnika
asserts
Test XPathDefaultNs Annotation
if(Identyfikator = 'BRAK') then Specyfikacja else true() 
documentation
W przypadku wypełnienia elementu Identyfikator wartością: 'BRAK' element Specyfikacja jest obowiązkowy
documentation
IDENTYFIKACJASKLADNIKA_00001
annotation
documentation
Identyfikacja instrumentu pochodnego

element IdentyfikacjaInstrumentuPochodnegoTyp/Identyfikator
diagram knf.fi.Lokaty_diagrams/knf.fi.Lokaty_p47.png
type tpp:IdentyfikatorInstrumentuPochodnegoTyp
properties
content simple
annotation
documentation
Identyfikator instrumentu pochodnego lub prawa majątkowego
documentation
Identyfikacja za pomocą kodu ISIN. Jeśli nie istnieje, należy wpisać BRAK.

element IdentyfikacjaInstrumentuPochodnegoTyp/Nazwa
diagram knf.fi.Lokaty_diagrams/knf.fi.Lokaty_p48.png
type Opis300ZnakowTyp
properties
content simple
facets
Kind Value Annotation
minLength 1
maxLength 300
annotation
documentation
Nazwa instrumentu pochodnego lub prawa majątkowego
documentation
Nazwa własna instrumentu pochodnego lub prawa majątkowego stosowana konsekwentnie we wszystkich raportach do UKNF. W przypadku giełdowych instrumentów pochodnych należy stosować symbole zgodne ze standardami nazewnictwa obowiązującymi na danej giełdzie.
documentation
Kontakt futures E-Mini S&P 500 zapadający w marcu 2025 ma nastepujący symbol giełdowy ESH5 (notowany na giełdzie CME Globex).
Kontrakt futures na WIG20 zapadający w marcu 2025 ma nastepujący symbol giełdowy FW20H2520 (notowany na GPW w Warszawie).

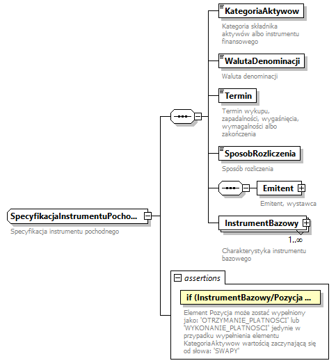
element IdentyfikacjaInstrumentuPochodnegoTyp/Specyfikacja
diagram knf.fi.Lokaty_diagrams/knf.fi.Lokaty_p49.png
type SpecyfikacjaInstrumentuPochodnegoTyp
properties
content complex
children KategoriaAktywow WalutaDenominacji Termin SposobRozliczenia Emitent InstrumentBazowy
asserts
Test XPathDefaultNs Annotation
if (InstrumentBazowy/Pozycja = 'OTRZYMANIE_PLATNOSCI' or InstrumentBazowy/Pozycja = 'WYKONANIE_PLATNOSCI') then starts-with(KategoriaAktywow, 'SWAPY') else true() 
documentation
Element Pozycja może zostać wypełniony jako: 'OTRZYMANIE_PLATNOSCI' lub 'WYKONANIE_PLATNOSCI' jedynie w przypadku wypełnienia elementu KategoriaAktywow wartością zaczynającą się od słowa: 'SWAPY'
documentation
IDENTYFIKACJASKLADNIKA_00002
annotation
documentation
Specyfikacja składnika

complexType IdentyfikacjaKontrahentaTyp
diagram knf.fi.Lokaty_diagrams/knf.fi.Lokaty_p50.png
type restriction of IdentyfikacjaKontrahentaTypAbs
properties
base IdentyfikacjaKontrahentaTypAbs
children Identyfikator Nazwa Kraj
used by
elements SpecyfikacjaDepozytuSrodkowPienieznychTyp/Kontrahent SpecyfikacjaPakietuWierzytelnosciTyp/Kontrahent SpecyfikacjaPozyczkiWekslaTyp/Kontrahent SpecyfikacjaInnegoSkladnikaTyp/Kontrahent
asserts
Test XPathDefaultNs Annotation
if(Identyfikator = 'BRAK') then Kraj else true() 
documentation
W przypadku wypełnienia elementu Identyfikator wartością: 'BRAK' należy wypełnić element Kraj
documentation
IDENTYFIKACJAPODMIOTU_00001
annotation
documentation
Identyfikacja kontrahenta

element IdentyfikacjaKontrahentaTyp/Identyfikator
diagram knf.fi.Lokaty_diagrams/knf.fi.Lokaty_p51.png
type tpp:IdentyfikatorKontrahentaTyp
properties
content simple
annotation
documentation
Identyfikator podmiotu
documentation
Identyfikacja podmioty przy pomocy następujących identyfikatorów: TFI, FIO, SFIO, FIZ, ASI, ZASI, LEI, KRS. W przypadku niewystępowania żadnego z tych kodów należy wpisać BRAK. Preferowanym identyfikatorem jest kod LEI.

element IdentyfikacjaKontrahentaTyp/Nazwa
diagram knf.fi.Lokaty_diagrams/knf.fi.Lokaty_p52.png
type Opis300ZnakowTyp
properties
content simple
facets
Kind Value Annotation
minLength 1
maxLength 300
annotation
documentation
Nazwa podmiotu
documentation
Nazwa własna podmiotu stosowana konsekwentnie we wszystkich raportach do UKNF.

element IdentyfikacjaKontrahentaTyp/Kraj
diagram knf.fi.Lokaty_diagrams/knf.fi.Lokaty_p53.png
type KrajeTyp
properties
minOcc 0
maxOcc 1
content simple
annotation
documentation
Kraj siedziby podmiotu
documentation
Kraj siedziby podmiotu

complexType IdentyfikacjaNieruchomosciTyp
diagram knf.fi.Lokaty_diagrams/knf.fi.Lokaty_p54.png
type restriction of IdentyfikacjaNieruchomosciTypAbs
properties
base IdentyfikacjaNieruchomosciTypAbs
children Identyfikator Nazwa Specyfikacja
used by
element SkladnikNieruchomoscTyp/IdentyfikacjaSkladnika
asserts
Test XPathDefaultNs Annotation
if(Identyfikator = 'BRAK') then Specyfikacja else true() 
documentation
W przypadku wypełnienia elementu Identyfikator wartością: 'BRAK' element Specyfikacja jest obowiązkowy
documentation
IDENTYFIKACJASKLADNIKA_00001
annotation
documentation
Identyfikacja nieruchomości

element IdentyfikacjaNieruchomosciTyp/Identyfikator
diagram knf.fi.Lokaty_diagrams/knf.fi.Lokaty_p55.png
type tpp:IdentyfikatorNieruchomosciTyp
properties
content simple
annotation
documentation
Identyfikator nieruchomości
documentation
Identyfikacja przy pomocy numeru księgi wieczystej.

element IdentyfikacjaNieruchomosciTyp/Nazwa
diagram knf.fi.Lokaty_diagrams/knf.fi.Lokaty_p56.png
type Opis300ZnakowTyp
properties
content simple
facets
Kind Value Annotation
minLength 1
maxLength 300
annotation
documentation
Nazwa nieruchomości
documentation
Nazwa własna nieruchomości stosowana konsekwentnie we wszystkich raportach do UKNF.

element IdentyfikacjaNieruchomosciTyp/Specyfikacja
diagram knf.fi.Lokaty_diagrams/knf.fi.Lokaty_p57.png
type SpecyfikacjaNieruchomosciTyp
properties
content complex
children KategoriaAktywow Adres Obciazenia BrakObciazen
annotation
documentation
Specyfikacja składnika

complexType IdentyfikacjaPakietuWierzytelnosciTyp
diagram knf.fi.Lokaty_diagrams/knf.fi.Lokaty_p58.png
type restriction of IdentyfikacjaPakietuWierzytelnosciTypAbs
properties
base IdentyfikacjaPakietuWierzytelnosciTypAbs
children Identyfikator Nazwa Specyfikacja
used by
element SkladnikPakietWierzytelnosciTyp/IdentyfikacjaSkladnika
asserts
Test XPathDefaultNs Annotation
if(Identyfikator = 'BRAK') then Specyfikacja else true() 
documentation
W przypadku wypełnienia elementu Identyfikator wartością: 'BRAK' element Specyfikacja jest obowiązkowy
documentation
IDENTYFIKACJASKLADNIKA_00001
annotation
documentation
Identyfikacja pakietu wierzytelności

element IdentyfikacjaPakietuWierzytelnosciTyp/Identyfikator
diagram knf.fi.Lokaty_diagrams/knf.fi.Lokaty_p59.png
type tpp:IdentyfikatorPakietuWierzytelnosciTyp
properties
content simple
annotation
documentation
Identyfikator pakietu wierzytelności
documentation
Proszę wpisać BRAK. W przyszłości pakiety wierzytelności będą kodowane identyfikatorami UKNF.

element IdentyfikacjaPakietuWierzytelnosciTyp/Nazwa
diagram knf.fi.Lokaty_diagrams/knf.fi.Lokaty_p60.png
type Opis300ZnakowTyp
properties
content simple
facets
Kind Value Annotation
minLength 1
maxLength 300
annotation
documentation
Nazwa pakietu wierzytelności
documentation
Nazwa własna pakietu wierzytelności stosowana konsekwentnie we wszystkich raportach do UKNF.

element IdentyfikacjaPakietuWierzytelnosciTyp/Specyfikacja
diagram knf.fi.Lokaty_diagrams/knf.fi.Lokaty_p61.png
type SpecyfikacjaPakietuWierzytelnosciTyp
properties
minOcc 0
maxOcc 1
content complex
children WalutaDenominacji Termin PakietPrzeksztalcony CzyWieluPierwotnychWierzycieli PierwotnyWierzyciel BrakPrzewazajacegoPierwotnegoWierzyciela PoczatkowaWartoscNominalna PoczatkowaLiczba Kontrahent
asserts
Test XPathDefaultNs Annotation
if (CzyWieluPierwotnychWierzycieli = false()) then PierwotnyWierzyciel else true() 
documentation
Element PierwotnyWierzyciel jest obowiązkowy jeśli element CzyWieluPierwotnychWierzycieli = false
documentation
IDENTYFIKACJASKLADNIKA_00005
annotation
documentation
Specyfikacja składnika

complexType IdentyfikacjaPierwotnegoWierzycielaTyp
diagram knf.fi.Lokaty_diagrams/knf.fi.Lokaty_p62.png
type restriction of IdentyfikacjaPierwotnegoWierzycielaTypAbs
properties
base IdentyfikacjaPierwotnegoWierzycielaTypAbs
children Identyfikator Nazwa Kraj
used by
elements SpecyfikacjaPakietuWierzytelnosciTyp/PierwotnyWierzyciel SpecyfikacjaPozyczkiWekslaTyp/PierwotnyWierzyciel
asserts
Test XPathDefaultNs Annotation
if(Identyfikator = 'BRAK') then Kraj else true() 
documentation
W przypadku wypełnienia elementu Identyfikator wartością: 'BRAK' należy wypełnić element Kraj
documentation
IDENTYFIKACJAPODMIOTU_00001
annotation
documentation
Identyfikacja pierwotnego wierzyciela

element IdentyfikacjaPierwotnegoWierzycielaTyp/Identyfikator
diagram knf.fi.Lokaty_diagrams/knf.fi.Lokaty_p63.png
type tpp:IdentyfikatorPierwotnegoWierzycielaTyp
properties
content simple
annotation
documentation
Identyfikator podmiotu
documentation
Identyfikacja podmioty przy pomocy następujących identyfikatorów: TFI, FIO, SFIO, FIZ, ASI, ZASI, LEI, KRS. W przypadku niewystępowania żadnego z tych kodów należy wpisać BRAK.

element IdentyfikacjaPierwotnegoWierzycielaTyp/Nazwa
diagram knf.fi.Lokaty_diagrams/knf.fi.Lokaty_p64.png
type Opis300ZnakowTyp
properties
content simple
facets
Kind Value Annotation
minLength 1
maxLength 300
annotation
documentation
Nazwa podmiotu
documentation
Nazwa własna podmiotu stosowana konsekwentnie we wszystkich raportach do UKNF.

element IdentyfikacjaPierwotnegoWierzycielaTyp/Kraj
diagram knf.fi.Lokaty_diagrams/knf.fi.Lokaty_p65.png
type KrajeTyp
properties
minOcc 0
maxOcc 1
content simple
annotation
documentation
Kraj siedziby podmiotu
documentation
Kraj siedziby podmiotu

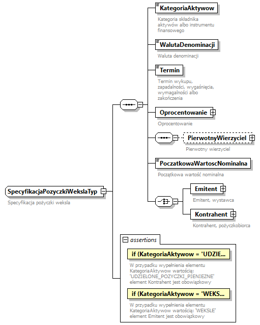
complexType IdentyfikacjaPozyczkiWekslaTyp
diagram knf.fi.Lokaty_diagrams/knf.fi.Lokaty_p66.png
type restriction of IdentyfikacjaPozyczkiWekslaTypAbs
properties
base IdentyfikacjaPozyczkiWekslaTypAbs
children Nazwa Specyfikacja
used by
element SkladnikPozyczkaWekselTyp/IdentyfikacjaSkladnika
asserts
Test XPathDefaultNs Annotation
if(Identyfikator = 'BRAK') then Specyfikacja else true() 
documentation
W przypadku wypełnienia elementu Identyfikator wartością: 'BRAK' element Specyfikacja jest obowiązkowy
documentation
IDENTYFIKACJASKLADNIKA_00001
annotation
documentation
Identyfikacja pożyczki weksla

element IdentyfikacjaPozyczkiWekslaTyp/Nazwa
diagram knf.fi.Lokaty_diagrams/knf.fi.Lokaty_p67.png
type Opis300ZnakowTyp
properties
content simple
facets
Kind Value Annotation
minLength 1
maxLength 300
annotation
documentation
Nazwa pożyczki lub weksla
documentation
Nazwa własna pożyczki lub weksla stosowana konsekwentnie we wszystkich raportach do UKNF.

element IdentyfikacjaPozyczkiWekslaTyp/Specyfikacja
diagram knf.fi.Lokaty_diagrams/knf.fi.Lokaty_p68.png
type SpecyfikacjaPozyczkiWekslaTyp
properties
content complex
children KategoriaAktywow WalutaDenominacji Termin Oprocentowanie PierwotnyWierzyciel PoczatkowaWartoscNominalna Emitent Kontrahent
asserts
Test XPathDefaultNs Annotation
if (KategoriaAktywow = 'UDZIELONE_POZYCZKI_PIENIEZNE') then Kontrahent else true() 
documentation
W przypadku wypełnienia elementu KategoriaAktywow wartością: 'UDZIELONE_POZYCZKI_PIENIEZNE' element Kontrahent jest obowiązkowy
documentation
IDENTYFIKACJASKLADNIKA_00006
if (KategoriaAktywow = 'WEKSLE') then Emitent else true() 
documentation
W przypadku wypełnienia elementu KategoriaAktywow wartością: 'WEKSLE' element Emitent jest obowiązkowy
documentation
IDENTYFIKACJASKLADNIKA_00007
annotation
documentation
Specyfikacja składnika

complexType IdentyfikacjaSkladnikaDluznegoTyp
diagram knf.fi.Lokaty_diagrams/knf.fi.Lokaty_p69.png
type restriction of IdentyfikacjaSkladnikaDluznegoTypAbs
properties
base IdentyfikacjaSkladnikaDluznegoTypAbs
children Identyfikator Nazwa Specyfikacja
used by
element SkladnikDluznyTyp/IdentyfikacjaSkladnika
asserts
Test XPathDefaultNs Annotation
if(Identyfikator = 'BRAK') then Specyfikacja else true() 
documentation
W przypadku wypełnienia elementu Identyfikator wartością: 'BRAK' element Specyfikacja jest obowiązkowy
documentation
IDENTYFIKACJASKLADNIKA_00001
annotation
documentation
Identyfikacja składnika dłużnego

element IdentyfikacjaSkladnikaDluznegoTyp/Identyfikator
diagram knf.fi.Lokaty_diagrams/knf.fi.Lokaty_p70.png
type tpp:IdentyfikatorSkladnikaDluznegoTyp
properties
content simple
annotation
documentation
Identyfikator instrumentu dłużnego
documentation
Identyfikacja za pomocą kodu ISIN. Jeśli nie istnieje, należy wpisać BRAK.

element IdentyfikacjaSkladnikaDluznegoTyp/Nazwa
diagram knf.fi.Lokaty_diagrams/knf.fi.Lokaty_p71.png
type Opis300ZnakowTyp
properties
content simple
facets
Kind Value Annotation
minLength 1
maxLength 300
annotation
documentation
Nazwa instrumentu dłużnego
documentation
Nazwa własna instrumentu dłużnego stosowana konsekwentnie we wszystkich raportach do UKNF.

element IdentyfikacjaSkladnikaDluznegoTyp/Specyfikacja
diagram knf.fi.Lokaty_diagrams/knf.fi.Lokaty_p72.png
type SpecyfikacjaSkladnikaDluznegoTyp
properties
minOcc 0
maxOcc 1
content complex
children KategoriaAktywow WalutaDenominacji Termin Oprocentowanie Emitent
annotation
documentation
Specyfikacja składnika

complexType IdentyfikacjaSkladnikaUdzialowegoTyp
diagram knf.fi.Lokaty_diagrams/knf.fi.Lokaty_p73.png
type restriction of IdentyfikacjaSkladnikaUdzialowegoTypAbs
properties
base IdentyfikacjaSkladnikaUdzialowegoTypAbs
children Identyfikator Nazwa Specyfikacja
used by
element SkladnikUdzialowyTyp/IdentyfikacjaSkladnika
asserts
Test XPathDefaultNs Annotation
if(Identyfikator = 'BRAK') then Specyfikacja else true() 
documentation
W przypadku wypełnienia elementu Identyfikator wartością: 'BRAK' element Specyfikacja jest obowiązkowy
documentation
IDENTYFIKACJASKLADNIKA_00001
annotation
documentation
Identyfikacja składnika udziałowego

element IdentyfikacjaSkladnikaUdzialowegoTyp/Identyfikator
diagram knf.fi.Lokaty_diagrams/knf.fi.Lokaty_p74.png
type tpp:IdentyfikatorSkladnikaUdzialowegoTyp
properties
content simple
annotation
documentation
Identyfikator instrumentu udziałowego
documentation
Identyfikacja przy pomocy kodu ISIN. W przypadku braku kodu ISIN należy wpisać BRAK i uzupełnić specyfikacje.

element IdentyfikacjaSkladnikaUdzialowegoTyp/Nazwa
diagram knf.fi.Lokaty_diagrams/knf.fi.Lokaty_p75.png
type Opis300ZnakowTyp
properties
content simple
facets
Kind Value Annotation
minLength 1
maxLength 300
annotation
documentation
Nazwa instrumentu udziałowego
documentation
Nazwa własna instrumentu udziałowego stosowana konsekwentnie we wszystkich raportach do UKNF.

element IdentyfikacjaSkladnikaUdzialowegoTyp/Specyfikacja
diagram knf.fi.Lokaty_diagrams/knf.fi.Lokaty_p76.png
type SpecyfikacjaSkladnikaUdzialowegoTyp
properties
minOcc 0
maxOcc 1
content complex
children KategoriaAktywow WalutaDenominacji Emitent
annotation
documentation
Specyfikacja składnika

complexType IdentyfikacjaTytuluUczestnictwaTyp
diagram knf.fi.Lokaty_diagrams/knf.fi.Lokaty_p77.png
type restriction of IdentyfikacjaTytuluUczestnictwaTypAbs
properties
base IdentyfikacjaTytuluUczestnictwaTypAbs
children Identyfikator Nazwa Specyfikacja
used by
element SkladnikTytulUczestnictwaTyp/IdentyfikacjaSkladnika
asserts
Test XPathDefaultNs Annotation
if(Identyfikator = 'BRAK') then Specyfikacja else true() 
documentation
W przypadku wypełnienia elementu Identyfikator wartością: 'BRAK' element Specyfikacja jest obowiązkowy
documentation
IDENTYFIKACJASKLADNIKA_00001
annotation
documentation
Identyfikacja tytułu uczestnictwa

element IdentyfikacjaTytuluUczestnictwaTyp/Identyfikator
diagram knf.fi.Lokaty_diagrams/knf.fi.Lokaty_p78.png
type tpp:IdentyfikatorTytuluUczestnictwaTyp
properties
content simple
annotation
documentation
Identyfikator jednostek uczestnictwa, certyfikatów inwestycyjnych lub tytułów uczestnictwa
documentation
Identyfikacja za pomocą m.in. następujących identyfikatorów: ISIN, FIO, SFIO, FIZ. Jeśli nie istnieje, należy wpisać BRAK.

element IdentyfikacjaTytuluUczestnictwaTyp/Nazwa
diagram knf.fi.Lokaty_diagrams/knf.fi.Lokaty_p79.png
type Opis300ZnakowTyp
properties
content simple
facets
Kind Value Annotation
minLength 1
maxLength 300
annotation
documentation
Nazwa jednostek uczestnictwa, certyfikatów inwestycyjnych lub tytułów uczestnictwa
documentation
Nazwa własna jednostek uczestnictwa, certyfikatów inwestycyjnych lub tytułów uczestnictwa stosowana konsekwentnie we wszystkich raportach do UKNF.

element IdentyfikacjaTytuluUczestnictwaTyp/Specyfikacja
diagram knf.fi.Lokaty_diagrams/knf.fi.Lokaty_p80.png
type SpecyfikacjaTytuluUczestnictwaTyp
properties
minOcc 0
maxOcc 1
content complex
children KategoriaAktywow WalutaDenominacji TypFunduszu Emitent
annotation
documentation
Specyfikacja składnika

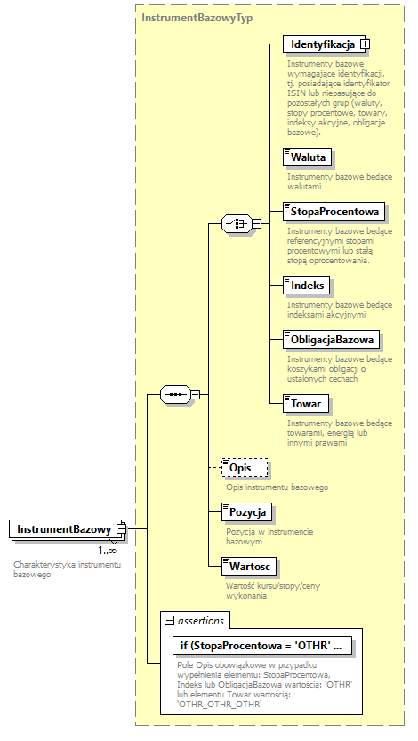
complexType InstrumentBazowyTyp
diagram knf.fi.Lokaty_diagrams/knf.fi.Lokaty_p81.png
type restriction of InstrumentBazowyTypAbs
properties
base InstrumentBazowyTypAbs
children Identyfikacja Waluta StopaProcentowa Indeks ObligacjaBazowa Towar Opis Pozycja Wartosc
used by
element SpecyfikacjaInstrumentuPochodnegoTyp/InstrumentBazowy
asserts
Test XPathDefaultNs Annotation
if (StopaProcentowa = 'OTHR' or Indeks = 'OTHR' or ObligacjaBazowa = 'OTHR' or Towar = 'OTHR_OTHR_OTHR') then Opis else true() 
documentation
Pole Opis obowiązkowe w przypadku wypełnienia elementu: StopaProcentowa, Indeks lub ObligacjaBazowa wartością: 'OTHR' lub elementu Towar wartością: 'OTHR_OTHR_OTHR'
documentation
IDENTYFIKACJASKLADNIKA_00015
annotation
documentation
Instrument bazowy

element InstrumentBazowyTyp/Identyfikacja
diagram knf.fi.Lokaty_diagrams/knf.fi.Lokaty_p82.png
type IdentyfikacjaInstrumentuBazowegoTyp
properties
content complex
children Identyfikator Nazwa GrupaAktywow WalutaDenominacji Emitent Opis
asserts
Test XPathDefaultNs Annotation
if(Identyfikator = 'BRAK') then GrupaAktywow and WalutaDenominacji and Emitent and Opis else true() 
documentation
W przypadku wypełnienia elementu Identyfikator wartością: 'BRAK' należy wypełnić elementy: GrupaAktywow, WalutaDenominacji, Emitent i Opis.
documentation
IDENTYFIKACJAINSTRUMENTU_00001
annotation
documentation
Instrumenty bazowe wymagające identyfikacji, tj. posiadające identyfikator ISIN lub niepasujące do pozostałych grup (waluty, stopy procentowe, towary, indeksy akcyjne, obligacje bazowe).

element InstrumentBazowyTyp/Waluta
diagram knf.fi.Lokaty_diagrams/knf.fi.Lokaty_p83.png
type WalutyTyp
properties
content simple
annotation
documentation
Instrumenty bazowe będące walutami
documentation
3-znakowy kod waluty zgodny z normą ISO

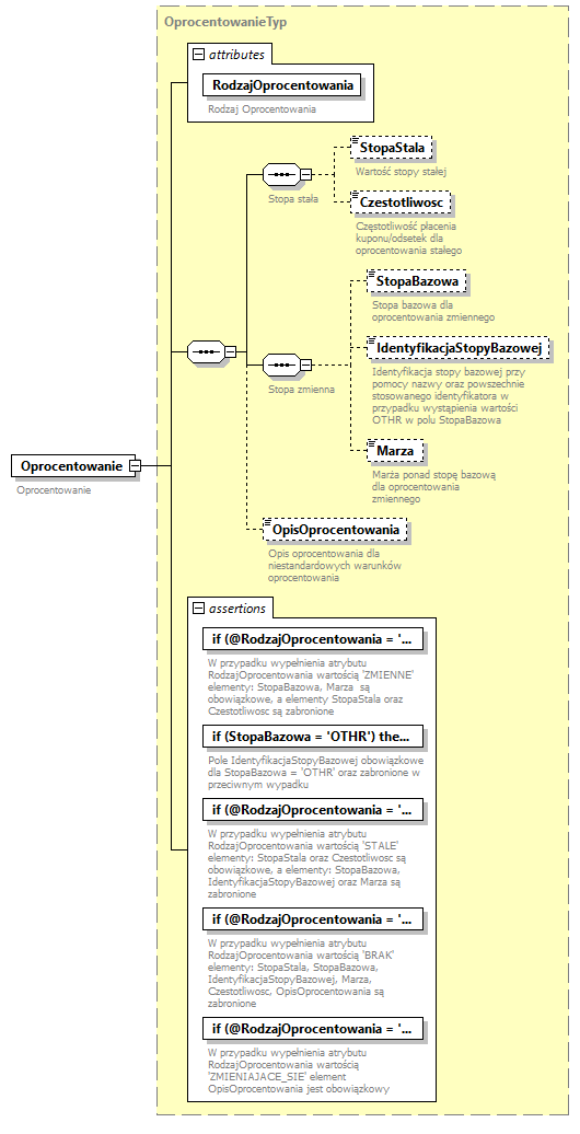
element InstrumentBazowyTyp/StopaProcentowa
diagram knf.fi.Lokaty_diagrams/knf.fi.Lokaty_p84.png
type StopyProcentoweTyp
properties
content simple
annotation
documentation
Instrumenty bazowe będące referencyjnymi stopami procentowymi lub stałą stopą oprocentowania.
documentation
W przypadku braku potrzebnej stopy referencyjnej w słowniku należy wybrać OTHR i uzupełnić pole "Opis"

element InstrumentBazowyTyp/Indeks
diagram knf.fi.Lokaty_diagrams/knf.fi.Lokaty_p85.png
type PochodneIndeksyAkcyjneTyp
properties
content simple
annotation
documentation
Instrumenty bazowe będące indeksami akcyjnymi
documentation
W przypadku braku potrzebnego indeksu akcyjnego w słowniku należy wybrać OTHR i uzupełnić pole "Opis"

element InstrumentBazowyTyp/ObligacjaBazowa
diagram knf.fi.Lokaty_diagrams/knf.fi.Lokaty_p86.png
type PochodneObligacjeBazoweTyp
properties
content simple
annotation
documentation
Instrumenty bazowe będące koszykami obligacji o ustalonych cechach
documentation
W przypadku braku w słowniku wymaganego koszyka obligacji, należy wybrać OTHR i uzupełnić pole "Opis"

element InstrumentBazowyTyp/Towar
diagram knf.fi.Lokaty_diagrams/knf.fi.Lokaty_p87.png
type PochodneTowaryPodrodzajeTyp
properties
content simple
annotation
documentation
Instrumenty bazowe będące towarami, energią lub innymi prawami
documentation
W przypadku braku potrzebnego towaru/energii/prawa w słowniku należy wybrać OTHR i uzupełnić pole "Opis". W celu łatwiejszej kategoryzacji proszę skorzystać z 2 pozostałych słowników towarów (tj. PochodneTowaryBazowe oraz PochodneTowaryRodzaje).

element InstrumentBazowyTyp/Opis
diagram knf.fi.Lokaty_diagrams/knf.fi.Lokaty_p88.png
type Opis1000ZnakowTyp
properties
minOcc 0
maxOcc 1
content simple
facets
Kind Value Annotation
minLength 1
maxLength 1000
annotation
documentation
Opis instrumentu bazowego
documentation
Należy opisać instrument bazowy przynajmniej przy pomocy nazwy oraz powszechnie stosowanego identyfikatora (jeśli istnieje).

element InstrumentBazowyTyp/Pozycja
diagram knf.fi.Lokaty_diagrams/knf.fi.Lokaty_p89.png
type PochodnePozycjeWInstrumentachBazowychTyp
properties
content simple
annotation
documentation
Pozycja w instrumencie bazowym
documentation
Zajęta pozycja w instrumencie bazowym przez podmiot raportujący

element InstrumentBazowyTyp/Wartosc
diagram knf.fi.Lokaty_diagrams/knf.fi.Lokaty_p90.png
type Liczba19.8Typ
properties
content simple
facets
Kind Value Annotation
totalDigits 19
fractionDigits 8
annotation
documentation
Wartość kursu/stopy/ceny wykonania
documentation
Wartość kursu/stopy/ceny wykonania ustalona z góry w kontrakcie pochodnym lub wartość kursu/stopy z dnia zawarcia transakcji, jeśli nie jest ustalona z góry (dotyczy m.in. kontraktów futures lub kwotowań stóp referencyjnych).

complexType NaglowekTyp
diagram knf.fi.Lokaty_diagrams/knf.fi.Lokaty_p91.png
type restriction of NaglowekTypAbs
properties
base NaglowekTypAbs
children IdentyfikatorZarzadzajacego NazwaZarzadzajacego IdentyfikatorFunduszuSubfunduszu NazwaFunduszuSubfunduszu IdentyfikatorDostawcyDanych DzienWyceny WalutaSprawozdania OkresSprawozdawczy CzyKorekta
used by
element SprawozdanieTyp/Naglowek
attributes
Name  Type  Use  Default  Fixed  Annotation
CzyFunduszWLikwidacji  WskaznikLogiczny0lub1albotruelubfalseTyp  required      
documentation
Flaga wskazująca, czy fundusz lub subfundusz jest w likwidacji
documentation
Flaga wskazująca, czy fundusz lub subfundusz jest w likwidacji. true - jeśli fundusz/subfundusz jest w likwidacji false - jeśli fundusz/subfundusz nie jest w likwidacji
asserts
Test XPathDefaultNs Annotation
let $xml_file_path := upper-case(string(base-uri())), $last_slash_pos := index-of(string-to-codepoints(upper-case(string(base-uri()))), string-to-codepoints('/'))[last()], $file_name_pattern := upper-case(string('[A-Z]+_[A-Z0-9]{11,11}_[A-Z0-9]{10,20}_[0-9QH]{4,8}_[01].xml')), $xml_file_name := substring($xml_file_path, $last_slash_pos + 1) return matches($xml_file_name, $file_name_pattern)  
documentation
Nazwa pliku niezgodna z maską
documentation
NAGLOWEK_00001
let $xml_file_path := upper-case(string(base-uri())), $last_slash_pos := index-of(string-to-codepoints(upper-case(string(base-uri()))), string-to-codepoints('/'))[last()], $xml_file_name := substring($xml_file_path, $last_slash_pos + 1), $dash_pos := index-of(string-to-codepoints($xml_file_name), string-to-codepoints('_')), $xml_file_entity_id := substring($xml_file_name, $dash_pos[1] + 1, $dash_pos[2] - $dash_pos[1] - 1) return $xml_file_entity_id = IdentyfikatorFunduszuSubfunduszu or (not(IdentyfikatorFunduszuSubfunduszu) and $xml_file_entity_id = IdentyfikatorZarzadzajacego) 
documentation
Identyfikator krajowy (sub)funduszu lub TFI w treści nagłówka niezgodny z identyfikatorem w nazwie pliku
documentation
NAGLOWEK_00002
let $xml_file_path := upper-case(string(base-uri())), $last_slash_pos := index-of(string-to-codepoints(upper-case(string(base-uri()))), string-to-codepoints('/'))[last()], $xml_file_name := substring($xml_file_path, $last_slash_pos + 1), $dash_pos := index-of(string-to-codepoints($xml_file_name), string-to-codepoints('_')), $xml_file_identyfikator_dostawcy := substring($xml_file_name, $dash_pos[2] + 1, $dash_pos[3] - $dash_pos[2] - 1) return $xml_file_identyfikator_dostawcy = IdentyfikatorDostawcyDanych 
documentation
Identyfikator dostawcy danych w treści nagłówka niezgodny z kodem w nazwie pliku
documentation
NAGLOWEK_00003
if (OkresSprawozdawczy) then let $xml_file_path := upper-case(string(base-uri())), $last_slash_pos := index-of(string-to-codepoints(upper-case(string(base-uri()))), string-to-codepoints('/'))[last()], $xml_file_name := substring($xml_file_path, $last_slash_pos + 1), $dash_pos := index-of(string-to-codepoints($xml_file_name), string-to-codepoints('_')), $xml_file_okres_spr := substring($xml_file_name, $dash_pos[3] + 1, $dash_pos[4] - $dash_pos[3] - 1), $okres_sprawozdawczy := if (OkresSprawozdawczy/Rok) then concat(OkresSprawozdawczy/Rok, OkresSprawozdawczy/Polrocze, OkresSprawozdawczy/Kwartal, OkresSprawozdawczy/Miesiac) else if (OkresSprawozdawczy/DataDo) then replace(string(OkresSprawozdawczy/DataDo), '-', '') else if (OkresSprawozdawczy/DataOd) then replace(string(OkresSprawozdawczy/DataOd), '-', '') else '' return $xml_file_okres_spr = $okres_sprawozdawczy else true() 
documentation
Okres sprawozdawczy w treści nagłówka niezgodny z okresem w nazwie pliku
documentation
NAGLOWEK_00004
if (DzienZdarzenia) then let $xml_file_path := upper-case(string(base-uri())), $last_slash_pos := index-of(string-to-codepoints(upper-case(string(base-uri()))), string-to-codepoints('/'))[last()], $xml_file_name := substring($xml_file_path, $last_slash_pos + 1), $dash_pos := index-of(string-to-codepoints($xml_file_name), string-to-codepoints('_')), $xml_file_okres_spr := substring($xml_file_name, $dash_pos[3] + 1, $dash_pos[4] - $dash_pos[3] - 1), $dzien_zdarzenia := replace(string(DzienZdarzenia), '-', '') return $xml_file_okres_spr = $dzien_zdarzenia else true() 
documentation
DzienZdarzenia w treści nagłówka niezgodny z dniem zdarzenia w nazwie pliku
documentation
NAGLOWEK_00005
let $xml_file_path := upper-case(string(base-uri())), $last_slash_pos := index-of(string-to-codepoints(upper-case(string(base-uri()))), string-to-codepoints('/'))[last()], $xml_file_name := substring($xml_file_path, $last_slash_pos + 1), $dash_pos := index-of(string-to-codepoints($xml_file_name), string-to-codepoints('_')), $xml_file_czy_korekta := substring($xml_file_name, $dash_pos[4] + 1, 1) return xs:boolean($xml_file_czy_korekta) = CzyKorekta 
documentation
Flaga CzyKorekta w treści nagłówka niezgodna z informacją w nazwie pliku
documentation
NAGLOWEK_00006
if (not(starts-with(IdentyfikatorFunduszuSubfunduszu, 'PLFIZ') and @CzyFunduszWLikwidacji = false())) then OkresSprawozdawczy/Miesiac else true() 
documentation
W przypadku zestawienia lokat dla FIO, SFIO oraz jedynie tych FIZ, które są w likwidacji, okres sprawozdawczy musi być miesięczny (należy uzupełnić pole Miesiac w ramach okresu sprawozdawczego)
documentation
LOKATY_00003
if (starts-with(IdentyfikatorFunduszuSubfunduszu, 'PLFIZ') and @CzyFunduszWLikwidacji = false()) then OkresSprawozdawczy/Kwartal else true() 
documentation
W przypadku zestawienia lokat dla FIZ, które nie są w likwidacji okres sprawozdawczy musi być kwartalny (należy uzupełnić pole Kwartal w ramach okresu sprawozdawczego)
documentation
LOKATY_00004
annotation
documentation
Nagłówek sprawozdania

attribute NaglowekTyp/@CzyFunduszWLikwidacji
type WskaznikLogiczny0lub1albotruelubfalseTyp
properties
use required
annotation
documentation
Flaga wskazująca, czy fundusz lub subfundusz jest w likwidacji
documentation
Flaga wskazująca, czy fundusz lub subfundusz jest w likwidacji. true - jeśli fundusz/subfundusz jest w likwidacji false - jeśli fundusz/subfundusz nie jest w likwidacji

element NaglowekTyp/IdentyfikatorZarzadzajacego
diagram knf.fi.Lokaty_diagrams/knf.fi.Lokaty_p92.png
type tpp:IdentyfikatorZarzadzajacegoTyp
properties
content simple
annotation
documentation
Identyfikator krajowy towarzystwa lub identyfikator likwidatora

element NaglowekTyp/NazwaZarzadzajacego
diagram knf.fi.Lokaty_diagrams/knf.fi.Lokaty_p93.png
type Opis300ZnakowTyp
properties
content simple
facets
Kind Value Annotation
minLength 1
maxLength 300
annotation
documentation
Nazwa towarzystwa lub likwidatora

element NaglowekTyp/IdentyfikatorFunduszuSubfunduszu
diagram knf.fi.Lokaty_diagrams/knf.fi.Lokaty_p94.png
type tpp:IdentyfikatorFIOSFIOFIZTyp
properties
content simple
annotation
documentation
Identyfikator krajowy funduszu lub subfunduszu
documentation
Identyfikator krajowy funduszu lub subfunduszu

element NaglowekTyp/NazwaFunduszuSubfunduszu
diagram knf.fi.Lokaty_diagrams/knf.fi.Lokaty_p95.png
type Opis300ZnakowTyp
properties
content simple
facets
Kind Value Annotation
minLength 1
maxLength 300
annotation
documentation
Nazwa funduszu lub subfunduszu
documentation
Nazwa funduszu lub subfunduszu

element NaglowekTyp/IdentyfikatorDostawcyDanych
diagram knf.fi.Lokaty_diagrams/knf.fi.Lokaty_p96.png
type tpp:IdentyfikatorDostawcyDanychTyp
properties
content simple
annotation
documentation
Identyfikator dostawcy danych
documentation
Identyfikator podmiotu, który przygotował dane dla podmiotu raportującego

element NaglowekTyp/DzienWyceny
diagram knf.fi.Lokaty_diagrams/knf.fi.Lokaty_p97.png
type DataPrzedzial2Typ
properties
content simple
facets
Kind Value Annotation
minInclusive 1989-01-01
maxInclusive 2099-12-31
annotation
documentation
Dzień wyceny
documentation
Ostatni dzień wyceny w okresie sprawozdawczym, a w przypadku funduszy w likwidacji ostatni dzień ustalenia wartości aktywów netto.

element NaglowekTyp/WalutaSprawozdania
diagram knf.fi.Lokaty_diagrams/knf.fi.Lokaty_p98.png
type WalutyPodstawoweTyp
properties
content simple
annotation
documentation
Waluta wyceny funduszu, waluta w której są raportowane wartości. 3-znakowy kod waluty zgodny z normą ISO
documentation
Waluta wyceny funduszu, waluta w której są raportowane wartości. 3-znakowy kod waluty zgodny z normą ISO

element NaglowekTyp/OkresSprawozdawczy
diagram knf.fi.Lokaty_diagrams/knf.fi.Lokaty_p99.png
type OkresSprawozdawczyTyp
properties
content complex
children DataOd DataDo Rok Kwartal Miesiac
asserts
Test XPathDefaultNs Annotation
if (DataOd and DataDo) then DataDo >= DataOd else true() 
documentation
DataDo musi być większa lub równa od DataOd
documentation
NAGLOWEK_00007
if (DataDo) then let $periods_start_dict := map { 'Q1': 1, 'Q2': 4, 'Q3': 7, 'Q4': 10, 'H1': 1, 'H2': 7 }, $periods_end_dict := map { 'Q1': 3, 'Q2': 6, 'Q3': 9, 'Q4': 12, 'H1': 6, 'H2': 12 }, $year := year-from-date(DataDo), $month := month-from-date(DataDo), $month_validation := if (Miesiac) then $month = number(Miesiac) else if (Kwartal) then $month >= $periods_start_dict(Kwartal) and $periods_end_dict(Kwartal) >= $month else if (Polrocze) then $month >= $periods_start_dict(Polrocze) and $periods_end_dict(Polrocze) >= $month else true() return $year = number(Rok) and $month_validation else true() 
documentation
DataDo musi zawierać się w raportowanym okresie sprawozdawczym (elementy: Rok i Polrocze/Kwartal/Miesiac)
documentation
NAGLOWEK_00008
annotation
documentation
Okres sprawozdawczy raportu

element NaglowekTyp/CzyKorekta
diagram knf.fi.Lokaty_diagrams/knf.fi.Lokaty_p100.png
type WskaznikLogiczny0lub1Typ
properties
content simple
facets
Kind Value Annotation
pattern 0|1
annotation
documentation
Oznaczenie czy plik zawiera raport podstawowy czy korektę, 0 - podstawowy, 1 - korekta

complexType ObciazeniaTyp
diagram knf.fi.Lokaty_diagrams/knf.fi.Lokaty_p101.png
type restriction of ObciazeniaTypAbs
properties
base ObciazeniaTypAbs
children RodzajObciazenia LacznaWartoscHipotek
used by
element SpecyfikacjaNieruchomosciTyp/Obciazenia
asserts
Test XPathDefaultNs Annotation
if (exists(RodzajObciazenia[text() = 'HIPOTEKA'])) then LacznaWartoscHipotek else not(LacznaWartoscHipotek) 
documentation
Element LacznaWartoscHipotek jest obowiązkowy dla RodzajObciazenia = 'HIPOTEKA' i zabroniony w przeciwnym wypadku
documentation
IDENTYFIKACJASKLADNIKA_00016
annotation
documentation
Obciążenia

element ObciazeniaTyp/RodzajObciazenia
diagram knf.fi.Lokaty_diagrams/knf.fi.Lokaty_p102.png
type ObciazeniaNieruchomosciTyp
properties
minOcc 1
maxOcc unbounded
content simple
annotation
documentation
Rodzaj obciążenia

element ObciazeniaTyp/LacznaWartoscHipotek
diagram knf.fi.Lokaty_diagrams/knf.fi.Lokaty_p103.png
type Liczba19.2Typ
properties
minOcc 0
maxOcc 1
content simple
facets
Kind Value Annotation
totalDigits 19
fractionDigits 2
annotation
documentation
Łączna wartość hipotek

complexType OkresSprawozdawczyTyp
diagram knf.fi.Lokaty_diagrams/knf.fi.Lokaty_p104.png
type restriction of OkresSprawozdawczyTypAbs
properties
base OkresSprawozdawczyTypAbs
children DataOd DataDo Rok Kwartal Miesiac
used by
element NaglowekTyp/OkresSprawozdawczy
asserts
Test XPathDefaultNs Annotation
if (DataOd and DataDo) then DataDo >= DataOd else true() 
documentation
DataDo musi być większa lub równa od DataOd
documentation
NAGLOWEK_00007
if (DataDo) then let $periods_start_dict := map { 'Q1': 1, 'Q2': 4, 'Q3': 7, 'Q4': 10, 'H1': 1, 'H2': 7 }, $periods_end_dict := map { 'Q1': 3, 'Q2': 6, 'Q3': 9, 'Q4': 12, 'H1': 6, 'H2': 12 }, $year := year-from-date(DataDo), $month := month-from-date(DataDo), $month_validation := if (Miesiac) then $month = number(Miesiac) else if (Kwartal) then $month >= $periods_start_dict(Kwartal) and $periods_end_dict(Kwartal) >= $month else if (Polrocze) then $month >= $periods_start_dict(Polrocze) and $periods_end_dict(Polrocze) >= $month else true() return $year = number(Rok) and $month_validation else true() 
documentation
DataDo musi zawierać się w raportowanym okresie sprawozdawczym (elementy: Rok i Polrocze/Kwartal/Miesiac)
documentation
NAGLOWEK_00008
annotation
documentation
Okres sprawozdawczy

element OkresSprawozdawczyTyp/DataOd
diagram knf.fi.Lokaty_diagrams/knf.fi.Lokaty_p105.png
type DataPrzedzial1Typ
properties
content simple
facets
Kind Value Annotation
minInclusive 2022-01-01
maxInclusive 2099-12-31
annotation
documentation
Pierwszy dzień kalendarzowy okresu sprawozdawczego lub inna data, jeśli raport nie obejmuje pełnego okresu sprawozdawczego.
documentation
Pierwszy dzień kalendarzowy okresu sprawozdawczego. W przypadku raportu, który nie obejmuje pełnego okresu sprawozdawczego, należy podać inną datę (np. datę otworzenia ksiąg rachunkowych funduszu).
documentation
1) Jeśli (sub)fundusz prowadzi działalność przez pełny okres sprawozdawczy (i przez cały ten okres sprawozdawczy ma otwarte księgi rachunkowe), to w raporcie z danymi za pierwszy kwartał 2024 roku powinien w polu "DataOd" wpisać "2024-01-01" (kwartalne sprawozdanie obowiązuje FIZ).
2) Jeśli (sub)fundusz otworzył księgi rachunkowe 15.03.2024, to w raporcie z danymi za pierwszy kwartał 2024 roku powinien w polu „DataOd” wpisać „2024-03-15” (kwartalne sprawozdanie obowiązuje FIZ))

element OkresSprawozdawczyTyp/DataDo
diagram knf.fi.Lokaty_diagrams/knf.fi.Lokaty_p106.png
type DataPrzedzial1Typ
properties
content simple
facets
Kind Value Annotation
minInclusive 2022-01-01
maxInclusive 2099-12-31
annotation
documentation
Ostatni dzień kalendarzowy okresu sprawozdawczego lub inna data, jeśli raport nie obejmuje pełnego okresu sprawozdawczego.
documentation
Ostatni kalendarzowy dzień okresu sprawozdawczego. W przypadku raportu, który nie obejmuje pełnego okresu sprawozdawczego, należy podać inną datę (np. dzień poprzedzający otwarcie likwidacji funduszu inwestycyjnego).
documentation
1) Jeśli (sub)fundusz prowadzi działalność, to w przypadku raportowania danych za drugi kwartał 2024 należy wpisać „2024-06-30”.
2) Jeśli (sub)fundusz otworzył likwidację 2024-03-15, to w polu „DataDo” należy wpisać „2024-03-14”.

element OkresSprawozdawczyTyp/Rok
diagram knf.fi.Lokaty_diagrams/knf.fi.Lokaty_p107.png
type OkresSprawozdawczyRokTyp
properties
content simple
facets
Kind Value Annotation
pattern 202[3-9]|20[3-9][0-9]
annotation
documentation
Rok, w którym przypada data określona w polu „DataDo” elementu „OkresSprawozdawczy”.
documentation
Rok, w którym przypada data określona w polu „DataDo” elementu „OkresSprawozdawczy”.

element OkresSprawozdawczyTyp/Kwartal
diagram knf.fi.Lokaty_diagrams/knf.fi.Lokaty_p108.png
type OkresSprawozdawczyKwartalTyp
properties
content simple
facets
Kind Value Annotation
pattern Q[1-4]
annotation
documentation
Kwartał, w którym przypada data określona w polu „DataDo” elementu „OkresSprawozdawczy”.
documentation
Kwartał, w którym przypada data określona w polu „DataDo” elementu „OkresSprawozdawczy”.

element OkresSprawozdawczyTyp/Miesiac
diagram knf.fi.Lokaty_diagrams/knf.fi.Lokaty_p109.png
type OkresSprawozdawczyMiesiacTyp
properties
content simple
facets
Kind Value Annotation
pattern 0[1-9]|1[0-2]
annotation
documentation
Miesiąc, w którym przypada data określona w polu „DataDo” elementu „OkresSprawozdawczy”.
documentation
Miesiąc, w którym przypada data określona w polu „DataDo” elementu „OkresSprawozdawczy”.

complexType OprocentowanieTyp
diagram knf.fi.Lokaty_diagrams/knf.fi.Lokaty_p110.png
type restriction of OprocentowanieTypAbs
properties
base OprocentowanieTypAbs
children StopaStala Czestotliwosc StopaBazowa IdentyfikacjaStopyBazowej Marza OpisOprocentowania
used by
elements SpecyfikacjaSkladnikaDluznegoTyp/Oprocentowanie SpecyfikacjaDepozytuSrodkowPienieznychTyp/Oprocentowanie SpecyfikacjaPozyczkiWekslaTyp/Oprocentowanie
attributes
Name  Type  Use  Default  Fixed  Annotation
RodzajOprocentowania  RodzajeOprocentowaniaTyp  required      
documentation
Rodzaj Oprocentowania
asserts
Test XPathDefaultNs Annotation
if (@RodzajOprocentowania = 'ZMIENNE') then StopaBazowa and Marza and not(StopaStala or Czestotliwosc) else true() 
documentation
W przypadku wypełnienia atrybutu RodzajOprocentowania wartością 'ZMIENNE' elementy: StopaBazowa, Marza  są obowiązkowe, a elementy StopaStala oraz Czestotliwosc są zabronione
documentation
IDENTYFIKACJASKLADNIKA_00009
if (StopaBazowa = 'OTHR') then IdentyfikacjaStopyBazowej else not(IdentyfikacjaStopyBazowej) 
documentation
Pole IdentyfikacjaStopyBazowej obowiązkowe dla StopaBazowa = 'OTHR' oraz zabronione w przeciwnym wypadku
documentation
IDENTYFIKACJASKLADNIKA_00010
if (@RodzajOprocentowania = 'STALE') then StopaStala and Czestotliwosc and not(StopaBazowa or IdentyfikacjaStopyBazowej or Marza) else true() 
documentation
W przypadku wypełnienia atrybutu RodzajOprocentowania wartością 'STALE' elementy: StopaStala oraz Czestotliwosc są obowiązkowe, a elementy: StopaBazowa, IdentyfikacjaStopyBazowej oraz Marza są zabronione
documentation
IDENTYFIKACJASKLADNIKA_00011
if (@RodzajOprocentowania = 'BRAK') then not(StopaStala or StopaBazowa or IdentyfikacjaStopyBazowej or Marza or Czestotliwosc or OpisOprocentowania) else true() 
documentation
W przypadku wypełnienia atrybutu RodzajOprocentowania wartością 'BRAK' elementy: StopaStala, StopaBazowa, IdentyfikacjaStopyBazowej, Marza, Czestotliwosc, OpisOprocentowania są zabronione
documentation
IDENTYFIKACJASKLADNIKA_00012
if (@RodzajOprocentowania = 'ZMIENIAJACE_SIE') then OpisOprocentowania else true() 
documentation
W przypadku wypełnienia atrybutu RodzajOprocentowania wartością 'ZMIENIAJACE_SIE' element OpisOprocentowania jest obowiązkowy
documentation
IDENTYFIKACJASKLADNIKA_00013
annotation
documentation
Oprocentowanie

attribute OprocentowanieTyp/@RodzajOprocentowania
type RodzajeOprocentowaniaTyp
properties
use required
annotation
documentation
Rodzaj Oprocentowania

element OprocentowanieTyp/StopaStala
diagram knf.fi.Lokaty_diagrams/knf.fi.Lokaty_p111.png
type Liczba19.8Typ
properties
minOcc 0
maxOcc 1
content simple
facets
Kind Value Annotation
totalDigits 19
fractionDigits 8
annotation
documentation
Wartość stopy stałej
documentation
Wartość stałej stopy oprocentowania wypełaniana jako wartość dziesiętna.
Przykład: Oprocentowanie "5,75%" należy raportować jako 0.0575

element OprocentowanieTyp/Czestotliwosc
diagram knf.fi.Lokaty_diagrams/knf.fi.Lokaty_p112.png
type CzestotliwoscTyp
properties
minOcc 0
maxOcc 1
content simple
facets
Kind Value Annotation
pattern ([0-9]|[1-9][0-9]|[1-9][0-9][0-9])[DWMY]
annotation
documentation
Częstotliwość płacenia kuponu/odsetek dla oprocentowania stałego

element OprocentowanieTyp/StopaBazowa
diagram knf.fi.Lokaty_diagrams/knf.fi.Lokaty_p113.png
type StopyProcentoweTyp
properties
minOcc 0
maxOcc 1
content simple
annotation
documentation
Stopa bazowa dla oprocentowania zmiennego
documentation
Oznaczenie stopy procentowej, w oparciu o którą ustalone są warunki oprocentowania składnika aktywów.

element OprocentowanieTyp/IdentyfikacjaStopyBazowej
diagram knf.fi.Lokaty_diagrams/knf.fi.Lokaty_p114.png
type Opis300ZnakowTyp
properties
minOcc 0
maxOcc 1
content simple
facets
Kind Value Annotation
minLength 1
maxLength 300
annotation
documentation
Identyfikacja stopy bazowej przy pomocy nazwy oraz powszechnie stosowanego identyfikatora w przypadku wystąpienia wartości OTHR w polu StopaBazowa

element OprocentowanieTyp/Marza
diagram knf.fi.Lokaty_diagrams/knf.fi.Lokaty_p115.png
type Liczba19.8Typ
properties
minOcc 0
maxOcc 1
content simple
facets
Kind Value Annotation
totalDigits 19
fractionDigits 8
annotation
documentation
Marża ponad stopę bazową dla oprocentowania zmiennego
documentation
Wysokość marży ponad stopę bazową, w oparciu o którą ustalone są warunki oprocentowania składnika aktywów lub instrumentu finansowego.
Pole wypełniane jest jako wartość dziesiętna, np. dla oprocentowania "stopa bazowa + 1,25 punkta procentowego" raportowana jest wartość "0,0125".

element OprocentowanieTyp/OpisOprocentowania
diagram knf.fi.Lokaty_diagrams/knf.fi.Lokaty_p116.png
type Opis300ZnakowTyp
properties
minOcc 0
maxOcc 1
content simple
facets
Kind Value Annotation
minLength 1
maxLength 300
annotation
documentation
Opis oprocentowania dla niestandardowych warunków oprocentowania
documentation
Opis oprocentowania dla niestandardowych warunków oprocentowania, np. wskazanie zastosowanych mnożników stopy bazowej.

complexType PakietPrzedPrzeksztalceniemTyp
diagram knf.fi.Lokaty_diagrams/knf.fi.Lokaty_p117.png
type restriction of PakietPrzedPrzeksztalceniemTypAbs
properties
base PakietPrzedPrzeksztalceniemTypAbs
children Identyfikator Nazwa
used by
element PakietPrzeksztalconyTyp/PakietPrzedPrzeksztalceniem
annotation
documentation
Pakiet przed przeksztalceniem

element PakietPrzedPrzeksztalceniemTyp/Identyfikator
diagram knf.fi.Lokaty_diagrams/knf.fi.Lokaty_p118.png
type tpp:IdentyfikatorPakietuWierzytelnosciTyp
properties
content simple
annotation
documentation
Identyfikator pakietu wierzytelności przed przekształceniem
documentation
Proszę wpisać BRAK. W przyszłości pakiety wierzytelności będą kodowane identyfikatorami UKNF.

element PakietPrzedPrzeksztalceniemTyp/Nazwa
diagram knf.fi.Lokaty_diagrams/knf.fi.Lokaty_p119.png
type Opis300ZnakowTyp
properties
content simple
facets
Kind Value Annotation
minLength 1
maxLength 300
annotation
documentation
Nazwa pakietu wierzytelności przed przekształceniem
documentation
Nazwa własna pakietu wierzytelności z których powstał raportowany pakiet wierzytelnosci stosowana konsekwentnie we wszystkich raportach do UKNF. Tylko dla pakietow wierzytelnosci, które zostaly przeksztalcone w podmiocie raportujacym po 31.12.2023 r. Jeśli pakiet wierzytelnosci zostal przeksztalcony przez podmiot trzeci (przed nabyciem do funduszu), to pola nie należy uzupełniać.

complexType PakietPrzeksztalconyTyp
diagram knf.fi.Lokaty_diagrams/knf.fi.Lokaty_p120.png
type restriction of PakietPrzeksztalconyTypAbs
properties
base PakietPrzeksztalconyTypAbs
children PakietPrzedPrzeksztalceniem
used by
element SpecyfikacjaPakietuWierzytelnosciTyp/PakietPrzeksztalcony
attributes
Name  Type  Use  Default  Fixed  Annotation
CzyPrzeksztalcony  WskaznikLogiczny0lub1albotruelubfalseTyp  required      
documentation
Flaga czy przekształcony
documentation
Czy pakiet powstał w wyniku przekształcenia (scaleniu lub podzielenia), przeprowadzonego przez podmiot raportujacy, pakietow wierzytelnosci, które miało miejsce po 31.12.2023 r.?
asserts
Test XPathDefaultNs Annotation
if (@CzyPrzeksztalcony = true()) then PakietPrzedPrzeksztalceniem else if (@CzyPrzeksztalcony = false()) then not(PakietPrzedPrzeksztalceniem) else true() 
documentation
Element/elementy PakietPrzedPrzeksztalceniem obowiązkowy jeśli atrybut CzyPrzeksztalcony = true i zabroniony jeśli atrybut CzyPrzeksztalcony = false
documentation
IDENTYFIKACJASKLADNIKA_00014
annotation
documentation
Pakiet przekształcony

attribute PakietPrzeksztalconyTyp/@CzyPrzeksztalcony
type WskaznikLogiczny0lub1albotruelubfalseTyp
properties
use required
annotation
documentation
Flaga czy przekształcony
documentation
Czy pakiet powstał w wyniku przekształcenia (scaleniu lub podzielenia), przeprowadzonego przez podmiot raportujacy, pakietow wierzytelnosci, które miało miejsce po 31.12.2023 r.?

element PakietPrzeksztalconyTyp/PakietPrzedPrzeksztalceniem
diagram knf.fi.Lokaty_diagrams/knf.fi.Lokaty_p121.png
type PakietPrzedPrzeksztalceniemTyp
properties
minOcc 0
maxOcc unbounded
content complex
children Identyfikator Nazwa
annotation
documentation
Pakiet wierzytelności przed przekształceniem (dotyczy pakietów wierzytelności, które powstały w wyniku przekształcenia innych pakietów wierzytelności, które było przeprowadzone przez podmiot raportujący po wejściu w życie rozporządzenia)

complexType SkladnikDepozytSrodkiPieniezneTyp
diagram knf.fi.Lokaty_diagrams/knf.fi.Lokaty_p122.png
type restriction of SkladnikDepozytSrodkiPieniezneTypAbs
properties
base SkladnikDepozytSrodkiPieniezneTypAbs
children IdentyfikacjaSkladnika WartoscNabycia WartoscWyceny MetodaWyceny WartoscOprocentowania LiczbaZastawionych CelZlozonegoDepozytu DataNabycia UdzialAktywa
used by
element AktywaDepozytySrodkiPieniezneTyp/SkladnikAktywow
asserts
Test XPathDefaultNs Annotation
if (MetodaWyceny = 'P1') then RynekWyceny else true() 
documentation
W przypadku wypełnienia elementu MetodaWyceny wartością: 'P1' (rynek aktywny) element RynekWyceny jest obowiązkowy
documentation
AKTYWA_00002
if (IdentyfikacjaSkladnika/Specyfikacja/KategoriaAktywow = 'DEPOZYTY') then DataNabycia else true() 
documentation
W przypadku wypełnienia elementu KategoriaAktywow wartością: 'DEPOZYTY' element DataNabycia jest obowiązkowy
documentation
AKTYWA_00003
annotation
documentation
Skladnik depozyt środki pieniężne

element SkladnikDepozytSrodkiPieniezneTyp/IdentyfikacjaSkladnika
diagram knf.fi.Lokaty_diagrams/knf.fi.Lokaty_p123.png
type IdentyfikacjaDepozytuSrodkowPienieznychTyp
properties
content complex
children Nazwa Specyfikacja
asserts
Test XPathDefaultNs Annotation
if(Identyfikator = 'BRAK') then Specyfikacja else true() 
documentation
W przypadku wypełnienia elementu Identyfikator wartością: 'BRAK' element Specyfikacja jest obowiązkowy
documentation
IDENTYFIKACJASKLADNIKA_00001
annotation
documentation
Identyfikacja składnika aktywów albo instrumentu finansowego

element SkladnikDepozytSrodkiPieniezneTyp/WartoscNabycia
diagram knf.fi.Lokaty_diagrams/knf.fi.Lokaty_p124.png
type Liczba19.2Typ
properties
content simple
facets
Kind Value Annotation
totalDigits 19
fractionDigits 2
annotation
documentation
Łączna wartość w cenie nabycia
documentation
Wartość wyrażona w walucie wyceny funduszu

element SkladnikDepozytSrodkiPieniezneTyp/WartoscWyceny
diagram knf.fi.Lokaty_diagrams/knf.fi.Lokaty_p125.png
type Liczba19.2Typ
properties
content simple
facets
Kind Value Annotation
totalDigits 19
fractionDigits 2
annotation
documentation
Łączna wartość wyceny z ostatniego dnia wyceny
documentation
Wartość wyrażona w walucie wyceny funduszu. W przypadku składników dłużnych wartość wyrażona wg ceny brudnej

element SkladnikDepozytSrodkiPieniezneTyp/MetodaWyceny
diagram knf.fi.Lokaty_diagrams/knf.fi.Lokaty_p126.png
type MetodyWycenyTyp
properties
content simple
annotation
documentation
Metoda Wyceny

element SkladnikDepozytSrodkiPieniezneTyp/WartoscOprocentowania
diagram knf.fi.Lokaty_diagrams/knf.fi.Lokaty_p127.png
type Liczba19.8Typ
properties
content simple
facets
Kind Value Annotation
totalDigits 19
fractionDigits 8
annotation
documentation
Wysokość oprocentowania na datę wyceny
documentation
Pole wypełniane jest jako wartość dziesiętna np. oprocentowanie "5,75%" raportowane jest jako "0.0575". W przypadku jesli dany składnik aktywów lub instrument finansowy nie jest oprocentowany należy wpisać wartość 0.

element SkladnikDepozytSrodkiPieniezneTyp/LiczbaZastawionych
diagram knf.fi.Lokaty_diagrams/knf.fi.Lokaty_p128.png
type Liczba19.8Typ
properties
content simple
facets
Kind Value Annotation
totalDigits 19
fractionDigits 8
annotation
documentation
Liczba albo wartość nominalna instrumentów przekazanych w zastaw, hipotekę, będących zabezpieczeniem zaciągniętej pożyczki albo będących przedmiotem zajęcia komorniczego
documentation
W przypadku jesli dany składnik aktywów lub instrument finansowy nie jest objęty zastawem, hipoteką, nie jest przedmiotem zabezpieczenia i nie jest objęty zajęciem komorniczym należy wpisać wartość 0

element SkladnikDepozytSrodkiPieniezneTyp/CelZlozonegoDepozytu
diagram knf.fi.Lokaty_diagrams/knf.fi.Lokaty_p129.png
type Opis1000ZnakowTyp
properties
minOcc 0
maxOcc 1
content simple
facets
Kind Value Annotation
minLength 1
maxLength 1000
annotation
documentation
Cel złożonego depozytu

element SkladnikDepozytSrodkiPieniezneTyp/DataNabycia
diagram knf.fi.Lokaty_diagrams/knf.fi.Lokaty_p130.png
type DataPrzedzial2Typ
properties
minOcc 0
maxOcc 1
content simple
facets
Kind Value Annotation
minInclusive 1989-01-01
maxInclusive 2099-12-31
annotation
documentation
Data nabycia, wystawienia, udzielenia albo rozpoczęcia

element SkladnikDepozytSrodkiPieniezneTyp/UdzialAktywa
diagram knf.fi.Lokaty_diagrams/knf.fi.Lokaty_p131.png
type Liczba19.8Typ
properties
content simple
facets
Kind Value Annotation
totalDigits 19
fractionDigits 8
annotation
documentation
Udział w aktywach
documentation
Udział łacznej wartości danego składnika aktywów lub instrumentu finansowego w aktywach funduszu lub subfunduszu. Pole wypełniane jest jako wartość dziesiętna np. udział "2,78%" raportowane jest jako "0.0278".

complexType SkladnikDluznyTyp
diagram knf.fi.Lokaty_diagrams/knf.fi.Lokaty_p132.png
type restriction of SkladnikDluznyTypAbs
properties
base SkladnikDluznyTypAbs
children IdentyfikacjaSkladnika Liczba WartoscNominalna WartoscNabycia WartoscWyceny MetodaWyceny RynekWyceny OpisMetodyWyceny WartoscOprocentowania LiczbaZastawionych LiczbaPozyczonych OdsetkiNarosle UdzialAktywa
used by
element AktywaDluzneTyp/SkladnikAktywow
asserts
Test XPathDefaultNs Annotation
if (MetodaWyceny = 'P1') then RynekWyceny else true() 
documentation
W przypadku wypełnienia elementu MetodaWyceny wartością: 'P1' (rynek aktywny) element RynekWyceny jest obowiązkowy
documentation
AKTYWA_00002
annotation
documentation
Składnik dłużny

element SkladnikDluznyTyp/IdentyfikacjaSkladnika
diagram knf.fi.Lokaty_diagrams/knf.fi.Lokaty_p133.png
type IdentyfikacjaSkladnikaDluznegoTyp
properties
content complex
children Identyfikator Nazwa Specyfikacja
asserts
Test XPathDefaultNs Annotation
if(Identyfikator = 'BRAK') then Specyfikacja else true() 
documentation
W przypadku wypełnienia elementu Identyfikator wartością: 'BRAK' element Specyfikacja jest obowiązkowy
documentation
IDENTYFIKACJASKLADNIKA_00001
annotation
documentation
Identyfikacja składnika aktywów albo instrumentu finansowego

element SkladnikDluznyTyp/Liczba
diagram knf.fi.Lokaty_diagrams/knf.fi.Lokaty_p134.png
type Liczba19.8Typ
properties
content simple
facets
Kind Value Annotation
totalDigits 19
fractionDigits 8
annotation
documentation
Liczba sztuk, jednostek albo bieżąca liczba pojedynczych wierzytelności

element SkladnikDluznyTyp/WartoscNominalna
diagram knf.fi.Lokaty_diagrams/knf.fi.Lokaty_p135.png
type Liczba19.2Typ
properties
content simple
facets
Kind Value Annotation
totalDigits 19
fractionDigits 2
annotation
documentation
Łączna wartość nominalna
documentation
Wartość wyrażona w walucie wyceny funduszu

element SkladnikDluznyTyp/WartoscNabycia
diagram knf.fi.Lokaty_diagrams/knf.fi.Lokaty_p136.png
type Liczba19.2Typ
properties
content simple
facets
Kind Value Annotation
totalDigits 19
fractionDigits 2
annotation
documentation
Łączna wartość w cenie nabycia
documentation
Wartość wyrażona w walucie wyceny funduszu

element SkladnikDluznyTyp/WartoscWyceny
diagram knf.fi.Lokaty_diagrams/knf.fi.Lokaty_p137.png
type Liczba19.2Typ
properties
content simple
facets
Kind Value Annotation
totalDigits 19
fractionDigits 2
annotation
documentation
Łączna wartość wyceny z ostatniego dnia wyceny
documentation
Wartość wyrażona w walucie wyceny funduszu. W przypadku składników dłużnych wartość wyrażona wg ceny brudnej

element SkladnikDluznyTyp/MetodaWyceny
diagram knf.fi.Lokaty_diagrams/knf.fi.Lokaty_p138.png
type MetodyWycenyTyp
properties
content simple
annotation
documentation
Metoda Wyceny

element SkladnikDluznyTyp/RynekWyceny
diagram knf.fi.Lokaty_diagrams/knf.fi.Lokaty_p139.png
type MICRynkiTyp
properties
minOcc 0
maxOcc 1
content simple
annotation
documentation
Rynek wyceny dla wyceny rynkowej
documentation
Kod MIC (market identifier code) wg normy ISO10383

element SkladnikDluznyTyp/OpisMetodyWyceny
diagram knf.fi.Lokaty_diagrams/knf.fi.Lokaty_p140.png
type Opis300ZnakowTyp
properties
minOcc 0
maxOcc 1
content simple
facets
Kind Value Annotation
minLength 1
maxLength 300
annotation
documentation
Opis metody wyceny
documentation
Opis metody wyceny w przypadku metody wyceny innej niż P1 (rynek aktywny).
documentation
Należy uzupełnić np. w przypadku wyceny instrumentu w oparciu o BGN (Bloomberg Generic).

element SkladnikDluznyTyp/WartoscOprocentowania
diagram knf.fi.Lokaty_diagrams/knf.fi.Lokaty_p141.png
type Liczba19.8Typ
properties
content simple
facets
Kind Value Annotation
totalDigits 19
fractionDigits 8
annotation
documentation
Wysokość oprocentowania na datę wyceny
documentation
Pole wypełniane jest jako wartość dziesiętna np. oprocentowanie "5,75%" raportowane jest jako "0.0575". W przypadku jesli dany składnik aktywów lub instrument finansowy nie jest oprocentowany należy wpisać wartość 0.

element SkladnikDluznyTyp/LiczbaZastawionych
diagram knf.fi.Lokaty_diagrams/knf.fi.Lokaty_p142.png
type Liczba19.8Typ
properties
content simple
facets
Kind Value Annotation
totalDigits 19
fractionDigits 8
annotation
documentation
Liczba albo wartość nominalna instrumentów przekazanych w zastaw, hipotekę, będących zabezpieczeniem zaciągniętej pożyczki albo będących przedmiotem zajęcia komorniczego
documentation
W przypadku jesli dany składnik aktywów lub instrument finansowy nie jest objęty zastawem, hipoteką, nie jest przedmiotem zabezpieczenia i nie jest objęty zajęciem komorniczym należy wpisać wartość 0

element SkladnikDluznyTyp/LiczbaPozyczonych
diagram knf.fi.Lokaty_diagrams/knf.fi.Lokaty_p143.png
type Liczba19.8Typ
properties
content simple
facets
Kind Value Annotation
totalDigits 19
fractionDigits 8
annotation
documentation
Liczba instrumentów będących przedmiotem udzielonej pożyczki papierów wartościowych
documentation
W przypadku jesli dany składnik aktywów lub instrument finansowy nie jest przedmiotem  udzielonej pożyczki papierów wartościowych należy wpisać wartość 0

element SkladnikDluznyTyp/OdsetkiNarosle
diagram knf.fi.Lokaty_diagrams/knf.fi.Lokaty_p144.png
type Liczba19.2Typ
properties
content simple
facets
Kind Value Annotation
totalDigits 19
fractionDigits 2
annotation
documentation
Wartość odsetek narosłych
documentation
Odsetki narosłe to odsetki naliczone w danym okresie odsetkowym do dnia wyceny.

element SkladnikDluznyTyp/UdzialAktywa
diagram knf.fi.Lokaty_diagrams/knf.fi.Lokaty_p145.png
type Liczba19.8Typ
properties
content simple
facets
Kind Value Annotation
totalDigits 19
fractionDigits 8
annotation
documentation
Udział w aktywach
documentation
Udział łacznej wartości danego składnika aktywów lub instrumentu finansowego w aktywach funduszu lub subfunduszu. Pole wypełniane jest jako wartość dziesiętna np. udział "2,78%" raportowane jest jako "0.0278".

complexType SkladnikInnyTyp
diagram knf.fi.Lokaty_diagrams/knf.fi.Lokaty_p146.png
type restriction of SkladnikInnyTypAbs
properties
base SkladnikInnyTypAbs
children IdentyfikacjaSkladnika Liczba WartoscNabycia WartoscWyceny MetodaWyceny RynekWyceny OpisMetodyWyceny LiczbaZastawionych DataNabycia DodatkoweWyjasnienia UdzialAktywa
used by
element AktywaPozostaleLokatyTyp/SkladnikAktywow
asserts
Test XPathDefaultNs Annotation
if (MetodaWyceny = 'P1') then RynekWyceny else true() 
documentation
W przypadku wypełnienia elementu MetodaWyceny wartością: 'P1' (rynek aktywny) element RynekWyceny jest obowiązkowy
documentation
AKTYWA_00002
annotation
documentation
Składnik inny

element SkladnikInnyTyp/IdentyfikacjaSkladnika
diagram knf.fi.Lokaty_diagrams/knf.fi.Lokaty_p147.png
type IdentyfikacjaInnegoSkladnikaTyp
properties
content complex
children Identyfikator Nazwa Specyfikacja
asserts
Test XPathDefaultNs Annotation
if(Identyfikator = 'BRAK') then Specyfikacja else true() 
documentation
W przypadku wypełnienia elementu Identyfikator wartością: 'BRAK' element Specyfikacja jest obowiązkowy
documentation
IDENTYFIKACJASKLADNIKA_00001
annotation
documentation
Identyfikacja składnika aktywów albo instrumentu finansowego

element SkladnikInnyTyp/Liczba
diagram knf.fi.Lokaty_diagrams/knf.fi.Lokaty_p148.png
type Liczba19.8Typ
properties
content simple
facets
Kind Value Annotation
totalDigits 19
fractionDigits 8
annotation
documentation
Liczba sztuk, jednostek albo bieżąca liczba pojedynczych wierzytelności

element SkladnikInnyTyp/WartoscNabycia
diagram knf.fi.Lokaty_diagrams/knf.fi.Lokaty_p149.png
type Liczba19.2Typ
properties
content simple
facets
Kind Value Annotation
totalDigits 19
fractionDigits 2
annotation
documentation
Łączna wartość w cenie nabycia
documentation
Wartość wyrażona w walucie wyceny funduszu

element SkladnikInnyTyp/WartoscWyceny
diagram knf.fi.Lokaty_diagrams/knf.fi.Lokaty_p150.png
type Liczba19.2Typ
properties
content simple
facets
Kind Value Annotation
totalDigits 19
fractionDigits 2
annotation
documentation
Łączna wartość wyceny z ostatniego dnia wyceny
documentation
Wartość wyrażona w walucie wyceny funduszu. W przypadku składników dłużnych wartość wyrażona wg ceny brudnej

element SkladnikInnyTyp/MetodaWyceny
diagram knf.fi.Lokaty_diagrams/knf.fi.Lokaty_p151.png
type MetodyWycenyTyp
properties
content simple
annotation
documentation
Metoda Wyceny

element SkladnikInnyTyp/RynekWyceny
diagram knf.fi.Lokaty_diagrams/knf.fi.Lokaty_p152.png
type MICRynkiTyp
properties
minOcc 0
maxOcc 1
content simple
annotation
documentation
Rynek wyceny dla wyceny rynkowej
documentation
Kod MIC (market identifier code) wg normy ISO10383

element SkladnikInnyTyp/OpisMetodyWyceny
diagram knf.fi.Lokaty_diagrams/knf.fi.Lokaty_p153.png
type Opis300ZnakowTyp
properties
minOcc 0
maxOcc 1
content simple
facets
Kind Value Annotation
minLength 1
maxLength 300
annotation
documentation
Opis metody wyceny
documentation
Opis metody wyceny w przypadku metody wyceny innej niż P1 (rynek aktywny).

element SkladnikInnyTyp/LiczbaZastawionych
diagram knf.fi.Lokaty_diagrams/knf.fi.Lokaty_p154.png
type Liczba19.8Typ
properties
content simple
facets
Kind Value Annotation
totalDigits 19
fractionDigits 8
annotation
documentation
Liczba albo wartość nominalna instrumentów przekazanych w zastaw, hipotekę, będących zabezpieczeniem zaciągniętej pożyczki albo będących przedmiotem zajęcia komorniczego
documentation
W przypadku jesli dany składnik aktywów lub instrument finansowy nie jest objęty zastawem, hipoteką, nie jest przedmiotem zabezpieczenia i nie jest objęty zajęciem komorniczym należy wpisać wartość 0

element SkladnikInnyTyp/DataNabycia
diagram knf.fi.Lokaty_diagrams/knf.fi.Lokaty_p155.png
type DataPrzedzial2Typ
properties
minOcc 0
maxOcc 1
content simple
facets
Kind Value Annotation
minInclusive 1989-01-01
maxInclusive 2099-12-31
annotation
documentation
Data nabycia, wystawienia, udzielenia albo rozpoczęcia

element SkladnikInnyTyp/DodatkoweWyjasnienia
diagram knf.fi.Lokaty_diagrams/knf.fi.Lokaty_p156.png
type Opis1000ZnakowTyp
properties
minOcc 0
maxOcc 1
content simple
facets
Kind Value Annotation
minLength 1
maxLength 1000
annotation
documentation
Dodatkowe wyjaśnienia
documentation
Dodatkowe wyjaśnienia (dodatkowe informacje, komentarze i wyjaśnienia, odnoszące się do poszczególnych pozycji, których przekazanie uznaje się za niezbędne do przedstawienia informacji zawartych w sprawozdaniu)

element SkladnikInnyTyp/UdzialAktywa
diagram knf.fi.Lokaty_diagrams/knf.fi.Lokaty_p157.png
type Liczba19.8Typ
properties
content simple
facets
Kind Value Annotation
totalDigits 19
fractionDigits 8
annotation
documentation
Udział w aktywach
documentation
Udział łacznej wartości danego składnika aktywów lub instrumentu finansowego w aktywach funduszu lub subfunduszu. Pole wypełniane jest jako wartość dziesiętna np. udział "2,78%" raportowane jest jako "0.0278".

complexType SkladnikInstrumentPochodnyTyp
diagram knf.fi.Lokaty_diagrams/knf.fi.Lokaty_p158.png
type restriction of SkladnikInstrumentPochodnyTypAbs
properties
base SkladnikInstrumentPochodnyTypAbs
children IdentyfikacjaSkladnika Liczba WartoscNabycia WartoscWyceny MetodaWyceny RynekWyceny OpisMetodyWyceny LiczbaZastawionych CelZawarciaTransakcji KwotaZaangazowania DataNabycia UdzialAktywa
used by
element AktywaInstrumentyPochodneTyp/SkladnikAktywow
asserts
Test XPathDefaultNs Annotation
if (MetodaWyceny = 'P1') then RynekWyceny else true() 
documentation
W przypadku wypełnienia elementu MetodaWyceny wartością: 'P1' (rynek aktywny) element RynekWyceny jest obowiązkowy
documentation
AKTYWA_00002
annotation
documentation
Składnik instrument pochodny

element SkladnikInstrumentPochodnyTyp/IdentyfikacjaSkladnika
diagram knf.fi.Lokaty_diagrams/knf.fi.Lokaty_p159.png
type IdentyfikacjaInstrumentuPochodnegoTyp
properties
content complex
children Identyfikator Nazwa Specyfikacja
asserts
Test XPathDefaultNs Annotation
if(Identyfikator = 'BRAK') then Specyfikacja else true() 
documentation
W przypadku wypełnienia elementu Identyfikator wartością: 'BRAK' element Specyfikacja jest obowiązkowy
documentation
IDENTYFIKACJASKLADNIKA_00001
annotation
documentation
Identyfikacja składnika aktywów albo instrumentu finansowego

element SkladnikInstrumentPochodnyTyp/Liczba
diagram knf.fi.Lokaty_diagrams/knf.fi.Lokaty_p160.png
type Liczba19.8Typ
properties
content simple
facets
Kind Value Annotation
totalDigits 19
fractionDigits 8
annotation
documentation
Liczba sztuk, jednostek albo bieżąca liczba pojedynczych wierzytelności

element SkladnikInstrumentPochodnyTyp/WartoscNabycia
diagram knf.fi.Lokaty_diagrams/knf.fi.Lokaty_p161.png
type Liczba19.2Typ
properties
content simple
facets
Kind Value Annotation
totalDigits 19
fractionDigits 2
annotation
documentation
Łączna wartość w cenie nabycia
documentation
Wartość wyrażona w walucie wyceny funduszu

element SkladnikInstrumentPochodnyTyp/WartoscWyceny
diagram knf.fi.Lokaty_diagrams/knf.fi.Lokaty_p162.png
type Liczba19.2Typ
properties
content simple
facets
Kind Value Annotation
totalDigits 19
fractionDigits 2
annotation
documentation
Łączna wartość wyceny z ostatniego dnia wyceny
documentation
Wartość wyrażona w walucie wyceny funduszu. W przypadku składników dłużnych wartość wyrażona wg ceny brudnej

element SkladnikInstrumentPochodnyTyp/MetodaWyceny
diagram knf.fi.Lokaty_diagrams/knf.fi.Lokaty_p163.png
type MetodyWycenyTyp
properties
content simple
annotation
documentation
Metoda Wyceny

element SkladnikInstrumentPochodnyTyp/RynekWyceny
diagram knf.fi.Lokaty_diagrams/knf.fi.Lokaty_p164.png
type MICRynkiTyp
properties
minOcc 0
maxOcc 1
content simple
annotation
documentation
Rynek wyceny dla wyceny rynkowej
documentation
Kod MIC (market identifier code) wg normy ISO10383

element SkladnikInstrumentPochodnyTyp/OpisMetodyWyceny
diagram knf.fi.Lokaty_diagrams/knf.fi.Lokaty_p165.png
type Opis300ZnakowTyp
properties
minOcc 0
maxOcc 1
content simple
facets
Kind Value Annotation
minLength 1
maxLength 300
annotation
documentation
Opis metody wyceny
documentation
Opis metody wyceny w przypadku metody wyceny innej niż P1 (rynek aktywny).

element SkladnikInstrumentPochodnyTyp/LiczbaZastawionych
diagram knf.fi.Lokaty_diagrams/knf.fi.Lokaty_p166.png
type Liczba19.8Typ
properties
content simple
facets
Kind Value Annotation
totalDigits 19
fractionDigits 8
annotation
documentation
Liczba albo wartość nominalna instrumentów przekazanych w zastaw, hipotekę, będących zabezpieczeniem zaciągniętej pożyczki albo będących przedmiotem zajęcia komorniczego
documentation
W przypadku jesli dany składnik aktywów lub instrument finansowy nie jest objęty zastawem, hipoteką, nie jest przedmiotem zabezpieczenia i nie jest objęty zajęciem komorniczym należy wpisać wartość 0

element SkladnikInstrumentPochodnyTyp/CelZawarciaTransakcji
diagram knf.fi.Lokaty_diagrams/knf.fi.Lokaty_p167.png
type PochodneCeleTyp
properties
content simple
annotation
documentation
Cel zawarcia transakcji
documentation
Cel zawarcia transakcji na instrumencie pochodnym

element SkladnikInstrumentPochodnyTyp/KwotaZaangazowania
diagram knf.fi.Lokaty_diagrams/knf.fi.Lokaty_p168.png
type Liczba19.2Typ
properties
content simple
facets
Kind Value Annotation
totalDigits 19
fractionDigits 2
annotation
documentation
Kwota zaangażowania w instrument pochodny
documentation
Wyrażona w walucie wyceny funduszu kwota zaangażowania w instrument pochodny, będąca częścią składową, z tytułu danego instrumentu pochodnego, całkowitej ekspozycji funduszu inwestycyjnego otwartego wyliczonej zgodnie z załącznikiem do rozporządzenia 2103/2020 lub ekspozycji AFI wyliczonej zgodnie z art. 8 rozporządzenia 231/2013.

element SkladnikInstrumentPochodnyTyp/DataNabycia
diagram knf.fi.Lokaty_diagrams/knf.fi.Lokaty_p169.png
type DataPrzedzial2Typ
properties
minOcc 0
maxOcc 1
content simple
facets
Kind Value Annotation
minInclusive 1989-01-01
maxInclusive 2099-12-31
annotation
documentation
Data nabycia, wystawienia, udzielenia albo rozpoczęcia

element SkladnikInstrumentPochodnyTyp/UdzialAktywa
diagram knf.fi.Lokaty_diagrams/knf.fi.Lokaty_p170.png
type Liczba19.8Typ
properties
content simple
facets
Kind Value Annotation
totalDigits 19
fractionDigits 8
annotation
documentation
Udział w aktywach
documentation
Udział łacznej wartości danego składnika aktywów lub instrumentu finansowego w aktywach funduszu lub subfunduszu. Pole wypełniane jest jako wartość dziesiętna np. udział "2,78%" raportowane jest jako "0.0278".

complexType SkladnikNieruchomoscTyp
diagram knf.fi.Lokaty_diagrams/knf.fi.Lokaty_p171.png
type restriction of SkladnikNieruchomoscTypAbs
properties
base SkladnikNieruchomoscTypAbs
children IdentyfikacjaSkladnika WartoscNabycia WartoscWyceny MetodaWyceny LiczbaZastawionych DataNabycia DodatkoweWyjasnienia UdzialAktywa
used by
element AktywaNieruchomosciTyp/SkladnikAktywow
asserts
Test XPathDefaultNs Annotation
if (MetodaWyceny = 'P1') then RynekWyceny else true() 
documentation
W przypadku wypełnienia elementu MetodaWyceny wartością: 'P1' (rynek aktywny) element RynekWyceny jest obowiązkowy
documentation
AKTYWA_00002
annotation
documentation
Składnik nieruchomość

element SkladnikNieruchomoscTyp/IdentyfikacjaSkladnika
diagram knf.fi.Lokaty_diagrams/knf.fi.Lokaty_p172.png
type IdentyfikacjaNieruchomosciTyp
properties
minOcc 1
maxOcc unbounded
content complex
children Identyfikator Nazwa Specyfikacja
asserts
Test XPathDefaultNs Annotation
if(Identyfikator = 'BRAK') then Specyfikacja else true() 
documentation
W przypadku wypełnienia elementu Identyfikator wartością: 'BRAK' element Specyfikacja jest obowiązkowy
documentation
IDENTYFIKACJASKLADNIKA_00001
annotation
documentation
Identyfikacja składnika aktywów albo instrumentu finansowego

element SkladnikNieruchomoscTyp/WartoscNabycia
diagram knf.fi.Lokaty_diagrams/knf.fi.Lokaty_p173.png
type Liczba19.2Typ
properties
content simple
facets
Kind Value Annotation
totalDigits 19
fractionDigits 2
annotation
documentation
Łączna wartość w cenie nabycia
documentation
Wartość wyrażona w walucie wyceny funduszu

element SkladnikNieruchomoscTyp/WartoscWyceny
diagram knf.fi.Lokaty_diagrams/knf.fi.Lokaty_p174.png
type Liczba19.2Typ
properties
content simple
facets
Kind Value Annotation
totalDigits 19
fractionDigits 2
annotation
documentation
Łączna wartość wyceny z ostatniego dnia wyceny
documentation
Wartość wyrażona w walucie wyceny funduszu. W przypadku składników dłużnych wartość wyrażona wg ceny brudnej

element SkladnikNieruchomoscTyp/MetodaWyceny
diagram knf.fi.Lokaty_diagrams/knf.fi.Lokaty_p175.png
type MetodyWycenyTyp
properties
content simple
annotation
documentation
Metoda Wyceny

element SkladnikNieruchomoscTyp/LiczbaZastawionych
diagram knf.fi.Lokaty_diagrams/knf.fi.Lokaty_p176.png
type Liczba19.8Typ
properties
content simple
facets
Kind Value Annotation
totalDigits 19
fractionDigits 8
annotation
documentation
Liczba albo wartość nominalna instrumentów przekazanych w zastaw, hipotekę, będących zabezpieczeniem zaciągniętej pożyczki albo będących przedmiotem zajęcia komorniczego
documentation
W przypadku jesli dany składnik aktywów lub instrument finansowy nie jest objęty zastawem, hipoteką, nie jest przedmiotem zabezpieczenia i nie jest objęty zajęciem komorniczym należy wpisać wartość 0

element SkladnikNieruchomoscTyp/DataNabycia
diagram knf.fi.Lokaty_diagrams/knf.fi.Lokaty_p177.png
type DataPrzedzial2Typ
properties
content simple
facets
Kind Value Annotation
minInclusive 1989-01-01
maxInclusive 2099-12-31
annotation
documentation
Data nabycia, wystawienia, udzielenia albo rozpoczęcia

element SkladnikNieruchomoscTyp/DodatkoweWyjasnienia
diagram knf.fi.Lokaty_diagrams/knf.fi.Lokaty_p178.png
type Opis1000ZnakowTyp
properties
minOcc 0
maxOcc 1
content simple
facets
Kind Value Annotation
minLength 1
maxLength 1000
annotation
documentation
Dodatkowe wyjaśnienia (istotne informacje, których przekazanie uznaje się za niezbędne do przedstawienia informacji zawartych w sprawozdaniu)

element SkladnikNieruchomoscTyp/UdzialAktywa
diagram knf.fi.Lokaty_diagrams/knf.fi.Lokaty_p179.png
type Liczba19.8Typ
properties
content simple
facets
Kind Value Annotation
totalDigits 19
fractionDigits 8
annotation
documentation
Udział w aktywach
documentation
Udział łacznej wartości danego składnika aktywów lub instrumentu finansowego w aktywach funduszu lub subfunduszu. Pole wypełniane jest jako wartość dziesiętna np. udział "2,78%" raportowane jest jako "0.0278".

complexType SkladnikPakietWierzytelnosciTyp
diagram knf.fi.Lokaty_diagrams/knf.fi.Lokaty_p180.png
type restriction of SkladnikPakietWierzytelnosciTypAbs
properties
base SkladnikPakietWierzytelnosciTypAbs
children IdentyfikacjaSkladnika Liczba WartoscNominalna WartoscNabycia WartoscWyceny MetodaWyceny LiczbaZastawionych Splaty DataNabycia UdzialAktywa
used by
element AktywaWierzytelnosciTyp/SkladnikAktywow
asserts
Test XPathDefaultNs Annotation
if (MetodaWyceny = 'P1') then RynekWyceny else true() 
documentation
W przypadku wypełnienia elementu MetodaWyceny wartością: 'P1' (rynek aktywny) element RynekWyceny jest obowiązkowy
documentation
AKTYWA_00002
annotation
documentation
Składnik pakiet wierzytelności

element SkladnikPakietWierzytelnosciTyp/IdentyfikacjaSkladnika
diagram knf.fi.Lokaty_diagrams/knf.fi.Lokaty_p181.png
type IdentyfikacjaPakietuWierzytelnosciTyp
properties
content complex
children Identyfikator Nazwa Specyfikacja
asserts
Test XPathDefaultNs Annotation
if(Identyfikator = 'BRAK') then Specyfikacja else true() 
documentation
W przypadku wypełnienia elementu Identyfikator wartością: 'BRAK' element Specyfikacja jest obowiązkowy
documentation
IDENTYFIKACJASKLADNIKA_00001
annotation
documentation
Identyfikacja składnika aktywów albo instrumentu finansowego

element SkladnikPakietWierzytelnosciTyp/Liczba
diagram knf.fi.Lokaty_diagrams/knf.fi.Lokaty_p182.png
type Liczba19.8Typ
properties
content simple
facets
Kind Value Annotation
totalDigits 19
fractionDigits 8
annotation
documentation
Liczba sztuk, jednostek albo bieżąca liczba pojedynczych wierzytelności

element SkladnikPakietWierzytelnosciTyp/WartoscNominalna
diagram knf.fi.Lokaty_diagrams/knf.fi.Lokaty_p183.png
type Liczba19.2Typ
properties
content simple
facets
Kind Value Annotation
totalDigits 19
fractionDigits 2
annotation
documentation
Bieżąca wartość nominalna
documentation
Wartość wyrażona w walucie wyceny funduszu

element SkladnikPakietWierzytelnosciTyp/WartoscNabycia
diagram knf.fi.Lokaty_diagrams/knf.fi.Lokaty_p184.png
type Liczba19.2Typ
properties
content simple
facets
Kind Value Annotation
totalDigits 19
fractionDigits 2
annotation
documentation
Łączna wartość w cenie nabycia
documentation
Wartość wyrażona w walucie wyceny funduszu

element SkladnikPakietWierzytelnosciTyp/WartoscWyceny
diagram knf.fi.Lokaty_diagrams/knf.fi.Lokaty_p185.png
type Liczba19.2Typ
properties
content simple
facets
Kind Value Annotation
totalDigits 19
fractionDigits 2
annotation
documentation
Łączna wartość wyceny z ostatniego dnia wyceny
documentation
Wartość wyrażona w walucie wyceny funduszu. W przypadku składników dłużnych wartość wyrażona wg ceny brudnej

element SkladnikPakietWierzytelnosciTyp/MetodaWyceny
diagram knf.fi.Lokaty_diagrams/knf.fi.Lokaty_p186.png
type MetodyWycenyTyp
properties
content simple
annotation
documentation
Metoda Wyceny

element SkladnikPakietWierzytelnosciTyp/LiczbaZastawionych
diagram knf.fi.Lokaty_diagrams/knf.fi.Lokaty_p187.png
type Liczba19.8Typ
properties
content simple
facets
Kind Value Annotation
totalDigits 19
fractionDigits 8
annotation
documentation
Liczba albo wartość nominalna instrumentów przekazanych w zastaw, hipotekę, będących zabezpieczeniem zaciągniętej pożyczki albo będących przedmiotem zajęcia komorniczego
documentation
W przypadku jesli dany składnik aktywów lub instrument finansowy nie jest objęty zastawem, hipoteką, nie jest przedmiotem zabezpieczenia i nie jest objęty zajęciem komorniczym należy wpisać wartość 0

element SkladnikPakietWierzytelnosciTyp/Splaty
diagram knf.fi.Lokaty_diagrams/knf.fi.Lokaty_p188.png
type SplatyPakietuWierzytelnosciTyp
properties
content complex
children WartoscSplat Koszty
annotation
documentation
Spłaty

element SkladnikPakietWierzytelnosciTyp/DataNabycia
diagram knf.fi.Lokaty_diagrams/knf.fi.Lokaty_p189.png
type DataPrzedzial2Typ
properties
content simple
facets
Kind Value Annotation
minInclusive 1989-01-01
maxInclusive 2099-12-31
annotation
documentation
Data nabycia
documentation
Data zawarcia umowy nabycia pakietu wierzytelnosci. Jest to najpóźniejszą z nastepujacych dat:

a) dzien zawarcia umowy nabycia pakietu wierzytelności
b) dzien przejecia funduszu, ktory posiadał dany pakiet wierzytelnosci
c) dzien przeksztalcenia pakietu wierzytelnosci, jeśli to przeksztalcenie zostalo przeprowadzone przez podmiot raportujacy.

element SkladnikPakietWierzytelnosciTyp/UdzialAktywa
diagram knf.fi.Lokaty_diagrams/knf.fi.Lokaty_p190.png
type Liczba19.8Typ
properties
content simple
facets
Kind Value Annotation
totalDigits 19
fractionDigits 8
annotation
documentation
Udział w aktywach
documentation
Udział łacznej wartości danego składnika aktywów lub instrumentu finansowego w aktywach funduszu lub subfunduszu. Pole wypełniane jest jako wartość dziesiętna np. udział "2,78%" raportowane jest jako "0.0278".

complexType SkladnikPozyczkaWekselTyp
diagram knf.fi.Lokaty_diagrams/knf.fi.Lokaty_p191.png
type restriction of SkladnikPozyczkaWekselTypAbs
properties
base SkladnikPozyczkaWekselTypAbs
children IdentyfikacjaSkladnika WartoscNominalna WartoscNabycia WartoscWyceny MetodaWyceny WartoscOprocentowania LiczbaZastawionych WartoscZabezpieczeniaPozyczki Splaty DataNabycia UdzialAktywa
used by
element AktywaPozyczkiWeksleTyp/SkladnikAktywow
asserts
Test XPathDefaultNs Annotation
if (MetodaWyceny = 'P1') then RynekWyceny else true() 
documentation
W przypadku wypełnienia elementu MetodaWyceny wartością: 'P1' (rynek aktywny) element RynekWyceny jest obowiązkowy
documentation
AKTYWA_00002
if (IdentyfikacjaSkladnika/Specyfikacja/KategoriaAktywow = 'UDZIELONE_POZYCZKI_PIENIEZNE') then not(WartoscNabycia) else true() 
documentation
W przypadku wypełnienia elementu KategoriaAktywow wartością: 'UDZIELONE_POZYCZKI_PIENIEZNE' element WartoscNabycia jest zabroniony
documentation
AKTYWA_00004
if (IdentyfikacjaSkladnika/Specyfikacja/KategoriaAktywow = 'WEKSLE') then WartoscNabycia else true() 
documentation
W przypadku wypełnienia elementu KategoriaAktywow wartością: 'WEKSLE' element WartoscNabycia jest obowiązkowy
documentation
AKTYWA_00005
if (IdentyfikacjaSkladnika/Specyfikacja/KategoriaAktywow = 'UDZIELONE_POZYCZKI_PIENIEZNE') then WartoscZabezpieczeniaPozyczki else true() 
documentation
W przypadku wypełnienia elementu KategoriaAktywow wartością: 'UDZIELONE_POZYCZKI_PIENIEZNE' element WartoscZabezpieczeniaPozyczki jest obowiązkowy
documentation
AKTYWA_00006
if (IdentyfikacjaSkladnika/Specyfikacja/KategoriaAktywow = 'WEKSLE') then not(WartoscZabezpieczeniaPozyczki) else true() 
documentation
W przypadku wypełnienia elementu KategoriaAktywow wartością: 'WEKSLE' element WartoscZabezpieczeniaPozyczki jest zabroniony
documentation
AKTYWA_00007
annotation
documentation
Składnik pożyczka weksel

element SkladnikPozyczkaWekselTyp/IdentyfikacjaSkladnika
diagram knf.fi.Lokaty_diagrams/knf.fi.Lokaty_p192.png
type IdentyfikacjaPozyczkiWekslaTyp
properties
content complex
children Nazwa Specyfikacja
asserts
Test XPathDefaultNs Annotation
if(Identyfikator = 'BRAK') then Specyfikacja else true() 
documentation
W przypadku wypełnienia elementu Identyfikator wartością: 'BRAK' element Specyfikacja jest obowiązkowy
documentation
IDENTYFIKACJASKLADNIKA_00001
annotation
documentation
Identyfikacja składnika aktywów albo instrumentu finansowego

element SkladnikPozyczkaWekselTyp/WartoscNominalna
diagram knf.fi.Lokaty_diagrams/knf.fi.Lokaty_p193.png
type Liczba19.2Typ
properties
content simple
facets
Kind Value Annotation
totalDigits 19
fractionDigits 2
annotation
documentation
Bieżąca wartość nominalna
documentation
Wartość wyrażona w walucie wyceny funduszu

element SkladnikPozyczkaWekselTyp/WartoscNabycia
diagram knf.fi.Lokaty_diagrams/knf.fi.Lokaty_p194.png
type Liczba19.2Typ
properties
minOcc 0
maxOcc 1
content simple
facets
Kind Value Annotation
totalDigits 19
fractionDigits 2
annotation
documentation
Łączna wartość w cenie nabycia
documentation
Wartość wyrażona w walucie wyceny funduszu

element SkladnikPozyczkaWekselTyp/WartoscWyceny
diagram knf.fi.Lokaty_diagrams/knf.fi.Lokaty_p195.png
type Liczba19.2Typ
properties
content simple
facets
Kind Value Annotation
totalDigits 19
fractionDigits 2
annotation
documentation
Łączna wartość wyceny z ostatniego dnia wyceny
documentation
Wartość wyrażona w walucie wyceny funduszu. W przypadku składników dłużnych wartość wyrażona wg ceny brudnej

element SkladnikPozyczkaWekselTyp/MetodaWyceny
diagram knf.fi.Lokaty_diagrams/knf.fi.Lokaty_p196.png
type MetodyWycenyTyp
properties
content simple
annotation
documentation
Metoda Wyceny

element SkladnikPozyczkaWekselTyp/WartoscOprocentowania
diagram knf.fi.Lokaty_diagrams/knf.fi.Lokaty_p197.png
type Liczba19.8Typ
properties
content simple
facets
Kind Value Annotation
totalDigits 19
fractionDigits 8
annotation
documentation
Wysokość oprocentowania na datę wyceny
documentation
Pole wypełniane jest jako wartość dziesiętna np. oprocentowanie "5,75%" raportowane jest jako "0.0575". W przypadku jesli dany składnik aktywów lub instrument finansowy nie jest oprocentowany należy wpisać wartość 0.

element SkladnikPozyczkaWekselTyp/LiczbaZastawionych
diagram knf.fi.Lokaty_diagrams/knf.fi.Lokaty_p198.png
type Liczba19.8Typ
properties
content simple
facets
Kind Value Annotation
totalDigits 19
fractionDigits 8
annotation
documentation
Liczba albo wartość nominalna instrumentów przekazanych w zastaw, hipotekę, będących zabezpieczeniem zaciągniętej pożyczki albo będących przedmiotem zajęcia komorniczego
documentation
W przypadku jesli dany składnik aktywów lub instrument finansowy nie jest objęty zastawem, hipoteką, nie jest przedmiotem zabezpieczenia i nie jest objęty zajęciem komorniczym należy wpisać wartość 0

element SkladnikPozyczkaWekselTyp/WartoscZabezpieczeniaPozyczki
diagram knf.fi.Lokaty_diagrams/knf.fi.Lokaty_p199.png
type Liczba19.2Typ
properties
minOcc 0
maxOcc 1
content simple
facets
Kind Value Annotation
totalDigits 19
fractionDigits 2
annotation
documentation
Wartość zabezpieczenia pożyczki
documentation
W przypadku jeśli pożyczka/weksel nie jest zabezpieczony należy wpisać wartość 0. Wartość wyrażona w walucie wyceny funduszu

element SkladnikPozyczkaWekselTyp/Splaty
diagram knf.fi.Lokaty_diagrams/knf.fi.Lokaty_p200.png
type SplatyPozyczkiWekslaTyp
properties
content complex
children WartoscSplat
annotation
documentation
Spłaty

element SkladnikPozyczkaWekselTyp/DataNabycia
diagram knf.fi.Lokaty_diagrams/knf.fi.Lokaty_p201.png
type DataPrzedzial2Typ
properties
content simple
facets
Kind Value Annotation
minInclusive 1989-01-01
maxInclusive 2099-12-31
annotation
documentation
Data nabycia, wystawienia, udzielenia albo rozpoczęcia

element SkladnikPozyczkaWekselTyp/UdzialAktywa
diagram knf.fi.Lokaty_diagrams/knf.fi.Lokaty_p202.png
type Liczba19.8Typ
properties
content simple
facets
Kind Value Annotation
totalDigits 19
fractionDigits 8
annotation
documentation
Udział w aktywach
documentation
Udział łacznej wartości danego składnika aktywów lub instrumentu finansowego w aktywach funduszu lub subfunduszu. Pole wypełniane jest jako wartość dziesiętna np. udział "2,78%" raportowane jest jako "0.0278".

complexType SkladnikTytulUczestnictwaTyp
diagram knf.fi.Lokaty_diagrams/knf.fi.Lokaty_p203.png
type restriction of SkladnikTytulUczestnictwaTypAbs
properties
base SkladnikTytulUczestnictwaTypAbs
children IdentyfikacjaSkladnika Liczba WartoscNabycia WartoscWyceny MetodaWyceny RynekWyceny OpisMetodyWyceny LiczbaZastawionych LiczbaPozyczonych UdzialAktywa
used by
element AktywaTytulyUczestnictwaTyp/SkladnikAktywow
asserts
Test XPathDefaultNs Annotation
if (MetodaWyceny = 'P1') then RynekWyceny else true() 
documentation
W przypadku wypełnienia elementu MetodaWyceny wartością: 'P1' (rynek aktywny) element RynekWyceny jest obowiązkowy
documentation
AKTYWA_00002
annotation
documentation
Składnik tytuł uczestnictwa

element SkladnikTytulUczestnictwaTyp/IdentyfikacjaSkladnika
diagram knf.fi.Lokaty_diagrams/knf.fi.Lokaty_p204.png
type IdentyfikacjaTytuluUczestnictwaTyp
properties
content complex
children Identyfikator Nazwa Specyfikacja
asserts
Test XPathDefaultNs Annotation
if(Identyfikator = 'BRAK') then Specyfikacja else true() 
documentation
W przypadku wypełnienia elementu Identyfikator wartością: 'BRAK' element Specyfikacja jest obowiązkowy
documentation
IDENTYFIKACJASKLADNIKA_00001
annotation
documentation
Identyfikacja składnika aktywów albo instrumentu finansowego

element SkladnikTytulUczestnictwaTyp/Liczba
diagram knf.fi.Lokaty_diagrams/knf.fi.Lokaty_p205.png
type Liczba19.8Typ
properties
content simple
facets
Kind Value Annotation
totalDigits 19
fractionDigits 8
annotation
documentation
Liczba sztuk, jednostek albo bieżąca liczba pojedynczych wierzytelności

element SkladnikTytulUczestnictwaTyp/WartoscNabycia
diagram knf.fi.Lokaty_diagrams/knf.fi.Lokaty_p206.png
type Liczba19.2Typ
properties
content simple
facets
Kind Value Annotation
totalDigits 19
fractionDigits 2
annotation
documentation
Łączna wartość w cenie nabycia
documentation
Wartość wyrażona w walucie wyceny funduszu

element SkladnikTytulUczestnictwaTyp/WartoscWyceny
diagram knf.fi.Lokaty_diagrams/knf.fi.Lokaty_p207.png
type Liczba19.2Typ
properties
content simple
facets
Kind Value Annotation
totalDigits 19
fractionDigits 2
annotation
documentation
Łączna wartość wyceny z ostatniego dnia wyceny
documentation
Wartość wyrażona w walucie wyceny funduszu. W przypadku składników dłużnych wartość wyrażona wg ceny brudnej

element SkladnikTytulUczestnictwaTyp/MetodaWyceny
diagram knf.fi.Lokaty_diagrams/knf.fi.Lokaty_p208.png
type MetodyWycenyTyp
properties
content simple
annotation
documentation
Metoda Wyceny

element SkladnikTytulUczestnictwaTyp/RynekWyceny
diagram knf.fi.Lokaty_diagrams/knf.fi.Lokaty_p209.png
type MICRynkiTyp
properties
minOcc 0
maxOcc 1
content simple
annotation
documentation
Rynek wyceny dla wyceny rynkowej
documentation
Kod MIC (market identifier code) wg normy ISO10383

element SkladnikTytulUczestnictwaTyp/OpisMetodyWyceny
diagram knf.fi.Lokaty_diagrams/knf.fi.Lokaty_p210.png
type Opis300ZnakowTyp
properties
minOcc 0
maxOcc 1
content simple
facets
Kind Value Annotation
minLength 1
maxLength 300
annotation
documentation
Opis metody wyceny
documentation
Opis metody wyceny w przypadku metody wyceny innej niż P1 (rynek aktywny).

element SkladnikTytulUczestnictwaTyp/LiczbaZastawionych
diagram knf.fi.Lokaty_diagrams/knf.fi.Lokaty_p211.png
type Liczba19.8Typ
properties
content simple
facets
Kind Value Annotation
totalDigits 19
fractionDigits 8
annotation
documentation
Liczba albo wartość nominalna instrumentów przekazanych w zastaw, hipotekę, będących zabezpieczeniem zaciągniętej pożyczki albo będących przedmiotem zajęcia komorniczego
documentation
W przypadku jesli dany składnik aktywów lub instrument finansowy nie jest objęty zastawem, hipoteką, nie jest przedmiotem zabezpieczenia i nie jest objęty zajęciem komorniczym należy wpisać wartość 0

element SkladnikTytulUczestnictwaTyp/LiczbaPozyczonych
diagram knf.fi.Lokaty_diagrams/knf.fi.Lokaty_p212.png
type Liczba19.8Typ
properties
content simple
facets
Kind Value Annotation
totalDigits 19
fractionDigits 8
annotation
documentation
Liczba instrumentów będących przedmiotem udzielonej pożyczki papierów wartościowych
documentation
W przypadku jesli dany składnik aktywów lub instrument finansowy nie jest przedmiotem  udzielonej pożyczki papierów wartościowych należy wpisać wartość 0

element SkladnikTytulUczestnictwaTyp/UdzialAktywa
diagram knf.fi.Lokaty_diagrams/knf.fi.Lokaty_p213.png
type Liczba19.8Typ
properties
content simple
facets
Kind Value Annotation
totalDigits 19
fractionDigits 8
annotation
documentation
Udział w aktywach
documentation
Udział łacznej wartości danego składnika aktywów lub instrumentu finansowego w aktywach funduszu lub subfunduszu. Pole wypełniane jest jako wartość dziesiętna np. udział "2,78%" raportowane jest jako "0.0278".

complexType SkladnikUdzialowyTyp
diagram knf.fi.Lokaty_diagrams/knf.fi.Lokaty_p214.png
type restriction of SkladnikUdzialowyTypAbs
properties
base SkladnikUdzialowyTypAbs
children IdentyfikacjaSkladnika Liczba WartoscNabycia WartoscWyceny MetodaWyceny RynekWyceny OpisMetodyWyceny LiczbaZastawionych LiczbaPozyczonych UdzialGlosow UdzialAktywa
used by
element AktywaUdzialoweTyp/SkladnikAktywow
asserts
Test XPathDefaultNs Annotation
if (MetodaWyceny = 'P1') then RynekWyceny else true() 
documentation
W przypadku wypełnienia elementu MetodaWyceny wartością: 'P1' (rynek aktywny) element RynekWyceny jest obowiązkowy
documentation
AKTYWA_00002
annotation
documentation
Składnik udziałowy

element SkladnikUdzialowyTyp/IdentyfikacjaSkladnika
diagram knf.fi.Lokaty_diagrams/knf.fi.Lokaty_p215.png
type IdentyfikacjaSkladnikaUdzialowegoTyp
properties
content complex
children Identyfikator Nazwa Specyfikacja
asserts
Test XPathDefaultNs Annotation
if(Identyfikator = 'BRAK') then Specyfikacja else true() 
documentation
W przypadku wypełnienia elementu Identyfikator wartością: 'BRAK' element Specyfikacja jest obowiązkowy
documentation
IDENTYFIKACJASKLADNIKA_00001
annotation
documentation
Identyfikacja składnika aktywów albo instrumentu finansowego

element SkladnikUdzialowyTyp/Liczba
diagram knf.fi.Lokaty_diagrams/knf.fi.Lokaty_p216.png
type Liczba19.8Typ
properties
content simple
facets
Kind Value Annotation
totalDigits 19
fractionDigits 8
annotation
documentation
Liczba sztuk, jednostek albo bieżąca liczba pojedynczych wierzytelności

element SkladnikUdzialowyTyp/WartoscNabycia
diagram knf.fi.Lokaty_diagrams/knf.fi.Lokaty_p217.png
type Liczba19.2Typ
properties
content simple
facets
Kind Value Annotation
totalDigits 19
fractionDigits 2
annotation
documentation
Łączna wartość w cenie nabycia
documentation
Wartość wyrażona w walucie wyceny funduszu

element SkladnikUdzialowyTyp/WartoscWyceny
diagram knf.fi.Lokaty_diagrams/knf.fi.Lokaty_p218.png
type Liczba19.2Typ
properties
content simple
facets
Kind Value Annotation
totalDigits 19
fractionDigits 2
annotation
documentation
Łączna wartość wyceny z ostatniego dnia wyceny
documentation
Wartość wyrażona w walucie wyceny funduszu. W przypadku składników dłużnych wartość wyrażona wg ceny brudnej

element SkladnikUdzialowyTyp/MetodaWyceny
diagram knf.fi.Lokaty_diagrams/knf.fi.Lokaty_p219.png
type MetodyWycenyTyp
properties
content simple
annotation
documentation
Metoda Wyceny

element SkladnikUdzialowyTyp/RynekWyceny
diagram knf.fi.Lokaty_diagrams/knf.fi.Lokaty_p220.png
type MICRynkiTyp
properties
minOcc 0
maxOcc 1
content simple
annotation
documentation
Rynek wyceny dla wyceny rynkowej
documentation
Kod MIC (market identifier code) wg normy ISO10383

element SkladnikUdzialowyTyp/OpisMetodyWyceny
diagram knf.fi.Lokaty_diagrams/knf.fi.Lokaty_p221.png
type Opis300ZnakowTyp
properties
minOcc 0
maxOcc 1
content simple
facets
Kind Value Annotation
minLength 1
maxLength 300
annotation
documentation
Opis metody wyceny
documentation
Opis metody wyceny w przypadku metody wyceny innej niż P1 (rynek aktywny).

element SkladnikUdzialowyTyp/LiczbaZastawionych
diagram knf.fi.Lokaty_diagrams/knf.fi.Lokaty_p222.png
type Liczba19.8Typ
properties
content simple
facets
Kind Value Annotation
totalDigits 19
fractionDigits 8
annotation
documentation
Liczba albo wartość nominalna instrumentów przekazanych w zastaw, hipotekę, będących zabezpieczeniem zaciągniętej pożyczki albo będących przedmiotem zajęcia komorniczego
documentation
W przypadku jesli dany składnik aktywów lub instrument finansowy nie jest objęty zastawem, hipoteką, nie jest przedmiotem zabezpieczenia i nie jest objęty zajęciem komorniczym należy wpisać wartość 0

element SkladnikUdzialowyTyp/LiczbaPozyczonych
diagram knf.fi.Lokaty_diagrams/knf.fi.Lokaty_p223.png
type Liczba19.8Typ
properties
content simple
facets
Kind Value Annotation
totalDigits 19
fractionDigits 8
annotation
documentation
Liczba instrumentów będących przedmiotem udzielonej pożyczki papierów wartościowych
documentation
W przypadku jesli dany składnik aktywów lub instrument finansowy nie jest przedmiotem  udzielonej pożyczki papierów wartościowych należy wpisać wartość 0

element SkladnikUdzialowyTyp/UdzialGlosow
diagram knf.fi.Lokaty_diagrams/knf.fi.Lokaty_p224.png
type UdzialyWGlosachTyp
properties
content simple
annotation
documentation
Udział w ogólnej liczbie głosów
documentation
Udział w ogólnej liczbie głosów na Walnym Zgromadzeniu lub Zgromadzeniu Wspólników. Należy podać tylko przedział zgodnie ze słownikiem.

element SkladnikUdzialowyTyp/UdzialAktywa
diagram knf.fi.Lokaty_diagrams/knf.fi.Lokaty_p225.png
type Liczba19.8Typ
properties
content simple
facets
Kind Value Annotation
totalDigits 19
fractionDigits 8
annotation
documentation
Udział w aktywach
documentation
Udział łacznej wartości danego składnika aktywów lub instrumentu finansowego w aktywach funduszu lub subfunduszu. Pole wypełniane jest jako wartość dziesiętna np. udział "2,78%" raportowane jest jako "0.0278".

complexType SpecyfikacjaDepozytuSrodkowPienieznychTyp
diagram knf.fi.Lokaty_diagrams/knf.fi.Lokaty_p226.png
type restriction of SpecyfikacjaDepozytuSrodkowPienieznychTypAbs
properties
base SpecyfikacjaDepozytuSrodkowPienieznychTypAbs
children KategoriaAktywow WalutaDenominacji Termin Oprocentowanie Kontrahent
used by
element IdentyfikacjaDepozytuSrodkowPienieznychTyp/Specyfikacja
asserts
Test XPathDefaultNs Annotation
if (KategoriaAktywow = 'DEPOZYTY') then Termin else true() 
documentation
W przypadku wypełnienia elementu KategoriaAktywow wartością: 'DEPOZYTY' element Termin jest obowiązkowy
documentation
IDENTYFIKACJASKLADNIKA_00003
if (KategoriaAktywow = 'SRODKI_PIENIEZNE') then not(Termin) else true() 
documentation
W przypadku wypełnienia elementu KategoriaAktywow wartością: 'SRODKI_PIENIEZNE' element Termin jest zabroniony
documentation
IDENTYFIKACJASKLADNIKA_00004
annotation
documentation
Specyfikacja depozytu środków pieniężnych

element SpecyfikacjaDepozytuSrodkowPienieznychTyp/KategoriaAktywow
diagram knf.fi.Lokaty_diagrams/knf.fi.Lokaty_p227.png
type KategorieAktywowDepozytySrodkiPieniezneTyp
properties
content simple
annotation
documentation
Kategoria składnika aktywów albo instrumentu finansowego
documentation
Przypisanie składnika aktywów lub instrumentu finansowego do odpowiedniej kategorii klasyfikacyjnej

element SpecyfikacjaDepozytuSrodkowPienieznychTyp/WalutaDenominacji
diagram knf.fi.Lokaty_diagrams/knf.fi.Lokaty_p228.png
type WalutyTyp
properties
content simple
annotation
documentation
Waluta denominacji
documentation
Waluta, w której wyrażony jest nominał instrumentu finansowego.

element SpecyfikacjaDepozytuSrodkowPienieznychTyp/Termin
diagram knf.fi.Lokaty_diagrams/knf.fi.Lokaty_p229.png
type DataPrzedzial3Typ
properties
minOcc 0
maxOcc 1
content simple
facets
Kind Value Annotation
minInclusive 1989-01-01
maxInclusive 9999-12-31
annotation
documentation
Termin wykupu, zapadalności, wygaśnięcia, wymagalności albo zakończenia
documentation
Termin wykupu / zapadalności / wygaśnięcia / zakończenia wynikający z zawartej umowy lub standardu kontraktu.

element SpecyfikacjaDepozytuSrodkowPienieznychTyp/Oprocentowanie
diagram knf.fi.Lokaty_diagrams/knf.fi.Lokaty_p230.png
type OprocentowanieTyp
properties
content complex
children StopaStala Czestotliwosc StopaBazowa IdentyfikacjaStopyBazowej Marza OpisOprocentowania
attributes
Name  Type  Use  Default  Fixed  Annotation
RodzajOprocentowania  RodzajeOprocentowaniaTyp  required      
documentation
Rodzaj Oprocentowania
asserts
Test XPathDefaultNs Annotation
if (@RodzajOprocentowania = 'ZMIENNE') then StopaBazowa and Marza and not(StopaStala or Czestotliwosc) else true() 
documentation
W przypadku wypełnienia atrybutu RodzajOprocentowania wartością 'ZMIENNE' elementy: StopaBazowa, Marza  są obowiązkowe, a elementy StopaStala oraz Czestotliwosc są zabronione
documentation
IDENTYFIKACJASKLADNIKA_00009
if (StopaBazowa = 'OTHR') then IdentyfikacjaStopyBazowej else not(IdentyfikacjaStopyBazowej) 
documentation
Pole IdentyfikacjaStopyBazowej obowiązkowe dla StopaBazowa = 'OTHR' oraz zabronione w przeciwnym wypadku
documentation
IDENTYFIKACJASKLADNIKA_00010
if (@RodzajOprocentowania = 'STALE') then StopaStala and Czestotliwosc and not(StopaBazowa or IdentyfikacjaStopyBazowej or Marza) else true() 
documentation
W przypadku wypełnienia atrybutu RodzajOprocentowania wartością 'STALE' elementy: StopaStala oraz Czestotliwosc są obowiązkowe, a elementy: StopaBazowa, IdentyfikacjaStopyBazowej oraz Marza są zabronione
documentation
IDENTYFIKACJASKLADNIKA_00011
if (@RodzajOprocentowania = 'BRAK') then not(StopaStala or StopaBazowa or IdentyfikacjaStopyBazowej or Marza or Czestotliwosc or OpisOprocentowania) else true() 
documentation
W przypadku wypełnienia atrybutu RodzajOprocentowania wartością 'BRAK' elementy: StopaStala, StopaBazowa, IdentyfikacjaStopyBazowej, Marza, Czestotliwosc, OpisOprocentowania są zabronione
documentation
IDENTYFIKACJASKLADNIKA_00012
if (@RodzajOprocentowania = 'ZMIENIAJACE_SIE') then OpisOprocentowania else true() 
documentation
W przypadku wypełnienia atrybutu RodzajOprocentowania wartością 'ZMIENIAJACE_SIE' element OpisOprocentowania jest obowiązkowy
documentation
IDENTYFIKACJASKLADNIKA_00013
annotation
documentation
Oprocentowanie

element SpecyfikacjaDepozytuSrodkowPienieznychTyp/Kontrahent
diagram knf.fi.Lokaty_diagrams/knf.fi.Lokaty_p231.png
type IdentyfikacjaKontrahentaTyp
properties
content complex
children Identyfikator Nazwa Kraj
asserts
Test XPathDefaultNs Annotation
if(Identyfikator = 'BRAK') then Kraj else true() 
documentation
W przypadku wypełnienia elementu Identyfikator wartością: 'BRAK' należy wypełnić element Kraj
documentation
IDENTYFIKACJAPODMIOTU_00001
annotation
documentation
Kontrahent, pożyczkobiorca

complexType SpecyfikacjaInnegoSkladnikaTyp
diagram knf.fi.Lokaty_diagrams/knf.fi.Lokaty_p232.png
type restriction of SpecyfikacjaInnegoSkladnikaTypAbs
properties
base SpecyfikacjaInnegoSkladnikaTypAbs
children KategoriaAktywow WalutaDenominacji Termin Emitent Kontrahent
used by
element IdentyfikacjaInnegoSkladnikaTyp/Specyfikacja
asserts
Test XPathDefaultNs Annotation
if (KategoriaAktywow = 'PRAWA_DO_AKCJI') then Emitent else true() 
documentation
W przypadku wypełnienia elementu KategoriaAktywow wartością: 'PRAWA_DO_AKCJI' element Emitent jest obowiązkowy
documentation
IDENTYFIKACJASKLADNIKA_00008
annotation
documentation
Specyfikacja innego składnika

element SpecyfikacjaInnegoSkladnikaTyp/KategoriaAktywow
diagram knf.fi.Lokaty_diagrams/knf.fi.Lokaty_p233.png
type KategorieAktywowInneTyp
properties
content simple
annotation
documentation
Kategoria składnika aktywów albo instrumentu finansowego
documentation
Przypisanie składnika aktywów lub instrumentu finansowego do odpowiedniej kategorii klasyfikacyjnej

element SpecyfikacjaInnegoSkladnikaTyp/WalutaDenominacji
diagram knf.fi.Lokaty_diagrams/knf.fi.Lokaty_p234.png
type WalutyTyp
properties
content simple
annotation
documentation
Waluta denominacji
documentation
Waluta, w której wyrażony jest nominał instrumentu finansowego.

element SpecyfikacjaInnegoSkladnikaTyp/Termin
diagram knf.fi.Lokaty_diagrams/knf.fi.Lokaty_p235.png
type DataPrzedzial3Typ
properties
minOcc 0
maxOcc 1
content simple
facets
Kind Value Annotation
minInclusive 1989-01-01
maxInclusive 9999-12-31
annotation
documentation
Termin wykupu, zapadalności, wygaśnięcia, wymagalności albo zakończenia
documentation
Termin wykupu / zapadalności / wygaśnięcia / zakończenia wynikający z zawartej umowy lub standardu kontraktu.

element SpecyfikacjaInnegoSkladnikaTyp/Emitent
diagram knf.fi.Lokaty_diagrams/knf.fi.Lokaty_p236.png
type IdentyfikacjaEmitentaTyp
properties
content complex
children Identyfikator Nazwa Kraj
asserts
Test XPathDefaultNs Annotation
if(Identyfikator = 'BRAK') then Kraj else true() 
documentation
W przypadku wypełnienia elementu Identyfikator wartością: 'BRAK' należy wypełnić element Kraj
documentation
IDENTYFIKACJAPODMIOTU_00001
annotation
documentation
Emitent, wystawca

element SpecyfikacjaInnegoSkladnikaTyp/Kontrahent
diagram knf.fi.Lokaty_diagrams/knf.fi.Lokaty_p237.png
type IdentyfikacjaKontrahentaTyp
properties
content complex
children Identyfikator Nazwa Kraj
asserts
Test XPathDefaultNs Annotation
if(Identyfikator = 'BRAK') then Kraj else true() 
documentation
W przypadku wypełnienia elementu Identyfikator wartością: 'BRAK' należy wypełnić element Kraj
documentation
IDENTYFIKACJAPODMIOTU_00001
annotation
documentation
Kontrahent, pożyczkobiorca

complexType SpecyfikacjaInstrumentuPochodnegoTyp
diagram knf.fi.Lokaty_diagrams/knf.fi.Lokaty_p238.png
type restriction of SpecyfikacjaInstrumentuPochodnegoTypAbs
properties
base SpecyfikacjaInstrumentuPochodnegoTypAbs
children KategoriaAktywow WalutaDenominacji Termin SposobRozliczenia Emitent InstrumentBazowy
used by
element IdentyfikacjaInstrumentuPochodnegoTyp/Specyfikacja
asserts
Test XPathDefaultNs Annotation
if (InstrumentBazowy/Pozycja = 'OTRZYMANIE_PLATNOSCI' or InstrumentBazowy/Pozycja = 'WYKONANIE_PLATNOSCI') then starts-with(KategoriaAktywow, 'SWAPY') else true() 
documentation
Element Pozycja może zostać wypełniony jako: 'OTRZYMANIE_PLATNOSCI' lub 'WYKONANIE_PLATNOSCI' jedynie w przypadku wypełnienia elementu KategoriaAktywow wartością zaczynającą się od słowa: 'SWAPY'
documentation
IDENTYFIKACJASKLADNIKA_00002
annotation
documentation
Specyfikacja instrumentu pochodnego

element SpecyfikacjaInstrumentuPochodnegoTyp/KategoriaAktywow
diagram knf.fi.Lokaty_diagrams/knf.fi.Lokaty_p239.png
type KategorieAktywowInstrumentyPochodneTyp
properties
content simple
annotation
documentation
Kategoria składnika aktywów albo instrumentu finansowego
documentation
Przypisanie składnika aktywów lub instrumentu finansowego do odpowiedniej kategorii klasyfikacyjnej

element SpecyfikacjaInstrumentuPochodnegoTyp/WalutaDenominacji
diagram knf.fi.Lokaty_diagrams/knf.fi.Lokaty_p240.png
type WalutyTyp
properties
content simple
annotation
documentation
Waluta denominacji
documentation
Waluta, w której fundusz otrzyma przepływ pieniężny przy rozliczeniu (w przypadku rozliczenia gotówkowego) lub waluta, w której denominowany jest instrument bazowy (w przypadku rozliczenia fizycznego).

element SpecyfikacjaInstrumentuPochodnegoTyp/Termin
diagram knf.fi.Lokaty_diagrams/knf.fi.Lokaty_p241.png
type DataPrzedzial3Typ
properties
content simple
facets
Kind Value Annotation
minInclusive 1989-01-01
maxInclusive 9999-12-31
annotation
documentation
Termin wykupu, zapadalności, wygaśnięcia, wymagalności albo zakończenia
documentation
Termin wykupu / zapadalności / wygaśnięcia / zakończenia wynikający z zawartej umowy lub standardu kontraktu.
W przypadku kontraktu pochodnego bez daty zapadalności proszę wpisać 9999-12-31.

element SpecyfikacjaInstrumentuPochodnegoTyp/SposobRozliczenia
diagram knf.fi.Lokaty_diagrams/knf.fi.Lokaty_p242.png
type PochodneTypyRozliczenTyp
properties
content simple
annotation
documentation
Sposób rozliczenia
documentation
Sposób rozliczenia instrumentu pochodnego

element SpecyfikacjaInstrumentuPochodnegoTyp/Emitent
diagram knf.fi.Lokaty_diagrams/knf.fi.Lokaty_p243.png
type IdentyfikacjaEmitentaTyp
properties
content complex
children Identyfikator Nazwa Kraj
asserts
Test XPathDefaultNs Annotation
if(Identyfikator = 'BRAK') then Kraj else true() 
documentation
W przypadku wypełnienia elementu Identyfikator wartością: 'BRAK' należy wypełnić element Kraj
documentation
IDENTYFIKACJAPODMIOTU_00001
annotation
documentation
Emitent, wystawca

element SpecyfikacjaInstrumentuPochodnegoTyp/InstrumentBazowy
diagram knf.fi.Lokaty_diagrams/knf.fi.Lokaty_p244.png
type InstrumentBazowyTyp
properties
minOcc 1
maxOcc unbounded
content complex
children Identyfikacja Waluta StopaProcentowa Indeks ObligacjaBazowa Towar Opis Pozycja Wartosc
asserts
Test XPathDefaultNs Annotation
if (StopaProcentowa = 'OTHR' or Indeks = 'OTHR' or ObligacjaBazowa = 'OTHR' or Towar = 'OTHR_OTHR_OTHR') then Opis else true() 
documentation
Pole Opis obowiązkowe w przypadku wypełnienia elementu: StopaProcentowa, Indeks lub ObligacjaBazowa wartością: 'OTHR' lub elementu Towar wartością: 'OTHR_OTHR_OTHR'
documentation
IDENTYFIKACJASKLADNIKA_00015
annotation
documentation
Charakterystyka instrumentu bazowego

complexType SpecyfikacjaNieruchomosciTyp
diagram knf.fi.Lokaty_diagrams/knf.fi.Lokaty_p245.png
type restriction of SpecyfikacjaNieruchomosciTypAbs
properties
base SpecyfikacjaNieruchomosciTypAbs
children KategoriaAktywow Adres Obciazenia BrakObciazen
used by
element IdentyfikacjaNieruchomosciTyp/Specyfikacja
annotation
documentation
Specyfikacja nieruchomości

element SpecyfikacjaNieruchomosciTyp/KategoriaAktywow
diagram knf.fi.Lokaty_diagrams/knf.fi.Lokaty_p246.png
type KategorieAktywowNieruchomosciTyp
properties
content simple
annotation
documentation
Kategoria składnika aktywów albo instrumentu finansowego
documentation
Przypisanie składnika aktywów lub instrumentu finansowego do odpowiedniej kategorii klasyfikacyjnej

element SpecyfikacjaNieruchomosciTyp/Adres
diagram knf.fi.Lokaty_diagrams/knf.fi.Lokaty_p247.png
type AdresTyp
properties
content complex
children Kraj Wojewodztwo Miejscowosc UlicaiNumer
annotation
documentation
Adres nieruchomości

element SpecyfikacjaNieruchomosciTyp/Obciazenia
diagram knf.fi.Lokaty_diagrams/knf.fi.Lokaty_p248.png
type ObciazeniaTyp
properties
content complex
children RodzajObciazenia LacznaWartoscHipotek
asserts
Test XPathDefaultNs Annotation
if (exists(RodzajObciazenia[text() = 'HIPOTEKA'])) then LacznaWartoscHipotek else not(LacznaWartoscHipotek) 
documentation
Element LacznaWartoscHipotek jest obowiązkowy dla RodzajObciazenia = 'HIPOTEKA' i zabroniony w przeciwnym wypadku
documentation
IDENTYFIKACJASKLADNIKA_00016
identity constraints
  Name  Refer  Selector  Field(s)  Annotation
key  LOKATY_00005    RodzajObciazenia  .  
documentation
Wartość elementu RodzajObciazenia nie może się powtarzać w ramach obciążeń nieruchomości
documentation
Unikalność rodzaju obciążeń w ramach obciążeń nieruchomości
annotation
documentation
Obciążenie nieruchomości

element SpecyfikacjaNieruchomosciTyp/BrakObciazen
diagram knf.fi.Lokaty_diagrams/knf.fi.Lokaty_p249.png
type WskaznikLogiczny1albotrueTyp
properties
content simple
facets
Kind Value Annotation
pattern 1|true
annotation
documentation
Oznaczenie braku obciążeń nieruchomości
documentation
Brak obciążeń nieruchomości - stała wartość "true".
W przypadku istnienia księgi wieczystej dla tej nieruchomości: nieruchomość nie ma wpisów w dziale iii oraz dziale iv kw.
W przypadku nieistnienia księgi wieczystej dla tej nieruchomości: nie istnieją ograniczenia, służebności, obciążenia, roszczenia, hipoteki, itp., które ograniczają prawo własności nieruchomości.

complexType SpecyfikacjaPakietuWierzytelnosciTyp
diagram knf.fi.Lokaty_diagrams/knf.fi.Lokaty_p250.png
type restriction of SpecyfikacjaPakietuWierzytelnosciTypAbs
properties
base SpecyfikacjaPakietuWierzytelnosciTypAbs
children WalutaDenominacji Termin PakietPrzeksztalcony CzyWieluPierwotnychWierzycieli PierwotnyWierzyciel BrakPrzewazajacegoPierwotnegoWierzyciela PoczatkowaWartoscNominalna PoczatkowaLiczba Kontrahent
used by
element IdentyfikacjaPakietuWierzytelnosciTyp/Specyfikacja
asserts
Test XPathDefaultNs Annotation
if (CzyWieluPierwotnychWierzycieli = false()) then PierwotnyWierzyciel else true() 
documentation
Element PierwotnyWierzyciel jest obowiązkowy jeśli element CzyWieluPierwotnychWierzycieli = false
documentation
IDENTYFIKACJASKLADNIKA_00005
annotation
documentation
Specyfikacja pakietu wierzytelności

element SpecyfikacjaPakietuWierzytelnosciTyp/WalutaDenominacji
diagram knf.fi.Lokaty_diagrams/knf.fi.Lokaty_p251.png
type WalutyTyp
properties
content simple
annotation
documentation
Waluta denominacji
documentation
Waluta, w której wyrażone są wierzytelności będące składową pakietu wierzytelności. W przypadku wielu walut, należy wskazać walutę dominującą.

element SpecyfikacjaPakietuWierzytelnosciTyp/Termin
diagram knf.fi.Lokaty_diagrams/knf.fi.Lokaty_p252.png
type DataPrzedzial3Typ
properties
content simple
facets
Kind Value Annotation
minInclusive 1989-01-01
maxInclusive 9999-12-31
annotation
documentation
Termin wymagalności.
documentation
Termin wymagalności pakietu wierzytelności oznacza najpozniejsza datę wymagalności w portfelu wierzytelności. Data wymagalności jest to data, od ktorej biegnie termin przedawnienia pojedynczej wierzytelności.

element SpecyfikacjaPakietuWierzytelnosciTyp/PakietPrzeksztalcony
diagram knf.fi.Lokaty_diagrams/knf.fi.Lokaty_p253.png
type PakietPrzeksztalconyTyp
properties
content complex
children PakietPrzedPrzeksztalceniem
attributes
Name  Type  Use  Default  Fixed  Annotation
CzyPrzeksztalcony  WskaznikLogiczny0lub1albotruelubfalseTyp  required      
documentation
Flaga czy przekształcony
documentation
Czy pakiet powstał w wyniku przekształcenia (scaleniu lub podzielenia), przeprowadzonego przez podmiot raportujacy, pakietow wierzytelnosci, które miało miejsce po 31.12.2023 r.?
asserts
Test XPathDefaultNs Annotation
if (@CzyPrzeksztalcony = true()) then PakietPrzedPrzeksztalceniem else if (@CzyPrzeksztalcony = false()) then not(PakietPrzedPrzeksztalceniem) else true() 
documentation
Element/elementy PakietPrzedPrzeksztalceniem obowiązkowy jeśli atrybut CzyPrzeksztalcony = true i zabroniony jeśli atrybut CzyPrzeksztalcony = false
documentation
IDENTYFIKACJASKLADNIKA_00014
annotation
documentation
Pakiet przekształcony

element SpecyfikacjaPakietuWierzytelnosciTyp/CzyWieluPierwotnychWierzycieli
diagram knf.fi.Lokaty_diagrams/knf.fi.Lokaty_p254.png
type WskaznikLogiczny0lub1albotruelubfalseTyp
properties
content simple
annotation
documentation
Flaga wielu pierwotnych wierzycieli
documentation
Flaga wskazująca, czy pakiet wierzytelności obejmuje wierzytelności wielu pierwotnych wierzycieli
true - dla pakietu, który obejmuje wierzytelności wielu pierwotnych wierzycieli
false - dla pakietu, który obejmuje wierzytelności jednego pierwotnego wierzyciela

element SpecyfikacjaPakietuWierzytelnosciTyp/PierwotnyWierzyciel
diagram knf.fi.Lokaty_diagrams/knf.fi.Lokaty_p255.png
type IdentyfikacjaPierwotnegoWierzycielaTyp
properties
content complex
children Identyfikator Nazwa Kraj
asserts
Test XPathDefaultNs Annotation
if(Identyfikator = 'BRAK') then Kraj else true() 
documentation
W przypadku wypełnienia elementu Identyfikator wartością: 'BRAK' należy wypełnić element Kraj
documentation
IDENTYFIKACJAPODMIOTU_00001
annotation
documentation
Pierwotny wierzyciel
documentation
W przypadku pakietu wierzytelności, dla którego występuje wielu wierzycieli pierwotnych (flaga "CzyWieluPierwotnychWierzycieli" = "true") należy wskazać przeważającego pierwotnego wierzyciela tj. największego wartościowo (nominalnie) z pierwotnych wierzycieli.

element SpecyfikacjaPakietuWierzytelnosciTyp/BrakPrzewazajacegoPierwotnegoWierzyciela
diagram knf.fi.Lokaty_diagrams/knf.fi.Lokaty_p256.png
type WskaznikLogiczny1albotrueTyp
properties
content simple
facets
Kind Value Annotation
pattern 1|true
annotation
documentation
Brak przeważającego pierwotnego wierzyciela

element SpecyfikacjaPakietuWierzytelnosciTyp/PoczatkowaWartoscNominalna
diagram knf.fi.Lokaty_diagrams/knf.fi.Lokaty_p257.png
type Liczba19.2Typ
properties
content simple
facets
Kind Value Annotation
totalDigits 19
fractionDigits 2
annotation
documentation
Początkowa wartość nominalna
documentation
Suma wartości nominalnych wierzytelności wchodzących w skład pakietu w dniu nabycia lub przejęcia pakietu przez raportujący fundusz.

element SpecyfikacjaPakietuWierzytelnosciTyp/PoczatkowaLiczba
diagram knf.fi.Lokaty_diagrams/knf.fi.Lokaty_p258.png
type Liczba19.8Typ
properties
content simple
facets
Kind Value Annotation
totalDigits 19
fractionDigits 8
annotation
documentation
Początkowa liczba pojedynczych wierzytelności w pakiecie
documentation
Liczba pojedynczych wierzytelności wchodzących w skład pakietu w dniu nabycia lub przejęcia pakietu przez raportujący fundusz.

element SpecyfikacjaPakietuWierzytelnosciTyp/Kontrahent
diagram knf.fi.Lokaty_diagrams/knf.fi.Lokaty_p259.png
type IdentyfikacjaKontrahentaTyp
properties
content complex
children Identyfikator Nazwa Kraj
asserts
Test XPathDefaultNs Annotation
if(Identyfikator = 'BRAK') then Kraj else true() 
documentation
W przypadku wypełnienia elementu Identyfikator wartością: 'BRAK' należy wypełnić element Kraj
documentation
IDENTYFIKACJAPODMIOTU_00001
annotation
documentation
Kontrahent
documentation
Kontrahent, od którego został kupiony pakiet wierzytelności lub pojedyncza wierzytelność. W przypadku pakietu przekształconego wewnętrznie (flaga "CzyPrzeksztalcony" = "true") należy wskazać fundusz jako kontrahenta.

complexType SpecyfikacjaPozyczkiWekslaTyp
diagram knf.fi.Lokaty_diagrams/knf.fi.Lokaty_p260.png
type restriction of SpecyfikacjaPozyczkiWekslaTypAbs
properties
base SpecyfikacjaPozyczkiWekslaTypAbs
children KategoriaAktywow WalutaDenominacji Termin Oprocentowanie PierwotnyWierzyciel PoczatkowaWartoscNominalna Emitent Kontrahent
used by
element IdentyfikacjaPozyczkiWekslaTyp/Specyfikacja
asserts
Test XPathDefaultNs Annotation
if (KategoriaAktywow = 'UDZIELONE_POZYCZKI_PIENIEZNE') then Kontrahent else true() 
documentation
W przypadku wypełnienia elementu KategoriaAktywow wartością: 'UDZIELONE_POZYCZKI_PIENIEZNE' element Kontrahent jest obowiązkowy
documentation
IDENTYFIKACJASKLADNIKA_00006
if (KategoriaAktywow = 'WEKSLE') then Emitent else true() 
documentation
W przypadku wypełnienia elementu KategoriaAktywow wartością: 'WEKSLE' element Emitent jest obowiązkowy
documentation
IDENTYFIKACJASKLADNIKA_00007
annotation
documentation
Specyfikacja pożyczki weksla

element SpecyfikacjaPozyczkiWekslaTyp/KategoriaAktywow
diagram knf.fi.Lokaty_diagrams/knf.fi.Lokaty_p261.png
type KategorieAktywowPozyczkiWeksleTyp
properties
content simple
annotation
documentation
Kategoria składnika aktywów albo instrumentu finansowego
documentation
Przypisanie składnika aktywów lub instrumentu finansowego do odpowiedniej kategorii klasyfikacyjnej

element SpecyfikacjaPozyczkiWekslaTyp/WalutaDenominacji
diagram knf.fi.Lokaty_diagrams/knf.fi.Lokaty_p262.png
type WalutyTyp
properties
content simple
annotation
documentation
Waluta denominacji
documentation
Waluta, w której wyrażony jest nominał instrumentu finansowego.

element SpecyfikacjaPozyczkiWekslaTyp/Termin
diagram knf.fi.Lokaty_diagrams/knf.fi.Lokaty_p263.png
type DataPrzedzial3Typ
properties
content simple
facets
Kind Value Annotation
minInclusive 1989-01-01
maxInclusive 9999-12-31
annotation
documentation
Termin wykupu, zapadalności, wygaśnięcia, wymagalności albo zakończenia
documentation
Termin wykupu / zapadalności / wygaśnięcia / zakończenia wynikający z zawartej umowy lub standardu kontraktu.

element SpecyfikacjaPozyczkiWekslaTyp/Oprocentowanie
diagram knf.fi.Lokaty_diagrams/knf.fi.Lokaty_p264.png
type OprocentowanieTyp
properties
content complex
children StopaStala Czestotliwosc StopaBazowa IdentyfikacjaStopyBazowej Marza OpisOprocentowania
attributes
Name  Type  Use  Default  Fixed  Annotation
RodzajOprocentowania  RodzajeOprocentowaniaTyp  required      
documentation
Rodzaj Oprocentowania
asserts
Test XPathDefaultNs Annotation
if (@RodzajOprocentowania = 'ZMIENNE') then StopaBazowa and Marza and not(StopaStala or Czestotliwosc) else true() 
documentation
W przypadku wypełnienia atrybutu RodzajOprocentowania wartością 'ZMIENNE' elementy: StopaBazowa, Marza  są obowiązkowe, a elementy StopaStala oraz Czestotliwosc są zabronione
documentation
IDENTYFIKACJASKLADNIKA_00009
if (StopaBazowa = 'OTHR') then IdentyfikacjaStopyBazowej else not(IdentyfikacjaStopyBazowej) 
documentation
Pole IdentyfikacjaStopyBazowej obowiązkowe dla StopaBazowa = 'OTHR' oraz zabronione w przeciwnym wypadku
documentation
IDENTYFIKACJASKLADNIKA_00010
if (@RodzajOprocentowania = 'STALE') then StopaStala and Czestotliwosc and not(StopaBazowa or IdentyfikacjaStopyBazowej or Marza) else true() 
documentation
W przypadku wypełnienia atrybutu RodzajOprocentowania wartością 'STALE' elementy: StopaStala oraz Czestotliwosc są obowiązkowe, a elementy: StopaBazowa, IdentyfikacjaStopyBazowej oraz Marza są zabronione
documentation
IDENTYFIKACJASKLADNIKA_00011
if (@RodzajOprocentowania = 'BRAK') then not(StopaStala or StopaBazowa or IdentyfikacjaStopyBazowej or Marza or Czestotliwosc or OpisOprocentowania) else true() 
documentation
W przypadku wypełnienia atrybutu RodzajOprocentowania wartością 'BRAK' elementy: StopaStala, StopaBazowa, IdentyfikacjaStopyBazowej, Marza, Czestotliwosc, OpisOprocentowania są zabronione
documentation
IDENTYFIKACJASKLADNIKA_00012
if (@RodzajOprocentowania = 'ZMIENIAJACE_SIE') then OpisOprocentowania else true() 
documentation
W przypadku wypełnienia atrybutu RodzajOprocentowania wartością 'ZMIENIAJACE_SIE' element OpisOprocentowania jest obowiązkowy
documentation
IDENTYFIKACJASKLADNIKA_00013
annotation
documentation
Oprocentowanie

element SpecyfikacjaPozyczkiWekslaTyp/PierwotnyWierzyciel
diagram knf.fi.Lokaty_diagrams/knf.fi.Lokaty_p265.png
type IdentyfikacjaPierwotnegoWierzycielaTyp
properties
minOcc 0
maxOcc 1
content complex
children Identyfikator Nazwa Kraj
asserts
Test XPathDefaultNs Annotation
if(Identyfikator = 'BRAK') then Kraj else true() 
documentation
W przypadku wypełnienia elementu Identyfikator wartością: 'BRAK' należy wypełnić element Kraj
documentation
IDENTYFIKACJAPODMIOTU_00001
annotation
documentation
Pierwotny wierzyciel

element SpecyfikacjaPozyczkiWekslaTyp/PoczatkowaWartoscNominalna
diagram knf.fi.Lokaty_diagrams/knf.fi.Lokaty_p266.png
type Liczba19.2Typ
properties
content simple
facets
Kind Value Annotation
totalDigits 19
fractionDigits 2
annotation
documentation
Początkowa wartość nominalna
documentation
Wartość zobowiązania wynikająca z umowy pożyczki/weksla w dniu nabycia. W przypadku udzielenia przez fundusz pożyczki wypłacanej w transzach - suma wartości wypłaconych transz pożyczki.

element SpecyfikacjaPozyczkiWekslaTyp/Emitent
diagram knf.fi.Lokaty_diagrams/knf.fi.Lokaty_p267.png
type IdentyfikacjaEmitentaTyp
properties
content complex
children Identyfikator Nazwa Kraj
asserts
Test XPathDefaultNs Annotation
if(Identyfikator = 'BRAK') then Kraj else true() 
documentation
W przypadku wypełnienia elementu Identyfikator wartością: 'BRAK' należy wypełnić element Kraj
documentation
IDENTYFIKACJAPODMIOTU_00001
annotation
documentation
Emitent, wystawca

element SpecyfikacjaPozyczkiWekslaTyp/Kontrahent
diagram knf.fi.Lokaty_diagrams/knf.fi.Lokaty_p268.png
type IdentyfikacjaKontrahentaTyp
properties
content complex
children Identyfikator Nazwa Kraj
asserts
Test XPathDefaultNs Annotation
if(Identyfikator = 'BRAK') then Kraj else true() 
documentation
W przypadku wypełnienia elementu Identyfikator wartością: 'BRAK' należy wypełnić element Kraj
documentation
IDENTYFIKACJAPODMIOTU_00001
annotation
documentation
Kontrahent, pożyczkobiorca

complexType SpecyfikacjaSkladnikaDluznegoTyp
diagram knf.fi.Lokaty_diagrams/knf.fi.Lokaty_p269.png
type restriction of SpecyfikacjaSkladnikaDluznegoTypAbs
properties
base SpecyfikacjaSkladnikaDluznegoTypAbs
children KategoriaAktywow WalutaDenominacji Termin Oprocentowanie Emitent
used by
element IdentyfikacjaSkladnikaDluznegoTyp/Specyfikacja
annotation
documentation
Specyfikacja składnika dłużnego

element SpecyfikacjaSkladnikaDluznegoTyp/KategoriaAktywow
diagram knf.fi.Lokaty_diagrams/knf.fi.Lokaty_p270.png
type KategorieAktywowDluzneTyp
properties
content simple
annotation
documentation
Kategoria składnika aktywów albo instrumentu finansowego
documentation
Przypisanie składnika aktywów lub instrumentu finansowego do odpowiedniej kategorii klasyfikacyjnej

element SpecyfikacjaSkladnikaDluznegoTyp/WalutaDenominacji
diagram knf.fi.Lokaty_diagrams/knf.fi.Lokaty_p271.png
type WalutyTyp
properties
content simple
annotation
documentation
Waluta denominacji
documentation
Waluta, w której wyrażony jest nominał instrumentu finansowego.

element SpecyfikacjaSkladnikaDluznegoTyp/Termin
diagram knf.fi.Lokaty_diagrams/knf.fi.Lokaty_p272.png
type DataPrzedzial3Typ
properties
content simple
facets
Kind Value Annotation
minInclusive 1989-01-01
maxInclusive 9999-12-31
annotation
documentation
Termin wykupu / zapadalności instrumentu dłużnego
documentation
W przypadku obligacji wieczystych należy wpisać datę 9999-12-31

element SpecyfikacjaSkladnikaDluznegoTyp/Oprocentowanie
diagram knf.fi.Lokaty_diagrams/knf.fi.Lokaty_p273.png
type OprocentowanieTyp
properties
content complex
children StopaStala Czestotliwosc StopaBazowa IdentyfikacjaStopyBazowej Marza OpisOprocentowania
attributes
Name  Type  Use  Default  Fixed  Annotation
RodzajOprocentowania  RodzajeOprocentowaniaTyp  required      
documentation
Rodzaj Oprocentowania
asserts
Test XPathDefaultNs Annotation
if (@RodzajOprocentowania = 'ZMIENNE') then StopaBazowa and Marza and not(StopaStala or Czestotliwosc) else true() 
documentation
W przypadku wypełnienia atrybutu RodzajOprocentowania wartością 'ZMIENNE' elementy: StopaBazowa, Marza  są obowiązkowe, a elementy StopaStala oraz Czestotliwosc są zabronione
documentation
IDENTYFIKACJASKLADNIKA_00009
if (StopaBazowa = 'OTHR') then IdentyfikacjaStopyBazowej else not(IdentyfikacjaStopyBazowej) 
documentation
Pole IdentyfikacjaStopyBazowej obowiązkowe dla StopaBazowa = 'OTHR' oraz zabronione w przeciwnym wypadku
documentation
IDENTYFIKACJASKLADNIKA_00010
if (@RodzajOprocentowania = 'STALE') then StopaStala and Czestotliwosc and not(StopaBazowa or IdentyfikacjaStopyBazowej or Marza) else true() 
documentation
W przypadku wypełnienia atrybutu RodzajOprocentowania wartością 'STALE' elementy: StopaStala oraz Czestotliwosc są obowiązkowe, a elementy: StopaBazowa, IdentyfikacjaStopyBazowej oraz Marza są zabronione
documentation
IDENTYFIKACJASKLADNIKA_00011
if (@RodzajOprocentowania = 'BRAK') then not(StopaStala or StopaBazowa or IdentyfikacjaStopyBazowej or Marza or Czestotliwosc or OpisOprocentowania) else true() 
documentation
W przypadku wypełnienia atrybutu RodzajOprocentowania wartością 'BRAK' elementy: StopaStala, StopaBazowa, IdentyfikacjaStopyBazowej, Marza, Czestotliwosc, OpisOprocentowania są zabronione
documentation
IDENTYFIKACJASKLADNIKA_00012
if (@RodzajOprocentowania = 'ZMIENIAJACE_SIE') then OpisOprocentowania else true() 
documentation
W przypadku wypełnienia atrybutu RodzajOprocentowania wartością 'ZMIENIAJACE_SIE' element OpisOprocentowania jest obowiązkowy
documentation
IDENTYFIKACJASKLADNIKA_00013
annotation
documentation
Oprocentowanie

element SpecyfikacjaSkladnikaDluznegoTyp/Emitent
diagram knf.fi.Lokaty_diagrams/knf.fi.Lokaty_p274.png
type IdentyfikacjaEmitentaTyp
properties
content complex
children Identyfikator Nazwa Kraj
asserts
Test XPathDefaultNs Annotation
if(Identyfikator = 'BRAK') then Kraj else true() 
documentation
W przypadku wypełnienia elementu Identyfikator wartością: 'BRAK' należy wypełnić element Kraj
documentation
IDENTYFIKACJAPODMIOTU_00001
annotation
documentation
Emitent, wystawca

complexType SpecyfikacjaSkladnikaUdzialowegoTyp
diagram knf.fi.Lokaty_diagrams/knf.fi.Lokaty_p275.png
type restriction of SpecyfikacjaSkladnikaUdzialowegoTypAbs
properties
base SpecyfikacjaSkladnikaUdzialowegoTypAbs
children KategoriaAktywow WalutaDenominacji Emitent
used by
element IdentyfikacjaSkladnikaUdzialowegoTyp/Specyfikacja
annotation
documentation
Specyfikacja składnika udziałowego

element SpecyfikacjaSkladnikaUdzialowegoTyp/KategoriaAktywow
diagram knf.fi.Lokaty_diagrams/knf.fi.Lokaty_p276.png
type KategorieAktywowUdzialoweTyp
properties
content simple
annotation
documentation
Kategoria składnika aktywów albo instrumentu finansowego
documentation
Przypisanie składnika aktywów lub instrumentu finansowego do odpowiedniej kategorii klasyfikacyjnej

element SpecyfikacjaSkladnikaUdzialowegoTyp/WalutaDenominacji
diagram knf.fi.Lokaty_diagrams/knf.fi.Lokaty_p277.png
type WalutyTyp
properties
content simple
annotation
documentation
Waluta denominacji
documentation
Waluta, w której wyrażony jest nominał instrumentu finansowego.

element SpecyfikacjaSkladnikaUdzialowegoTyp/Emitent
diagram knf.fi.Lokaty_diagrams/knf.fi.Lokaty_p278.png
type IdentyfikacjaEmitentaTyp
properties
content complex
children Identyfikator Nazwa Kraj
asserts
Test XPathDefaultNs Annotation
if(Identyfikator = 'BRAK') then Kraj else true() 
documentation
W przypadku wypełnienia elementu Identyfikator wartością: 'BRAK' należy wypełnić element Kraj
documentation
IDENTYFIKACJAPODMIOTU_00001
annotation
documentation
Emitent

complexType SpecyfikacjaTytuluUczestnictwaTyp
diagram knf.fi.Lokaty_diagrams/knf.fi.Lokaty_p279.png
type restriction of SpecyfikacjaTytuluUczestnictwaTypAbs
properties
base SpecyfikacjaTytuluUczestnictwaTypAbs
children KategoriaAktywow WalutaDenominacji TypFunduszu Emitent
used by
element IdentyfikacjaTytuluUczestnictwaTyp/Specyfikacja
annotation
documentation
Specyfikacja tytułu uczestnictwa

element SpecyfikacjaTytuluUczestnictwaTyp/KategoriaAktywow
diagram knf.fi.Lokaty_diagrams/knf.fi.Lokaty_p280.png
type KategorieAktywowTytulyUczestnictwaTyp
properties
content simple
annotation
documentation
Kategoria składnika aktywów albo instrumentu finansowego
documentation
Przypisanie składnika aktywów lub instrumentu finansowego do odpowiedniej kategorii klasyfikacyjnej

element SpecyfikacjaTytuluUczestnictwaTyp/WalutaDenominacji
diagram knf.fi.Lokaty_diagrams/knf.fi.Lokaty_p281.png
type WalutyTyp
properties
content simple
annotation
documentation
Waluta denominacji
documentation
Waluta funduszu (ang. base currency).

element SpecyfikacjaTytuluUczestnictwaTyp/TypFunduszu
diagram knf.fi.Lokaty_diagrams/knf.fi.Lokaty_p282.png
type TypyFunduszyZagranicznychTyp
properties
content simple
annotation
documentation
Typ funduszu

element SpecyfikacjaTytuluUczestnictwaTyp/Emitent
diagram knf.fi.Lokaty_diagrams/knf.fi.Lokaty_p283.png
type IdentyfikacjaEmitentaTyp
properties
content complex
children Identyfikator Nazwa Kraj
asserts
Test XPathDefaultNs Annotation
if(Identyfikator = 'BRAK') then Kraj else true() 
documentation
W przypadku wypełnienia elementu Identyfikator wartością: 'BRAK' należy wypełnić element Kraj
documentation
IDENTYFIKACJAPODMIOTU_00001
annotation
documentation
Emitent

complexType SplatyPakietuWierzytelnosciTyp
diagram knf.fi.Lokaty_diagrams/knf.fi.Lokaty_p284.png
type restriction of SplatyTypAbs
properties
base SplatyTypAbs
children WartoscSplat Koszty
used by
element SkladnikPakietWierzytelnosciTyp/Splaty
annotation
documentation
Spłaty pakietu wierzytelności

element SplatyPakietuWierzytelnosciTyp/WartoscSplat
diagram knf.fi.Lokaty_diagrams/knf.fi.Lokaty_p285.png
type Liczba19.2Typ
properties
content simple
facets
Kind Value Annotation
totalDigits 19
fractionDigits 2
annotation
documentation
Wartość spłat całkowita
documentation
Wyrażona w walucie wyceny funduszu łączna wartość zrealizowanych spłat dłużników z pakietu wierzytelności od dnia nabycia/udzielania (DataNabycia) do daty wyceny (DzienWyceny). Wartość spłat nie powinna uwzględniać nierozpoznanych spłat.

element SplatyPakietuWierzytelnosciTyp/Koszty
diagram knf.fi.Lokaty_diagrams/knf.fi.Lokaty_p286.png
type Liczba19.2Typ
properties
content simple
facets
Kind Value Annotation
totalDigits 19
fractionDigits 2
annotation
documentation
Łączna wartość poniesionych kosztów dotyczących pakietu wierzytelności
documentation
Łączna wartość poniesionych kosztów dotyczących pakietu wierzytelności poniesionych w okresie od dnia nabycia (DataNabycia) do daty wyceny (DzienWyceny).

complexType SplatyPozyczkiWekslaTyp
diagram knf.fi.Lokaty_diagrams/knf.fi.Lokaty_p287.png
type restriction of SplatyTypAbs
properties
base SplatyTypAbs
children WartoscSplat
used by
element SkladnikPozyczkaWekselTyp/Splaty
annotation
documentation
Spłaty pożyczki weksla

element SplatyPozyczkiWekslaTyp/WartoscSplat
diagram knf.fi.Lokaty_diagrams/knf.fi.Lokaty_p288.png
type Liczba19.2Typ
properties
content simple
facets
Kind Value Annotation
totalDigits 19
fractionDigits 2
annotation
documentation
Wartość spłat całkowita
documentation
Wyrażona w walucie wyceny funduszu całkowita wartość spłat z pakietu wierzytelności/pożyczki od dnia nabycia/udzielania (DataNabycia) do daty wyceny (DzienWyceny).
W przypadku udzielonych pożyczek pobrana od pożyczkobiorcy prowizja powinna zostać ujęta w pozycji spłaty całkowite w momencie zapłaty (z góry).

complexType SprawozdanieTyp
diagram knf.fi.Lokaty_diagrams/knf.fi.Lokaty_p289.png
type extension of SprawozdanieTypAbs
properties
base SprawozdanieTypAbs
children Naglowek Dane
used by
element Sprawozdanie
asserts
Test XPathDefaultNs Annotation
let $xml_file_path := string(base-uri()), $last_slash_pos := index-of(string-to-codepoints(upper-case(string(base-uri()))), string-to-codepoints('/'))[last()], $xml_file_name := substring($xml_file_path, $last_slash_pos + 1), $schema_file_location := @xsi:noNamespaceSchemaLocation, $schema_last_slash_pos := index-of(string-to-codepoints($schema_file_location), string-to-codepoints('/'))[last()], $schema_name := substring($schema_file_location, $schema_last_slash_pos + 1), $schema_type := substring-before(substring-after(substring-after($schema_name, '.'), '.'), '.'), $schema_type_upper := upper-case($schema_type), $regex_pattern := concat('^', $schema_type_upper, '_.*') return matches($xml_file_name, $regex_pattern) 
documentation
Typ raportu z nazwy pliku nie zgadza się z typem raportu wybranej XML schema. Typ raportu powinien być określony w nazwie pliku XML wielkimi literami.
documentation
SPRAWOZDANIE_00001
if (Naglowek/OkresSprawozdawczy) then let $periods_dict := map { 'Q1': '03', 'Q2': '06', 'Q3': '09', 'Q4': '12', 'H1': '06', 'H2': '12' }, $schema_file_location := @xsi:noNamespaceSchemaLocation, $second_last_slash_pos := index-of(string-to-codepoints($schema_file_location), string-to-codepoints('/'))[last()-2], $third_last_slash_pos := index-of(string-to-codepoints($schema_file_location), string-to-codepoints('/'))[last()-3], $schema_date := concat(substring($schema_file_location, $third_last_slash_pos + 1, 4), substring($schema_file_location, $second_last_slash_pos + 1, 2)), $quarter := string(Naglowek/OkresSprawozdawczy/Kwartal), $half := string(Naglowek/OkresSprawozdawczy/Polrocze), $report_date := if (Naglowek/OkresSprawozdawczy/DataDo) then replace(substring(string(Naglowek/OkresSprawozdawczy/DataDo), 1, 7), '-', '') else if (Naglowek/OkresSprawozdawczy/DataOd) then replace(substring(string(Naglowek/OkresSprawozdawczy/DataOd), 1, 7), '-', '') else concat(Naglowek/OkresSprawozdawczy/Rok, $periods_dict($half), $periods_dict($quarter), Naglowek/OkresSprawozdawczy/Miesiac) return $schema_date = $report_date else true() 
documentation
Należy użyć schemy XML dla odpowiedniego okresu (rok i miesiąc muszą odpowiadać dacie z elementu OkresSprawozdawczy)
documentation
SPRAWOZDANIE_00002
if (Naglowek/DzienZdarzenia) then let $schema_file_location := @xsi:noNamespaceSchemaLocation, $second_last_slash_pos := index-of(string-to-codepoints($schema_file_location), string-to-codepoints('/'))[last()-2], $third_last_slash_pos := index-of(string-to-codepoints($schema_file_location), string-to-codepoints('/'))[last()-3], $schema_date := concat(substring($schema_file_location, $third_last_slash_pos + 1, 4), substring($schema_file_location, $second_last_slash_pos + 1, 2)), $report_date := replace(string(Naglowek/DzienZdarzenia), '-', '') return $schema_date = substring($report_date, 1, 6) else true() 
documentation
Należy użyć schemy XML dla odpowiedniego okresu (rok i miesiąc muszą odpowiadać dacie z elementu DzienZdarzenia)
documentation
SPRAWOZDANIE_00003
starts-with(@xsi:noNamespaceSchemaLocation, 'https://sprawozdawczosc.knf.gov.pl/') 
documentation
Należy odwołać się do schemy XML zamieszczonej na domenie: https://sprawozdawczosc.knf.gov.pl/
documentation
SPRAWOZDANIE_00004
every $acquisition_date in Dane/Aktywa/SkladnikAktywow/DataNabycia satisfies Naglowek/OkresSprawozdawczy/DataDo >= $acquisition_date 
documentation
DzienNabycia musi zawierać datę wcześniejszą lub równą w stosunku do daty z elementu DataDo w nagłówku sprawozdania
documentation
LOKATY_00002
annotation
documentation
Sprawozdanie

element SprawozdanieTyp/Naglowek
diagram knf.fi.Lokaty_diagrams/knf.fi.Lokaty_p290.png
type NaglowekTyp
properties
content complex
children IdentyfikatorZarzadzajacego NazwaZarzadzajacego IdentyfikatorFunduszuSubfunduszu NazwaFunduszuSubfunduszu IdentyfikatorDostawcyDanych DzienWyceny WalutaSprawozdania OkresSprawozdawczy CzyKorekta
attributes
Name  Type  Use  Default  Fixed  Annotation
CzyFunduszWLikwidacji  WskaznikLogiczny0lub1albotruelubfalseTyp  required      
documentation
Flaga wskazująca, czy fundusz lub subfundusz jest w likwidacji
documentation
Flaga wskazująca, czy fundusz lub subfundusz jest w likwidacji. true - jeśli fundusz/subfundusz jest w likwidacji false - jeśli fundusz/subfundusz nie jest w likwidacji
asserts
Test XPathDefaultNs Annotation
let $xml_file_path := upper-case(string(base-uri())), $last_slash_pos := index-of(string-to-codepoints(upper-case(string(base-uri()))), string-to-codepoints('/'))[last()], $file_name_pattern := upper-case(string('[A-Z]+_[A-Z0-9]{11,11}_[A-Z0-9]{10,20}_[0-9QH]{4,8}_[01].xml')), $xml_file_name := substring($xml_file_path, $last_slash_pos + 1) return matches($xml_file_name, $file_name_pattern)  
documentation
Nazwa pliku niezgodna z maską
documentation
NAGLOWEK_00001
let $xml_file_path := upper-case(string(base-uri())), $last_slash_pos := index-of(string-to-codepoints(upper-case(string(base-uri()))), string-to-codepoints('/'))[last()], $xml_file_name := substring($xml_file_path, $last_slash_pos + 1), $dash_pos := index-of(string-to-codepoints($xml_file_name), string-to-codepoints('_')), $xml_file_entity_id := substring($xml_file_name, $dash_pos[1] + 1, $dash_pos[2] - $dash_pos[1] - 1) return $xml_file_entity_id = IdentyfikatorFunduszuSubfunduszu or (not(IdentyfikatorFunduszuSubfunduszu) and $xml_file_entity_id = IdentyfikatorZarzadzajacego) 
documentation
Identyfikator krajowy (sub)funduszu lub TFI w treści nagłówka niezgodny z identyfikatorem w nazwie pliku
documentation
NAGLOWEK_00002
let $xml_file_path := upper-case(string(base-uri())), $last_slash_pos := index-of(string-to-codepoints(upper-case(string(base-uri()))), string-to-codepoints('/'))[last()], $xml_file_name := substring($xml_file_path, $last_slash_pos + 1), $dash_pos := index-of(string-to-codepoints($xml_file_name), string-to-codepoints('_')), $xml_file_identyfikator_dostawcy := substring($xml_file_name, $dash_pos[2] + 1, $dash_pos[3] - $dash_pos[2] - 1) return $xml_file_identyfikator_dostawcy = IdentyfikatorDostawcyDanych 
documentation
Identyfikator dostawcy danych w treści nagłówka niezgodny z kodem w nazwie pliku
documentation
NAGLOWEK_00003
if (OkresSprawozdawczy) then let $xml_file_path := upper-case(string(base-uri())), $last_slash_pos := index-of(string-to-codepoints(upper-case(string(base-uri()))), string-to-codepoints('/'))[last()], $xml_file_name := substring($xml_file_path, $last_slash_pos + 1), $dash_pos := index-of(string-to-codepoints($xml_file_name), string-to-codepoints('_')), $xml_file_okres_spr := substring($xml_file_name, $dash_pos[3] + 1, $dash_pos[4] - $dash_pos[3] - 1), $okres_sprawozdawczy := if (OkresSprawozdawczy/Rok) then concat(OkresSprawozdawczy/Rok, OkresSprawozdawczy/Polrocze, OkresSprawozdawczy/Kwartal, OkresSprawozdawczy/Miesiac) else if (OkresSprawozdawczy/DataDo) then replace(string(OkresSprawozdawczy/DataDo), '-', '') else if (OkresSprawozdawczy/DataOd) then replace(string(OkresSprawozdawczy/DataOd), '-', '') else '' return $xml_file_okres_spr = $okres_sprawozdawczy else true() 
documentation
Okres sprawozdawczy w treści nagłówka niezgodny z okresem w nazwie pliku
documentation
NAGLOWEK_00004
if (DzienZdarzenia) then let $xml_file_path := upper-case(string(base-uri())), $last_slash_pos := index-of(string-to-codepoints(upper-case(string(base-uri()))), string-to-codepoints('/'))[last()], $xml_file_name := substring($xml_file_path, $last_slash_pos + 1), $dash_pos := index-of(string-to-codepoints($xml_file_name), string-to-codepoints('_')), $xml_file_okres_spr := substring($xml_file_name, $dash_pos[3] + 1, $dash_pos[4] - $dash_pos[3] - 1), $dzien_zdarzenia := replace(string(DzienZdarzenia), '-', '') return $xml_file_okres_spr = $dzien_zdarzenia else true() 
documentation
DzienZdarzenia w treści nagłówka niezgodny z dniem zdarzenia w nazwie pliku
documentation
NAGLOWEK_00005
let $xml_file_path := upper-case(string(base-uri())), $last_slash_pos := index-of(string-to-codepoints(upper-case(string(base-uri()))), string-to-codepoints('/'))[last()], $xml_file_name := substring($xml_file_path, $last_slash_pos + 1), $dash_pos := index-of(string-to-codepoints($xml_file_name), string-to-codepoints('_')), $xml_file_czy_korekta := substring($xml_file_name, $dash_pos[4] + 1, 1) return xs:boolean($xml_file_czy_korekta) = CzyKorekta 
documentation
Flaga CzyKorekta w treści nagłówka niezgodna z informacją w nazwie pliku
documentation
NAGLOWEK_00006
if (not(starts-with(IdentyfikatorFunduszuSubfunduszu, 'PLFIZ') and @CzyFunduszWLikwidacji = false())) then OkresSprawozdawczy/Miesiac else true() 
documentation
W przypadku zestawienia lokat dla FIO, SFIO oraz jedynie tych FIZ, które są w likwidacji, okres sprawozdawczy musi być miesięczny (należy uzupełnić pole Miesiac w ramach okresu sprawozdawczego)
documentation
LOKATY_00003
if (starts-with(IdentyfikatorFunduszuSubfunduszu, 'PLFIZ') and @CzyFunduszWLikwidacji = false()) then OkresSprawozdawczy/Kwartal else true() 
documentation
W przypadku zestawienia lokat dla FIZ, które nie są w likwidacji okres sprawozdawczy musi być kwartalny (należy uzupełnić pole Kwartal w ramach okresu sprawozdawczego)
documentation
LOKATY_00004
annotation
documentation
Nagłówek sprawozdania

element SprawozdanieTyp/Dane
diagram knf.fi.Lokaty_diagrams/knf.fi.Lokaty_p291.png
type DaneTyp
properties
content complex
children Aktywa BrakAktywow
identity constraints
  Name  Refer  Selector  Field(s)  Annotation
key  LOKATY_00001    Aktywa  @GrupaAktywow  
documentation
Wartość atrybutu "GrupaAktywow" nie może się powtarzać w ramach pliku
documentation
Unikalność grupy aktywów w ramach pliku
annotation
documentation
Dane sprawozdania


XML Schema documentation generated by XMLSpy Schema Editor http://www.altova.com/xmlspy