Schema knf.abs.IdentyfikacjaSkladnika.xsd


schema location ..\..\xsd\abs\knf.abs.IdentyfikacjaSkladnika.xsd
attributeFormDefault unqualified
elementFormDefault qualified
 
Complex types 
AdresTypAbs 
IdentyfikacjaDepozytuSrodkowPienieznychTypAbs 
IdentyfikacjaEmitentaTypAbs 
IdentyfikacjaInnegoSkladnikaTypAbs 
IdentyfikacjaInstrumentuPochodnegoTypAbs 
IdentyfikacjaKontrahentaTypAbs 
IdentyfikacjaNieruchomosciTypAbs 
IdentyfikacjaPakietuWierzytelnosciTypAbs 
IdentyfikacjaPierwotnegoWierzycielaTypAbs 
IdentyfikacjaPozyczkiWekslaTypAbs 
IdentyfikacjaSkladnikaAktywowTypAbs 
IdentyfikacjaSkladnikaDluznegoTypAbs 
IdentyfikacjaSkladnikaUdzialowegoTypAbs 
IdentyfikacjaTytuluUczestnictwaTypAbs 
InstrumentBazowyTypAbs 
ObciazeniaTypAbs 
OprocentowanieTypAbs 
PakietPrzedPrzeksztalceniemTypAbs 
PakietPrzeksztalconyTypAbs 
SpecyfikacjaDepozytuSrodkowPienieznychTypAbs 
SpecyfikacjaInnegoSkladnikaTypAbs 
SpecyfikacjaInstrumentuPochodnegoTypAbs 
SpecyfikacjaNieruchomosciTypAbs 
SpecyfikacjaPakietuWierzytelnosciTypAbs 
SpecyfikacjaPozyczkiWekslaTypAbs 
SpecyfikacjaSkladnikaAktywowTypAbs 
SpecyfikacjaSkladnikaDluznegoTypAbs 
SpecyfikacjaSkladnikaUdzialowegoTypAbs 
SpecyfikacjaTytuluUczestnictwaTypAbs 


complexType AdresTypAbs
diagram knf.abs.IdentyfikacjaSkladnika_diagrams/knf.abs.IdentyfikacjaSkladnika_p1.png
properties
abstract true
children Kraj Wojewodztwo Miejscowosc UlicaiNumer
used by
elements SpecyfikacjaSkladnikaAktywowTypAbs/Adres SpecyfikacjaNieruchomosciTypAbs/Adres
annotation
documentation
Adres typ abstrakcyjny

element AdresTypAbs/Kraj
diagram knf.abs.IdentyfikacjaSkladnika_diagrams/knf.abs.IdentyfikacjaSkladnika_p2.png
type KrajeTyp
properties
content simple
annotation
documentation
Kraj

element AdresTypAbs/Wojewodztwo
diagram knf.abs.IdentyfikacjaSkladnika_diagrams/knf.abs.IdentyfikacjaSkladnika_p3.png
type Opis300ZnakowTyp
properties
content simple
facets
Kind Value Annotation
minLength 1
maxLength 300
annotation
documentation
Województwo

element AdresTypAbs/Miejscowosc
diagram knf.abs.IdentyfikacjaSkladnika_diagrams/knf.abs.IdentyfikacjaSkladnika_p4.png
type Opis300ZnakowTyp
properties
content simple
facets
Kind Value Annotation
minLength 1
maxLength 300
annotation
documentation
Miejscowość

element AdresTypAbs/UlicaiNumer
diagram knf.abs.IdentyfikacjaSkladnika_diagrams/knf.abs.IdentyfikacjaSkladnika_p5.png
type Opis300ZnakowTyp
properties
content simple
facets
Kind Value Annotation
minLength 1
maxLength 300
annotation
documentation
Ulica i numer

complexType IdentyfikacjaDepozytuSrodkowPienieznychTypAbs
diagram knf.abs.IdentyfikacjaSkladnika_diagrams/knf.abs.IdentyfikacjaSkladnika_p6.png
type restriction of IdentyfikacjaSkladnikaAktywowTypAbs
properties
base IdentyfikacjaSkladnikaAktywowTypAbs
abstract true
children Nazwa Specyfikacja
asserts
Test XPathDefaultNs Annotation
if(Identyfikator = 'BRAK') then Specyfikacja else true() 
documentation
W przypadku wypełnienia elementu Identyfikator wartością: 'BRAK' element Specyfikacja jest obowiązkowy
documentation
IDENTYFIKACJASKLADNIKA_00001
annotation
documentation
Identyfikacja depozytu środków pieniężnych typ abstrakcyjny

element IdentyfikacjaDepozytuSrodkowPienieznychTypAbs/Nazwa
diagram knf.abs.IdentyfikacjaSkladnika_diagrams/knf.abs.IdentyfikacjaSkladnika_p7.png
type Opis300ZnakowTyp
properties
content simple
facets
Kind Value Annotation
minLength 1
maxLength 300
annotation
documentation
Nazwa składnika aktywów albo instrumentu finansowego

element IdentyfikacjaDepozytuSrodkowPienieznychTypAbs/Specyfikacja
diagram knf.abs.IdentyfikacjaSkladnika_diagrams/knf.abs.IdentyfikacjaSkladnika_p8.png
type SpecyfikacjaDepozytuSrodkowPienieznychTypAbs
properties
content complex
children KategoriaAktywow WalutaDenominacji Termin Oprocentowanie Kontrahent
asserts
Test XPathDefaultNs Annotation
if (KategoriaAktywow = 'DEPOZYTY') then Termin else true() 
documentation
W przypadku wypełnienia elementu KategoriaAktywow wartością: 'DEPOZYTY' element Termin jest obowiązkowy
documentation
IDENTYFIKACJASKLADNIKA_00003
if (KategoriaAktywow = 'SRODKI_PIENIEZNE') then not(Termin) else true() 
documentation
W przypadku wypełnienia elementu KategoriaAktywow wartością: 'SRODKI_PIENIEZNE' element Termin jest zabroniony
documentation
IDENTYFIKACJASKLADNIKA_00004
annotation
documentation
Specyfikacja składnika

complexType IdentyfikacjaEmitentaTypAbs
diagram knf.abs.IdentyfikacjaSkladnika_diagrams/knf.abs.IdentyfikacjaSkladnika_p9.png
type restriction of IdentyfikacjaPodmiotuTypAbs
properties
base IdentyfikacjaPodmiotuTypAbs
abstract true
children Identyfikator Nazwa Kraj
used by
elements SpecyfikacjaSkladnikaAktywowTypAbs/Emitent SpecyfikacjaSkladnikaDluznegoTypAbs/Emitent SpecyfikacjaSkladnikaUdzialowegoTypAbs/Emitent SpecyfikacjaTytuluUczestnictwaTypAbs/Emitent SpecyfikacjaInstrumentuPochodnegoTypAbs/Emitent SpecyfikacjaPozyczkiWekslaTypAbs/Emitent SpecyfikacjaInnegoSkladnikaTypAbs/Emitent
asserts
Test XPathDefaultNs Annotation
if(Identyfikator = 'BRAK') then Kraj else true() 
documentation
W przypadku wypełnienia elementu Identyfikator wartością: 'BRAK' należy wypełnić element Kraj
documentation
IDENTYFIKACJAPODMIOTU_00001
annotation
documentation
Identyfikacja emitenta typ abstrakcyjny

element IdentyfikacjaEmitentaTypAbs/Identyfikator
diagram knf.abs.IdentyfikacjaSkladnika_diagrams/knf.abs.IdentyfikacjaSkladnika_p10.png
type tpp:IdentyfikatorEmitentaTyp
properties
content simple
annotation
documentation
Identyfikator podmiotu

element IdentyfikacjaEmitentaTypAbs/Nazwa
diagram knf.abs.IdentyfikacjaSkladnika_diagrams/knf.abs.IdentyfikacjaSkladnika_p11.png
type Opis300ZnakowTyp
properties
content simple
facets
Kind Value Annotation
minLength 1
maxLength 300
annotation
documentation
Nazwa podmiotu

element IdentyfikacjaEmitentaTypAbs/Kraj
diagram knf.abs.IdentyfikacjaSkladnika_diagrams/knf.abs.IdentyfikacjaSkladnika_p12.png
type KrajeTyp
properties
minOcc 0
maxOcc 1
content simple
annotation
documentation
Kraj siedziby podmiotu

complexType IdentyfikacjaInnegoSkladnikaTypAbs
diagram knf.abs.IdentyfikacjaSkladnika_diagrams/knf.abs.IdentyfikacjaSkladnika_p13.png
type restriction of IdentyfikacjaSkladnikaAktywowTypAbs
properties
base IdentyfikacjaSkladnikaAktywowTypAbs
abstract true
children Identyfikator Nazwa Specyfikacja
asserts
Test XPathDefaultNs Annotation
if(Identyfikator = 'BRAK') then Specyfikacja else true() 
documentation
W przypadku wypełnienia elementu Identyfikator wartością: 'BRAK' element Specyfikacja jest obowiązkowy
documentation
IDENTYFIKACJASKLADNIKA_00001
annotation
documentation
Identyfikacja innego składnika typ abstrakcyjny

element IdentyfikacjaInnegoSkladnikaTypAbs/Identyfikator
diagram knf.abs.IdentyfikacjaSkladnika_diagrams/knf.abs.IdentyfikacjaSkladnika_p14.png
type tpp:IdentyfikatorInnegoSkladnikaTyp
properties
content simple
annotation
documentation
Identyfikator składnika aktywów lub instrumentu finansowego

element IdentyfikacjaInnegoSkladnikaTypAbs/Nazwa
diagram knf.abs.IdentyfikacjaSkladnika_diagrams/knf.abs.IdentyfikacjaSkladnika_p15.png
type Opis300ZnakowTyp
properties
content simple
facets
Kind Value Annotation
minLength 1
maxLength 300
annotation
documentation
Nazwa składnika aktywów albo instrumentu finansowego

element IdentyfikacjaInnegoSkladnikaTypAbs/Specyfikacja
diagram knf.abs.IdentyfikacjaSkladnika_diagrams/knf.abs.IdentyfikacjaSkladnika_p16.png
type SpecyfikacjaInnegoSkladnikaTypAbs
properties
content complex
children KategoriaAktywow WalutaDenominacji Termin Emitent Kontrahent
asserts
Test XPathDefaultNs Annotation
if (KategoriaAktywow = 'PRAWA_DO_AKCJI') then Emitent else true() 
documentation
W przypadku wypełnienia elementu KategoriaAktywow wartością: 'PRAWA_DO_AKCJI' element Emitent jest obowiązkowy
documentation
IDENTYFIKACJASKLADNIKA_00008
annotation
documentation
Specyfikacja składnika

complexType IdentyfikacjaInstrumentuPochodnegoTypAbs
diagram knf.abs.IdentyfikacjaSkladnika_diagrams/knf.abs.IdentyfikacjaSkladnika_p17.png
type restriction of IdentyfikacjaSkladnikaAktywowTypAbs
properties
base IdentyfikacjaSkladnikaAktywowTypAbs
abstract true
children Identyfikator Nazwa Specyfikacja
asserts
Test XPathDefaultNs Annotation
if(Identyfikator = 'BRAK') then Specyfikacja else true() 
documentation
W przypadku wypełnienia elementu Identyfikator wartością: 'BRAK' element Specyfikacja jest obowiązkowy
documentation
IDENTYFIKACJASKLADNIKA_00001
annotation
documentation
Identyfikacja instrumentu pochodnego typ abstrakcyjny

element IdentyfikacjaInstrumentuPochodnegoTypAbs/Identyfikator
diagram knf.abs.IdentyfikacjaSkladnika_diagrams/knf.abs.IdentyfikacjaSkladnika_p18.png
type tpp:IdentyfikatorInstrumentuPochodnegoTyp
properties
content simple
annotation
documentation
Identyfikator składnika aktywów lub instrumentu finansowego

element IdentyfikacjaInstrumentuPochodnegoTypAbs/Nazwa
diagram knf.abs.IdentyfikacjaSkladnika_diagrams/knf.abs.IdentyfikacjaSkladnika_p19.png
type Opis300ZnakowTyp
properties
content simple
facets
Kind Value Annotation
minLength 1
maxLength 300
annotation
documentation
Nazwa składnika aktywów albo instrumentu finansowego

element IdentyfikacjaInstrumentuPochodnegoTypAbs/Specyfikacja
diagram knf.abs.IdentyfikacjaSkladnika_diagrams/knf.abs.IdentyfikacjaSkladnika_p20.png
type SpecyfikacjaInstrumentuPochodnegoTypAbs
properties
content complex
children KategoriaAktywow WalutaDenominacji Termin SposobRozliczenia Emitent InstrumentBazowy
asserts
Test XPathDefaultNs Annotation
if (InstrumentBazowy/Pozycja = 'OTRZYMANIE_PLATNOSCI' or InstrumentBazowy/Pozycja = 'WYKONANIE_PLATNOSCI') then starts-with(KategoriaAktywow, 'SWAPY') else true() 
documentation
Element Pozycja może zostać wypełniony jako: 'OTRZYMANIE_PLATNOSCI' lub 'WYKONANIE_PLATNOSCI' jedynie w przypadku wypełnienia elementu KategoriaAktywow wartością zaczynającą się od słowa: 'SWAPY'
documentation
IDENTYFIKACJASKLADNIKA_00002
annotation
documentation
Specyfikacja składnika

complexType IdentyfikacjaKontrahentaTypAbs
diagram knf.abs.IdentyfikacjaSkladnika_diagrams/knf.abs.IdentyfikacjaSkladnika_p21.png
type restriction of IdentyfikacjaPodmiotuTypAbs
properties
base IdentyfikacjaPodmiotuTypAbs
abstract true
children Identyfikator Nazwa Kraj
used by
elements SpecyfikacjaSkladnikaAktywowTypAbs/Kontrahent SpecyfikacjaDepozytuSrodkowPienieznychTypAbs/Kontrahent SpecyfikacjaPakietuWierzytelnosciTypAbs/Kontrahent SpecyfikacjaPozyczkiWekslaTypAbs/Kontrahent SpecyfikacjaInnegoSkladnikaTypAbs/Kontrahent
asserts
Test XPathDefaultNs Annotation
if(Identyfikator = 'BRAK') then Kraj else true() 
documentation
W przypadku wypełnienia elementu Identyfikator wartością: 'BRAK' należy wypełnić element Kraj
documentation
IDENTYFIKACJAPODMIOTU_00001
annotation
documentation
Identyfikacja kontrahenta typ abstrakcyjny

element IdentyfikacjaKontrahentaTypAbs/Identyfikator
diagram knf.abs.IdentyfikacjaSkladnika_diagrams/knf.abs.IdentyfikacjaSkladnika_p22.png
type tpp:IdentyfikatorKontrahentaTyp
properties
content simple
annotation
documentation
Identyfikator podmiotu

element IdentyfikacjaKontrahentaTypAbs/Nazwa
diagram knf.abs.IdentyfikacjaSkladnika_diagrams/knf.abs.IdentyfikacjaSkladnika_p23.png
type Opis300ZnakowTyp
properties
content simple
facets
Kind Value Annotation
minLength 1
maxLength 300
annotation
documentation
Nazwa podmiotu

element IdentyfikacjaKontrahentaTypAbs/Kraj
diagram knf.abs.IdentyfikacjaSkladnika_diagrams/knf.abs.IdentyfikacjaSkladnika_p24.png
type KrajeTyp
properties
minOcc 0
maxOcc 1
content simple
annotation
documentation
Kraj siedziby podmiotu

complexType IdentyfikacjaNieruchomosciTypAbs
diagram knf.abs.IdentyfikacjaSkladnika_diagrams/knf.abs.IdentyfikacjaSkladnika_p25.png
type restriction of IdentyfikacjaSkladnikaAktywowTypAbs
properties
base IdentyfikacjaSkladnikaAktywowTypAbs
abstract true
children Identyfikator Nazwa Specyfikacja
asserts
Test XPathDefaultNs Annotation
if(Identyfikator = 'BRAK') then Specyfikacja else true() 
documentation
W przypadku wypełnienia elementu Identyfikator wartością: 'BRAK' element Specyfikacja jest obowiązkowy
documentation
IDENTYFIKACJASKLADNIKA_00001
annotation
documentation
Identyfikacja nieruchomości typ abstrakcyjny

element IdentyfikacjaNieruchomosciTypAbs/Identyfikator
diagram knf.abs.IdentyfikacjaSkladnika_diagrams/knf.abs.IdentyfikacjaSkladnika_p26.png
type tpp:IdentyfikatorNieruchomosciTyp
properties
content simple
annotation
documentation
Identyfikator składnika aktywów lub instrumentu finansowego

element IdentyfikacjaNieruchomosciTypAbs/Nazwa
diagram knf.abs.IdentyfikacjaSkladnika_diagrams/knf.abs.IdentyfikacjaSkladnika_p27.png
type Opis300ZnakowTyp
properties
content simple
facets
Kind Value Annotation
minLength 1
maxLength 300
annotation
documentation
Nazwa składnika aktywów albo instrumentu finansowego

element IdentyfikacjaNieruchomosciTypAbs/Specyfikacja
diagram knf.abs.IdentyfikacjaSkladnika_diagrams/knf.abs.IdentyfikacjaSkladnika_p28.png
type SpecyfikacjaNieruchomosciTypAbs
properties
content complex
children KategoriaAktywow Adres Obciazenia BrakObciazen
annotation
documentation
Specyfikacja składnika

complexType IdentyfikacjaPakietuWierzytelnosciTypAbs
diagram knf.abs.IdentyfikacjaSkladnika_diagrams/knf.abs.IdentyfikacjaSkladnika_p29.png
type restriction of IdentyfikacjaSkladnikaAktywowTypAbs
properties
base IdentyfikacjaSkladnikaAktywowTypAbs
abstract true
children Identyfikator Nazwa Specyfikacja
asserts
Test XPathDefaultNs Annotation
if(Identyfikator = 'BRAK') then Specyfikacja else true() 
documentation
W przypadku wypełnienia elementu Identyfikator wartością: 'BRAK' element Specyfikacja jest obowiązkowy
documentation
IDENTYFIKACJASKLADNIKA_00001
annotation
documentation
Identyfikacja pakietu wierzytelności typ abstrakcyjny

element IdentyfikacjaPakietuWierzytelnosciTypAbs/Identyfikator
diagram knf.abs.IdentyfikacjaSkladnika_diagrams/knf.abs.IdentyfikacjaSkladnika_p30.png
type tpp:IdentyfikatorPakietuWierzytelnosciTyp
properties
content simple
annotation
documentation
Identyfikator składnika aktywów lub instrumentu finansowego

element IdentyfikacjaPakietuWierzytelnosciTypAbs/Nazwa
diagram knf.abs.IdentyfikacjaSkladnika_diagrams/knf.abs.IdentyfikacjaSkladnika_p31.png
type Opis300ZnakowTyp
properties
content simple
facets
Kind Value Annotation
minLength 1
maxLength 300
annotation
documentation
Nazwa składnika aktywów albo instrumentu finansowego

element IdentyfikacjaPakietuWierzytelnosciTypAbs/Specyfikacja
diagram knf.abs.IdentyfikacjaSkladnika_diagrams/knf.abs.IdentyfikacjaSkladnika_p32.png
type SpecyfikacjaPakietuWierzytelnosciTypAbs
properties
minOcc 0
maxOcc 1
content complex
children WalutaDenominacji Termin PakietPrzeksztalcony CzyWieluPierwotnychWierzycieli PierwotnyWierzyciel BrakPrzewazajacegoPierwotnegoWierzyciela PoczatkowaWartoscNominalna PoczatkowaLiczba Kontrahent DataNabycia WartoscNabycia
asserts
Test XPathDefaultNs Annotation
if (CzyWieluPierwotnychWierzycieli = false()) then PierwotnyWierzyciel else true() 
documentation
Element PierwotnyWierzyciel jest obowiązkowy jeśli element CzyWieluPierwotnychWierzycieli = false
documentation
IDENTYFIKACJASKLADNIKA_00005
annotation
documentation
Specyfikacja składnika

complexType IdentyfikacjaPierwotnegoWierzycielaTypAbs
diagram knf.abs.IdentyfikacjaSkladnika_diagrams/knf.abs.IdentyfikacjaSkladnika_p33.png
type restriction of IdentyfikacjaPodmiotuTypAbs
properties
base IdentyfikacjaPodmiotuTypAbs
abstract true
children Identyfikator Nazwa Kraj
used by
elements SpecyfikacjaSkladnikaAktywowTypAbs/PierwotnyWierzyciel SpecyfikacjaPakietuWierzytelnosciTypAbs/PierwotnyWierzyciel SpecyfikacjaPozyczkiWekslaTypAbs/PierwotnyWierzyciel
asserts
Test XPathDefaultNs Annotation
if(Identyfikator = 'BRAK') then Kraj else true() 
documentation
W przypadku wypełnienia elementu Identyfikator wartością: 'BRAK' należy wypełnić element Kraj
documentation
IDENTYFIKACJAPODMIOTU_00001
annotation
documentation
Identyfikacja pierwotnego wierzyciela typ abstrakcyjny

element IdentyfikacjaPierwotnegoWierzycielaTypAbs/Identyfikator
diagram knf.abs.IdentyfikacjaSkladnika_diagrams/knf.abs.IdentyfikacjaSkladnika_p34.png
type tpp:IdentyfikatorPierwotnegoWierzycielaTyp
properties
content simple
annotation
documentation
Identyfikator podmiotu

element IdentyfikacjaPierwotnegoWierzycielaTypAbs/Nazwa
diagram knf.abs.IdentyfikacjaSkladnika_diagrams/knf.abs.IdentyfikacjaSkladnika_p35.png
type Opis300ZnakowTyp
properties
content simple
facets
Kind Value Annotation
minLength 1
maxLength 300
annotation
documentation
Nazwa podmiotu

element IdentyfikacjaPierwotnegoWierzycielaTypAbs/Kraj
diagram knf.abs.IdentyfikacjaSkladnika_diagrams/knf.abs.IdentyfikacjaSkladnika_p36.png
type KrajeTyp
properties
minOcc 0
maxOcc 1
content simple
annotation
documentation
Kraj siedziby podmiotu

complexType IdentyfikacjaPozyczkiWekslaTypAbs
diagram knf.abs.IdentyfikacjaSkladnika_diagrams/knf.abs.IdentyfikacjaSkladnika_p37.png
type restriction of IdentyfikacjaSkladnikaAktywowTypAbs
properties
base IdentyfikacjaSkladnikaAktywowTypAbs
abstract true
children Nazwa Specyfikacja
asserts
Test XPathDefaultNs Annotation
if(Identyfikator = 'BRAK') then Specyfikacja else true() 
documentation
W przypadku wypełnienia elementu Identyfikator wartością: 'BRAK' element Specyfikacja jest obowiązkowy
documentation
IDENTYFIKACJASKLADNIKA_00001
annotation
documentation
Identyfikacja pożyczki weksla typ abstrakcyjny

element IdentyfikacjaPozyczkiWekslaTypAbs/Nazwa
diagram knf.abs.IdentyfikacjaSkladnika_diagrams/knf.abs.IdentyfikacjaSkladnika_p38.png
type Opis300ZnakowTyp
properties
content simple
facets
Kind Value Annotation
minLength 1
maxLength 300
annotation
documentation
Nazwa składnika aktywów albo instrumentu finansowego

element IdentyfikacjaPozyczkiWekslaTypAbs/Specyfikacja
diagram knf.abs.IdentyfikacjaSkladnika_diagrams/knf.abs.IdentyfikacjaSkladnika_p39.png
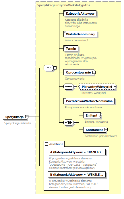
type SpecyfikacjaPozyczkiWekslaTypAbs
properties
content complex
children KategoriaAktywow WalutaDenominacji Termin Oprocentowanie PierwotnyWierzyciel PoczatkowaWartoscNominalna Emitent Kontrahent
asserts
Test XPathDefaultNs Annotation
if (KategoriaAktywow = 'UDZIELONE_POZYCZKI_PIENIEZNE') then Kontrahent else true() 
documentation
W przypadku wypełnienia elementu KategoriaAktywow wartością: 'UDZIELONE_POZYCZKI_PIENIEZNE' element Kontrahent jest obowiązkowy
documentation
IDENTYFIKACJASKLADNIKA_00006
if (KategoriaAktywow = 'WEKSLE') then Emitent else true() 
documentation
W przypadku wypełnienia elementu KategoriaAktywow wartością: 'WEKSLE' element Emitent jest obowiązkowy
documentation
IDENTYFIKACJASKLADNIKA_00007
annotation
documentation
Specyfikacja składnika

complexType IdentyfikacjaSkladnikaAktywowTypAbs
diagram knf.abs.IdentyfikacjaSkladnika_diagrams/knf.abs.IdentyfikacjaSkladnika_p40.png
properties
abstract true
children Identyfikator Nazwa Specyfikacja
used by
complexTypes IdentyfikacjaDepozytuSrodkowPienieznychTypAbs IdentyfikacjaInnegoSkladnikaTypAbs IdentyfikacjaInstrumentuPochodnegoTypAbs IdentyfikacjaNieruchomosciTypAbs IdentyfikacjaPakietuWierzytelnosciTypAbs IdentyfikacjaPozyczkiWekslaTypAbs IdentyfikacjaSkladnikaDluznegoTypAbs IdentyfikacjaSkladnikaUdzialowegoTypAbs IdentyfikacjaTytuluUczestnictwaTypAbs
asserts
Test XPathDefaultNs Annotation
if(Identyfikator = 'BRAK') then Specyfikacja else true() 
documentation
W przypadku wypełnienia elementu Identyfikator wartością: 'BRAK' element Specyfikacja jest obowiązkowy
documentation
IDENTYFIKACJASKLADNIKA_00001
annotation
documentation
Identyfikacja składnika aktywów typ abstrakcyjny

element IdentyfikacjaSkladnikaAktywowTypAbs/Identyfikator
diagram knf.abs.IdentyfikacjaSkladnika_diagrams/knf.abs.IdentyfikacjaSkladnika_p41.png
type tpp:IdentyfikatorSkladnikaAktywowTyp
properties
minOcc 0
maxOcc 1
content simple
annotation
documentation
Identyfikator składnika aktywów lub instrumentu finansowego

element IdentyfikacjaSkladnikaAktywowTypAbs/Nazwa
diagram knf.abs.IdentyfikacjaSkladnika_diagrams/knf.abs.IdentyfikacjaSkladnika_p42.png
type Opis300ZnakowTyp
properties
content simple
facets
Kind Value Annotation
minLength 1
maxLength 300
annotation
documentation
Nazwa składnika aktywów albo instrumentu finansowego

element IdentyfikacjaSkladnikaAktywowTypAbs/Specyfikacja
diagram knf.abs.IdentyfikacjaSkladnika_diagrams/knf.abs.IdentyfikacjaSkladnika_p43.png
type SpecyfikacjaSkladnikaAktywowTypAbs
properties
minOcc 0
maxOcc 1
content complex
children KategoriaAktywow WalutaDenominacji Termin Oprocentowanie TypFunduszu SposobRozliczenia PakietPrzeksztalcony CzyWieluPierwotnychWierzycieli PierwotnyWierzyciel BrakPrzewazajacegoPierwotnegoWierzyciela PoczatkowaWartoscNominalna PoczatkowaLiczba Emitent Kontrahent InstrumentBazowy DataNabycia WartoscNabycia Adres Obciazenia BrakObciazen
annotation
documentation
Specyfikacja składnika

complexType IdentyfikacjaSkladnikaDluznegoTypAbs
diagram knf.abs.IdentyfikacjaSkladnika_diagrams/knf.abs.IdentyfikacjaSkladnika_p44.png
type restriction of IdentyfikacjaSkladnikaAktywowTypAbs
properties
base IdentyfikacjaSkladnikaAktywowTypAbs
abstract true
children Identyfikator Nazwa Specyfikacja
asserts
Test XPathDefaultNs Annotation
if(Identyfikator = 'BRAK') then Specyfikacja else true() 
documentation
W przypadku wypełnienia elementu Identyfikator wartością: 'BRAK' element Specyfikacja jest obowiązkowy
documentation
IDENTYFIKACJASKLADNIKA_00001
annotation
documentation
Identyfikacja składnika dłużnego typ abstrakcyjny

element IdentyfikacjaSkladnikaDluznegoTypAbs/Identyfikator
diagram knf.abs.IdentyfikacjaSkladnika_diagrams/knf.abs.IdentyfikacjaSkladnika_p45.png
type tpp:IdentyfikatorSkladnikaDluznegoTyp
properties
content simple
annotation
documentation
Identyfikator składnika aktywów lub instrumentu finansowego

element IdentyfikacjaSkladnikaDluznegoTypAbs/Nazwa
diagram knf.abs.IdentyfikacjaSkladnika_diagrams/knf.abs.IdentyfikacjaSkladnika_p46.png
type Opis300ZnakowTyp
properties
content simple
facets
Kind Value Annotation
minLength 1
maxLength 300
annotation
documentation
Nazwa składnika aktywów albo instrumentu finansowego

element IdentyfikacjaSkladnikaDluznegoTypAbs/Specyfikacja
diagram knf.abs.IdentyfikacjaSkladnika_diagrams/knf.abs.IdentyfikacjaSkladnika_p47.png
type SpecyfikacjaSkladnikaDluznegoTypAbs
properties
minOcc 0
maxOcc 1
content complex
children KategoriaAktywow WalutaDenominacji Termin Oprocentowanie Emitent
annotation
documentation
Specyfikacja składnika

complexType IdentyfikacjaSkladnikaUdzialowegoTypAbs
diagram knf.abs.IdentyfikacjaSkladnika_diagrams/knf.abs.IdentyfikacjaSkladnika_p48.png
type restriction of IdentyfikacjaSkladnikaAktywowTypAbs
properties
base IdentyfikacjaSkladnikaAktywowTypAbs
abstract true
children Identyfikator Nazwa Specyfikacja
asserts
Test XPathDefaultNs Annotation
if(Identyfikator = 'BRAK') then Specyfikacja else true() 
documentation
W przypadku wypełnienia elementu Identyfikator wartością: 'BRAK' element Specyfikacja jest obowiązkowy
documentation
IDENTYFIKACJASKLADNIKA_00001
annotation
documentation
Identyfikacja składnika udziałowego typ abstrakcyjny

element IdentyfikacjaSkladnikaUdzialowegoTypAbs/Identyfikator
diagram knf.abs.IdentyfikacjaSkladnika_diagrams/knf.abs.IdentyfikacjaSkladnika_p49.png
type tpp:IdentyfikatorSkladnikaUdzialowegoTyp
properties
content simple
annotation
documentation
Identyfikator składnika aktywów lub instrumentu finansowego

element IdentyfikacjaSkladnikaUdzialowegoTypAbs/Nazwa
diagram knf.abs.IdentyfikacjaSkladnika_diagrams/knf.abs.IdentyfikacjaSkladnika_p50.png
type Opis300ZnakowTyp
properties
content simple
facets
Kind Value Annotation
minLength 1
maxLength 300
annotation
documentation
Nazwa składnika aktywów albo instrumentu finansowego

element IdentyfikacjaSkladnikaUdzialowegoTypAbs/Specyfikacja
diagram knf.abs.IdentyfikacjaSkladnika_diagrams/knf.abs.IdentyfikacjaSkladnika_p51.png
type SpecyfikacjaSkladnikaUdzialowegoTypAbs
properties
minOcc 0
maxOcc 1
content complex
children KategoriaAktywow WalutaDenominacji Emitent
annotation
documentation
Specyfikacja składnika

complexType IdentyfikacjaTytuluUczestnictwaTypAbs
diagram knf.abs.IdentyfikacjaSkladnika_diagrams/knf.abs.IdentyfikacjaSkladnika_p52.png
type restriction of IdentyfikacjaSkladnikaAktywowTypAbs
properties
base IdentyfikacjaSkladnikaAktywowTypAbs
abstract true
children Identyfikator Nazwa Specyfikacja
asserts
Test XPathDefaultNs Annotation
if(Identyfikator = 'BRAK') then Specyfikacja else true() 
documentation
W przypadku wypełnienia elementu Identyfikator wartością: 'BRAK' element Specyfikacja jest obowiązkowy
documentation
IDENTYFIKACJASKLADNIKA_00001
annotation
documentation
Identyfikacja tytułu uczestnictwa typ abstrakcyjny

element IdentyfikacjaTytuluUczestnictwaTypAbs/Identyfikator
diagram knf.abs.IdentyfikacjaSkladnika_diagrams/knf.abs.IdentyfikacjaSkladnika_p53.png
type tpp:IdentyfikatorTytuluUczestnictwaTyp
properties
content simple
annotation
documentation
Identyfikator składnika aktywów lub instrumentu finansowego

element IdentyfikacjaTytuluUczestnictwaTypAbs/Nazwa
diagram knf.abs.IdentyfikacjaSkladnika_diagrams/knf.abs.IdentyfikacjaSkladnika_p54.png
type Opis300ZnakowTyp
properties
content simple
facets
Kind Value Annotation
minLength 1
maxLength 300
annotation
documentation
Nazwa składnika aktywów albo instrumentu finansowego

element IdentyfikacjaTytuluUczestnictwaTypAbs/Specyfikacja
diagram knf.abs.IdentyfikacjaSkladnika_diagrams/knf.abs.IdentyfikacjaSkladnika_p55.png
type SpecyfikacjaTytuluUczestnictwaTypAbs
properties
minOcc 0
maxOcc 1
content complex
children KategoriaAktywow WalutaDenominacji TypFunduszu Emitent
annotation
documentation
Specyfikacja składnika

complexType InstrumentBazowyTypAbs
diagram knf.abs.IdentyfikacjaSkladnika_diagrams/knf.abs.IdentyfikacjaSkladnika_p56.png
properties
abstract true
children Identyfikacja Waluta StopaProcentowa Indeks ObligacjaBazowa Towar Opis Pozycja Wartosc
used by
elements SpecyfikacjaSkladnikaAktywowTypAbs/InstrumentBazowy SpecyfikacjaInstrumentuPochodnegoTypAbs/InstrumentBazowy
asserts
Test XPathDefaultNs Annotation
if (StopaProcentowa = 'OTHR' or Indeks = 'OTHR' or ObligacjaBazowa = 'OTHR' or Towar = 'OTHR_OTHR_OTHR') then Opis else true() 
documentation
Pole Opis obowiązkowe w przypadku wypełnienia elementu: StopaProcentowa, Indeks lub ObligacjaBazowa wartością: 'OTHR' lub elementu Towar wartością: 'OTHR_OTHR_OTHR'
documentation
IDENTYFIKACJASKLADNIKA_00015
annotation
documentation
Instrument bazowy typ abstrakcyjny

element InstrumentBazowyTypAbs/Identyfikacja
diagram knf.abs.IdentyfikacjaSkladnika_diagrams/knf.abs.IdentyfikacjaSkladnika_p57.png
type IdentyfikacjaInstrumentuTypAbs
properties
content complex
children Identyfikator Nazwa GrupaAktywow WalutaDenominacji Emitent Opis
asserts
Test XPathDefaultNs Annotation
if(Identyfikator = 'BRAK') then GrupaAktywow and WalutaDenominacji and Emitent and Opis else true() 
documentation
W przypadku wypełnienia elementu Identyfikator wartością: 'BRAK' należy wypełnić elementy: GrupaAktywow, WalutaDenominacji, Emitent i Opis.
documentation
IDENTYFIKACJAINSTRUMENTU_00001
annotation
documentation
Identyfikator składnika aktywów lub instrumentu finansowego

element InstrumentBazowyTypAbs/Waluta
diagram knf.abs.IdentyfikacjaSkladnika_diagrams/knf.abs.IdentyfikacjaSkladnika_p58.png
type WalutyTyp
properties
content simple
annotation
documentation
Waluty

element InstrumentBazowyTypAbs/StopaProcentowa
diagram knf.abs.IdentyfikacjaSkladnika_diagrams/knf.abs.IdentyfikacjaSkladnika_p59.png
type StopyProcentoweTyp
properties
content simple
annotation
documentation
Stopy procentowe

element InstrumentBazowyTypAbs/Indeks
diagram knf.abs.IdentyfikacjaSkladnika_diagrams/knf.abs.IdentyfikacjaSkladnika_p60.png
type PochodneIndeksyAkcyjneTyp
properties
content simple
annotation
documentation
Indeksy papierów wartościowych

element InstrumentBazowyTypAbs/ObligacjaBazowa
diagram knf.abs.IdentyfikacjaSkladnika_diagrams/knf.abs.IdentyfikacjaSkladnika_p61.png
type PochodneObligacjeBazoweTyp
properties
content simple
annotation
documentation
Instrumenty bazowe będące koszykami obligacji o ustalonych cechach

element InstrumentBazowyTypAbs/Towar
diagram knf.abs.IdentyfikacjaSkladnika_diagrams/knf.abs.IdentyfikacjaSkladnika_p62.png
type PochodneTowaryPodrodzajeTyp
properties
content simple
annotation
documentation
Towary, energia i inne prawa

element InstrumentBazowyTypAbs/Opis
diagram knf.abs.IdentyfikacjaSkladnika_diagrams/knf.abs.IdentyfikacjaSkladnika_p63.png
type Opis1000ZnakowTyp
properties
minOcc 0
maxOcc 1
content simple
facets
Kind Value Annotation
minLength 1
maxLength 1000
annotation
documentation
Opis instrumentu bazowego przy pomocy nazwy oraz powszechnie stosowanego identyfikatora

element InstrumentBazowyTypAbs/Pozycja
diagram knf.abs.IdentyfikacjaSkladnika_diagrams/knf.abs.IdentyfikacjaSkladnika_p64.png
type PochodnePozycjeWInstrumentachBazowychTyp
properties
content simple
annotation
documentation
Pozycja w instrumencie bazowym

element InstrumentBazowyTypAbs/Wartosc
diagram knf.abs.IdentyfikacjaSkladnika_diagrams/knf.abs.IdentyfikacjaSkladnika_p65.png
type Liczba19.8Typ
properties
content simple
facets
Kind Value Annotation
totalDigits 19
fractionDigits 8
annotation
documentation
Wartość kursu/stopy/ceny wykonania

complexType ObciazeniaTypAbs
diagram knf.abs.IdentyfikacjaSkladnika_diagrams/knf.abs.IdentyfikacjaSkladnika_p66.png
properties
abstract true
children RodzajObciazenia LacznaWartoscHipotek
used by
elements SpecyfikacjaSkladnikaAktywowTypAbs/Obciazenia SpecyfikacjaNieruchomosciTypAbs/Obciazenia
asserts
Test XPathDefaultNs Annotation
if (exists(RodzajObciazenia[text() = 'HIPOTEKA'])) then LacznaWartoscHipotek else not(LacznaWartoscHipotek) 
documentation
Element LacznaWartoscHipotek jest obowiązkowy dla RodzajObciazenia = 'HIPOTEKA' i zabroniony w przeciwnym wypadku
documentation
IDENTYFIKACJASKLADNIKA_00016
annotation
documentation
Obciazenia typ abstrakcyjny

element ObciazeniaTypAbs/RodzajObciazenia
diagram knf.abs.IdentyfikacjaSkladnika_diagrams/knf.abs.IdentyfikacjaSkladnika_p67.png
type ObciazeniaNieruchomosciTyp
properties
minOcc 1
maxOcc unbounded
content simple
annotation
documentation
Rodzaj obciążenia

element ObciazeniaTypAbs/LacznaWartoscHipotek
diagram knf.abs.IdentyfikacjaSkladnika_diagrams/knf.abs.IdentyfikacjaSkladnika_p68.png
type Liczba19.2Typ
properties
minOcc 0
maxOcc 1
content simple
facets
Kind Value Annotation
totalDigits 19
fractionDigits 2
annotation
documentation
Łączna wartość hipotek

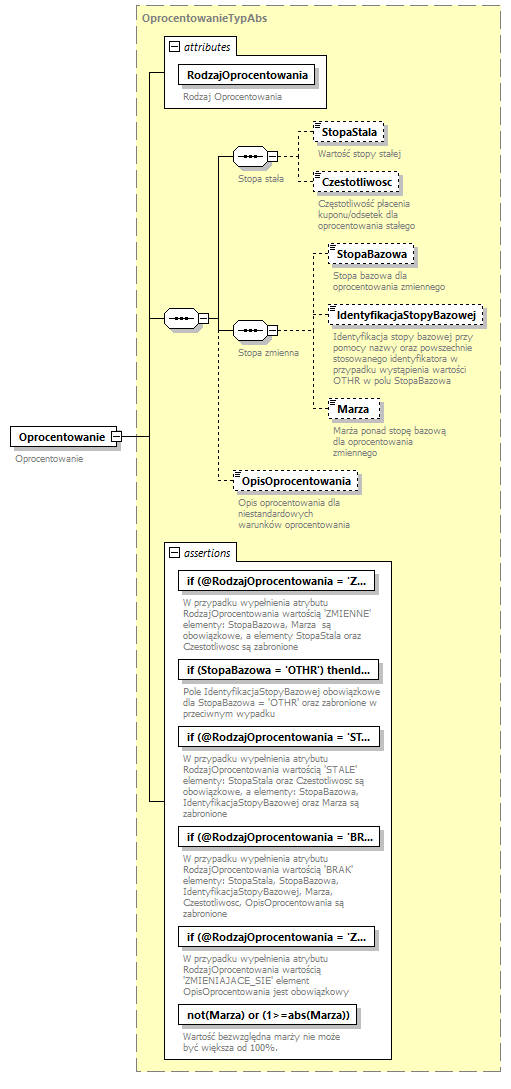
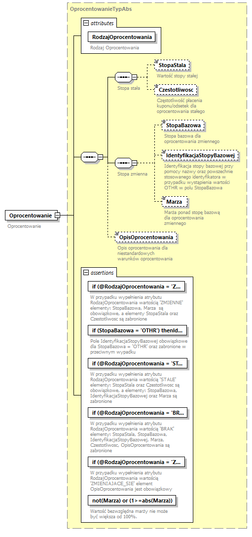
complexType OprocentowanieTypAbs
diagram knf.abs.IdentyfikacjaSkladnika_diagrams/knf.abs.IdentyfikacjaSkladnika_p69.png
properties
abstract true
children StopaStala Czestotliwosc StopaBazowa IdentyfikacjaStopyBazowej Marza OpisOprocentowania
used by
elements SpecyfikacjaSkladnikaAktywowTypAbs/Oprocentowanie SpecyfikacjaSkladnikaDluznegoTypAbs/Oprocentowanie SpecyfikacjaDepozytuSrodkowPienieznychTypAbs/Oprocentowanie SpecyfikacjaPozyczkiWekslaTypAbs/Oprocentowanie
attributes
Name  Type  Use  Default  Fixed  Annotation
RodzajOprocentowania  RodzajeOprocentowaniaTyp  required      
documentation
Rodzaj Oprocentowania
asserts
Test XPathDefaultNs Annotation
if (@RodzajOprocentowania = 'ZMIENNE') then StopaBazowa and Marza and not(StopaStala or Czestotliwosc) else true() 
documentation
W przypadku wypełnienia atrybutu RodzajOprocentowania wartością 'ZMIENNE' elementy: StopaBazowa, Marza  są obowiązkowe, a elementy StopaStala oraz Czestotliwosc są zabronione
documentation
IDENTYFIKACJASKLADNIKA_00009
if (StopaBazowa = 'OTHR') then IdentyfikacjaStopyBazowej else not(IdentyfikacjaStopyBazowej) 
documentation
Pole IdentyfikacjaStopyBazowej obowiązkowe dla StopaBazowa = 'OTHR' oraz zabronione w przeciwnym wypadku
documentation
IDENTYFIKACJASKLADNIKA_00010
if (@RodzajOprocentowania = 'STALE') then StopaStala and Czestotliwosc and not(StopaBazowa or IdentyfikacjaStopyBazowej or Marza) else true() 
documentation
W przypadku wypełnienia atrybutu RodzajOprocentowania wartością 'STALE' elementy: StopaStala oraz Czestotliwosc są obowiązkowe, a elementy: StopaBazowa, IdentyfikacjaStopyBazowej oraz Marza są zabronione
documentation
IDENTYFIKACJASKLADNIKA_00011
if (@RodzajOprocentowania = 'BRAK') then not(StopaStala or StopaBazowa or IdentyfikacjaStopyBazowej or Marza or Czestotliwosc or OpisOprocentowania) else true() 
documentation
W przypadku wypełnienia atrybutu RodzajOprocentowania wartością 'BRAK' elementy: StopaStala, StopaBazowa, IdentyfikacjaStopyBazowej, Marza, Czestotliwosc, OpisOprocentowania są zabronione
documentation
IDENTYFIKACJASKLADNIKA_00012
if (@RodzajOprocentowania = 'ZMIENIAJACE_SIE') then OpisOprocentowania else true() 
documentation
W przypadku wypełnienia atrybutu RodzajOprocentowania wartością 'ZMIENIAJACE_SIE' element OpisOprocentowania jest obowiązkowy
documentation
IDENTYFIKACJASKLADNIKA_00013
not(Marza) or (1>=abs(Marza)) 
documentation
Wartość bezwzględna marży nie może być większa od 100%.
documentation
IDENTYFIKACJASKLADNIKA_00017
annotation
documentation
Oprocentowanie typ abstrakcyjny

attribute OprocentowanieTypAbs/@RodzajOprocentowania
type RodzajeOprocentowaniaTyp
properties
use required
annotation
documentation
Rodzaj Oprocentowania

element OprocentowanieTypAbs/StopaStala
diagram knf.abs.IdentyfikacjaSkladnika_diagrams/knf.abs.IdentyfikacjaSkladnika_p70.png
type Liczba19.8Typ
properties
minOcc 0
maxOcc 1
content simple
facets
Kind Value Annotation
totalDigits 19
fractionDigits 8
annotation
documentation
Wartość stopy stałej

element OprocentowanieTypAbs/Czestotliwosc
diagram knf.abs.IdentyfikacjaSkladnika_diagrams/knf.abs.IdentyfikacjaSkladnika_p71.png
type CzestotliwoscTyp
properties
minOcc 0
maxOcc 1
content simple
facets
Kind Value Annotation
pattern ([0-9]|[1-9][0-9]|[1-9][0-9][0-9])[DWMY]
annotation
documentation
Częstotliwość płacenia kuponu/odsetek dla oprocentowania stałego

element OprocentowanieTypAbs/StopaBazowa
diagram knf.abs.IdentyfikacjaSkladnika_diagrams/knf.abs.IdentyfikacjaSkladnika_p72.png
type StopyProcentoweTyp
properties
minOcc 0
maxOcc 1
content simple
annotation
documentation
Stopa bazowa dla oprocentowania zmiennego

element OprocentowanieTypAbs/IdentyfikacjaStopyBazowej
diagram knf.abs.IdentyfikacjaSkladnika_diagrams/knf.abs.IdentyfikacjaSkladnika_p73.png
type Opis300ZnakowTyp
properties
minOcc 0
maxOcc 1
content simple
facets
Kind Value Annotation
minLength 1
maxLength 300
annotation
documentation
Identyfikacja stopy bazowej przy pomocy nazwy oraz powszechnie stosowanego identyfikatora w przypadku wystąpienia wartości OTHR w polu StopaBazowa

element OprocentowanieTypAbs/Marza
diagram knf.abs.IdentyfikacjaSkladnika_diagrams/knf.abs.IdentyfikacjaSkladnika_p74.png
type Liczba19.8Typ
properties
minOcc 0
maxOcc 1
content simple
facets
Kind Value Annotation
totalDigits 19
fractionDigits 8
annotation
documentation
Marża ponad stopę bazową dla oprocentowania zmiennego

element OprocentowanieTypAbs/OpisOprocentowania
diagram knf.abs.IdentyfikacjaSkladnika_diagrams/knf.abs.IdentyfikacjaSkladnika_p75.png
type Opis300ZnakowTyp
properties
minOcc 0
maxOcc 1
content simple
facets
Kind Value Annotation
minLength 1
maxLength 300
annotation
documentation
Opis oprocentowania dla niestandardowych warunków oprocentowania

complexType PakietPrzedPrzeksztalceniemTypAbs
diagram knf.abs.IdentyfikacjaSkladnika_diagrams/knf.abs.IdentyfikacjaSkladnika_p76.png
children Identyfikator Nazwa
used by
element PakietPrzeksztalconyTypAbs/PakietPrzedPrzeksztalceniem
annotation
documentation
Pakiet przed przekształceniem typ abstrakcyjny

element PakietPrzedPrzeksztalceniemTypAbs/Identyfikator
diagram knf.abs.IdentyfikacjaSkladnika_diagrams/knf.abs.IdentyfikacjaSkladnika_p77.png
type tpp:IdentyfikatorPakietuWierzytelnosciTyp
properties
content simple
annotation
documentation
Identyfikator pakietu wierzytelności przed przekształceniem

element PakietPrzedPrzeksztalceniemTypAbs/Nazwa
diagram knf.abs.IdentyfikacjaSkladnika_diagrams/knf.abs.IdentyfikacjaSkladnika_p78.png
type Opis300ZnakowTyp
properties
content simple
facets
Kind Value Annotation
minLength 1
maxLength 300
annotation
documentation
Nazwa pakietu wierzytelności przed przekształceniem

complexType PakietPrzeksztalconyTypAbs
diagram knf.abs.IdentyfikacjaSkladnika_diagrams/knf.abs.IdentyfikacjaSkladnika_p79.png
properties
abstract true
children PakietPrzedPrzeksztalceniem
used by
elements SpecyfikacjaSkladnikaAktywowTypAbs/PakietPrzeksztalcony SpecyfikacjaPakietuWierzytelnosciTypAbs/PakietPrzeksztalcony
attributes
Name  Type  Use  Default  Fixed  Annotation
CzyPrzeksztalcony  WskaznikLogiczny0lub1albotruelubfalseTyp  required      
documentation
Flaga czy przekształcony
asserts
Test XPathDefaultNs Annotation
if (@CzyPrzeksztalcony = true()) then PakietPrzedPrzeksztalceniem else if (@CzyPrzeksztalcony = false()) then not(PakietPrzedPrzeksztalceniem) else true() 
documentation
Element/elementy PakietPrzedPrzeksztalceniem obowiązkowy jeśli atrybut CzyPrzeksztalcony = true i zabroniony jeśli atrybut CzyPrzeksztalcony = false
documentation
IDENTYFIKACJASKLADNIKA_00014
annotation
documentation
Pakiet przekształcony typ abstrakcyjny

attribute PakietPrzeksztalconyTypAbs/@CzyPrzeksztalcony
type WskaznikLogiczny0lub1albotruelubfalseTyp
properties
use required
annotation
documentation
Flaga czy przekształcony

element PakietPrzeksztalconyTypAbs/PakietPrzedPrzeksztalceniem
diagram knf.abs.IdentyfikacjaSkladnika_diagrams/knf.abs.IdentyfikacjaSkladnika_p80.png
type PakietPrzedPrzeksztalceniemTypAbs
properties
minOcc 0
maxOcc unbounded
content complex
children Identyfikator Nazwa
annotation
documentation
Pakiet wierzytelności przed przekształceniem (dotyczy pakietów wierzytelności, które powstały w wyniku przekształcenia innych pakietów wierzytelności, które było przeprowadzone przez podmiot raportujący po wejściu w życie rozporządzenia)

complexType SpecyfikacjaDepozytuSrodkowPienieznychTypAbs
diagram knf.abs.IdentyfikacjaSkladnika_diagrams/knf.abs.IdentyfikacjaSkladnika_p81.png
type restriction of SpecyfikacjaSkladnikaAktywowTypAbs
properties
base SpecyfikacjaSkladnikaAktywowTypAbs
abstract true
children KategoriaAktywow WalutaDenominacji Termin Oprocentowanie Kontrahent
used by
element IdentyfikacjaDepozytuSrodkowPienieznychTypAbs/Specyfikacja
asserts
Test XPathDefaultNs Annotation
if (KategoriaAktywow = 'DEPOZYTY') then Termin else true() 
documentation
W przypadku wypełnienia elementu KategoriaAktywow wartością: 'DEPOZYTY' element Termin jest obowiązkowy
documentation
IDENTYFIKACJASKLADNIKA_00003
if (KategoriaAktywow = 'SRODKI_PIENIEZNE') then not(Termin) else true() 
documentation
W przypadku wypełnienia elementu KategoriaAktywow wartością: 'SRODKI_PIENIEZNE' element Termin jest zabroniony
documentation
IDENTYFIKACJASKLADNIKA_00004
annotation
documentation
Specyfikacja depozytu środków pieniężnych typ abstrakcyjny

element SpecyfikacjaDepozytuSrodkowPienieznychTypAbs/KategoriaAktywow
diagram knf.abs.IdentyfikacjaSkladnika_diagrams/knf.abs.IdentyfikacjaSkladnika_p82.png
type KategorieAktywowDepozytySrodkiPieniezneTyp
properties
content simple
annotation
documentation
Kategoria składnika aktywów albo instrumentu finansowego

element SpecyfikacjaDepozytuSrodkowPienieznychTypAbs/WalutaDenominacji
diagram knf.abs.IdentyfikacjaSkladnika_diagrams/knf.abs.IdentyfikacjaSkladnika_p83.png
type WalutyTyp
properties
content simple
annotation
documentation
Waluta denominacji

element SpecyfikacjaDepozytuSrodkowPienieznychTypAbs/Termin
diagram knf.abs.IdentyfikacjaSkladnika_diagrams/knf.abs.IdentyfikacjaSkladnika_p84.png
type DataPrzedzial3Typ
properties
minOcc 0
maxOcc 1
content simple
facets
Kind Value Annotation
minInclusive 1989-01-01
maxInclusive 9999-12-31
annotation
documentation
Termin wykupu, zapadalności, wygaśnięcia, wymagalności albo zakończenia

element SpecyfikacjaDepozytuSrodkowPienieznychTypAbs/Oprocentowanie
diagram knf.abs.IdentyfikacjaSkladnika_diagrams/knf.abs.IdentyfikacjaSkladnika_p85.png
type OprocentowanieTypAbs
properties
content complex
children StopaStala Czestotliwosc StopaBazowa IdentyfikacjaStopyBazowej Marza OpisOprocentowania
attributes
Name  Type  Use  Default  Fixed  Annotation
RodzajOprocentowania  RodzajeOprocentowaniaTyp  required      
documentation
Rodzaj Oprocentowania
asserts
Test XPathDefaultNs Annotation
if (@RodzajOprocentowania = 'ZMIENNE') then StopaBazowa and Marza and not(StopaStala or Czestotliwosc) else true() 
documentation
W przypadku wypełnienia atrybutu RodzajOprocentowania wartością 'ZMIENNE' elementy: StopaBazowa, Marza  są obowiązkowe, a elementy StopaStala oraz Czestotliwosc są zabronione
documentation
IDENTYFIKACJASKLADNIKA_00009
if (StopaBazowa = 'OTHR') then IdentyfikacjaStopyBazowej else not(IdentyfikacjaStopyBazowej) 
documentation
Pole IdentyfikacjaStopyBazowej obowiązkowe dla StopaBazowa = 'OTHR' oraz zabronione w przeciwnym wypadku
documentation
IDENTYFIKACJASKLADNIKA_00010
if (@RodzajOprocentowania = 'STALE') then StopaStala and Czestotliwosc and not(StopaBazowa or IdentyfikacjaStopyBazowej or Marza) else true() 
documentation
W przypadku wypełnienia atrybutu RodzajOprocentowania wartością 'STALE' elementy: StopaStala oraz Czestotliwosc są obowiązkowe, a elementy: StopaBazowa, IdentyfikacjaStopyBazowej oraz Marza są zabronione
documentation
IDENTYFIKACJASKLADNIKA_00011
if (@RodzajOprocentowania = 'BRAK') then not(StopaStala or StopaBazowa or IdentyfikacjaStopyBazowej or Marza or Czestotliwosc or OpisOprocentowania) else true() 
documentation
W przypadku wypełnienia atrybutu RodzajOprocentowania wartością 'BRAK' elementy: StopaStala, StopaBazowa, IdentyfikacjaStopyBazowej, Marza, Czestotliwosc, OpisOprocentowania są zabronione
documentation
IDENTYFIKACJASKLADNIKA_00012
if (@RodzajOprocentowania = 'ZMIENIAJACE_SIE') then OpisOprocentowania else true() 
documentation
W przypadku wypełnienia atrybutu RodzajOprocentowania wartością 'ZMIENIAJACE_SIE' element OpisOprocentowania jest obowiązkowy
documentation
IDENTYFIKACJASKLADNIKA_00013
not(Marza) or (1>=abs(Marza)) 
documentation
Wartość bezwzględna marży nie może być większa od 100%.
documentation
IDENTYFIKACJASKLADNIKA_00017
annotation
documentation
Oprocentowanie

element SpecyfikacjaDepozytuSrodkowPienieznychTypAbs/Kontrahent
diagram knf.abs.IdentyfikacjaSkladnika_diagrams/knf.abs.IdentyfikacjaSkladnika_p86.png
type IdentyfikacjaKontrahentaTypAbs
properties
content complex
children Identyfikator Nazwa Kraj
asserts
Test XPathDefaultNs Annotation
if(Identyfikator = 'BRAK') then Kraj else true() 
documentation
W przypadku wypełnienia elementu Identyfikator wartością: 'BRAK' należy wypełnić element Kraj
documentation
IDENTYFIKACJAPODMIOTU_00001
annotation
documentation
Kontrahent, pożyczkobiorca

complexType SpecyfikacjaInnegoSkladnikaTypAbs
diagram knf.abs.IdentyfikacjaSkladnika_diagrams/knf.abs.IdentyfikacjaSkladnika_p87.png
type restriction of SpecyfikacjaSkladnikaAktywowTypAbs
properties
base SpecyfikacjaSkladnikaAktywowTypAbs
abstract true
children KategoriaAktywow WalutaDenominacji Termin Emitent Kontrahent
used by
element IdentyfikacjaInnegoSkladnikaTypAbs/Specyfikacja
asserts
Test XPathDefaultNs Annotation
if (KategoriaAktywow = 'PRAWA_DO_AKCJI') then Emitent else true() 
documentation
W przypadku wypełnienia elementu KategoriaAktywow wartością: 'PRAWA_DO_AKCJI' element Emitent jest obowiązkowy
documentation
IDENTYFIKACJASKLADNIKA_00008
annotation
documentation
Specyfikacja innego składnika typ abstrakcyjny

element SpecyfikacjaInnegoSkladnikaTypAbs/KategoriaAktywow
diagram knf.abs.IdentyfikacjaSkladnika_diagrams/knf.abs.IdentyfikacjaSkladnika_p88.png
type KategorieAktywowInneTyp
properties
content simple
annotation
documentation
Kategoria składnika aktywów albo instrumentu finansowego

element SpecyfikacjaInnegoSkladnikaTypAbs/WalutaDenominacji
diagram knf.abs.IdentyfikacjaSkladnika_diagrams/knf.abs.IdentyfikacjaSkladnika_p89.png
type WalutyTyp
properties
content simple
annotation
documentation
Waluta denominacji

element SpecyfikacjaInnegoSkladnikaTypAbs/Termin
diagram knf.abs.IdentyfikacjaSkladnika_diagrams/knf.abs.IdentyfikacjaSkladnika_p90.png
type DataPrzedzial3Typ
properties
minOcc 0
maxOcc 1
content simple
facets
Kind Value Annotation
minInclusive 1989-01-01
maxInclusive 9999-12-31
annotation
documentation
Termin wykupu, zapadalności, wygaśnięcia, wymagalności albo zakończenia

element SpecyfikacjaInnegoSkladnikaTypAbs/Emitent
diagram knf.abs.IdentyfikacjaSkladnika_diagrams/knf.abs.IdentyfikacjaSkladnika_p91.png
type IdentyfikacjaEmitentaTypAbs
properties
content complex
children Identyfikator Nazwa Kraj
asserts
Test XPathDefaultNs Annotation
if(Identyfikator = 'BRAK') then Kraj else true() 
documentation
W przypadku wypełnienia elementu Identyfikator wartością: 'BRAK' należy wypełnić element Kraj
documentation
IDENTYFIKACJAPODMIOTU_00001
annotation
documentation
Emitent, wystawca

element SpecyfikacjaInnegoSkladnikaTypAbs/Kontrahent
diagram knf.abs.IdentyfikacjaSkladnika_diagrams/knf.abs.IdentyfikacjaSkladnika_p92.png
type IdentyfikacjaKontrahentaTypAbs
properties
content complex
children Identyfikator Nazwa Kraj
asserts
Test XPathDefaultNs Annotation
if(Identyfikator = 'BRAK') then Kraj else true() 
documentation
W przypadku wypełnienia elementu Identyfikator wartością: 'BRAK' należy wypełnić element Kraj
documentation
IDENTYFIKACJAPODMIOTU_00001
annotation
documentation
Kontrahent, pożyczkobiorca

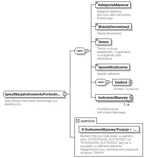
complexType SpecyfikacjaInstrumentuPochodnegoTypAbs
diagram knf.abs.IdentyfikacjaSkladnika_diagrams/knf.abs.IdentyfikacjaSkladnika_p93.png
type restriction of SpecyfikacjaSkladnikaAktywowTypAbs
properties
base SpecyfikacjaSkladnikaAktywowTypAbs
abstract true
children KategoriaAktywow WalutaDenominacji Termin SposobRozliczenia Emitent InstrumentBazowy
used by
element IdentyfikacjaInstrumentuPochodnegoTypAbs/Specyfikacja
asserts
Test XPathDefaultNs Annotation
if (InstrumentBazowy/Pozycja = 'OTRZYMANIE_PLATNOSCI' or InstrumentBazowy/Pozycja = 'WYKONANIE_PLATNOSCI') then starts-with(KategoriaAktywow, 'SWAPY') else true() 
documentation
Element Pozycja może zostać wypełniony jako: 'OTRZYMANIE_PLATNOSCI' lub 'WYKONANIE_PLATNOSCI' jedynie w przypadku wypełnienia elementu KategoriaAktywow wartością zaczynającą się od słowa: 'SWAPY'
documentation
IDENTYFIKACJASKLADNIKA_00002
annotation
documentation
Specyfikacja instrumentu pochodnego typ abstrakcyjny

element SpecyfikacjaInstrumentuPochodnegoTypAbs/KategoriaAktywow
diagram knf.abs.IdentyfikacjaSkladnika_diagrams/knf.abs.IdentyfikacjaSkladnika_p94.png
type KategorieAktywowInstrumentyPochodneTyp
properties
content simple
annotation
documentation
Kategoria składnika aktywów albo instrumentu finansowego

element SpecyfikacjaInstrumentuPochodnegoTypAbs/WalutaDenominacji
diagram knf.abs.IdentyfikacjaSkladnika_diagrams/knf.abs.IdentyfikacjaSkladnika_p95.png
type WalutyTyp
properties
content simple
annotation
documentation
Waluta denominacji

element SpecyfikacjaInstrumentuPochodnegoTypAbs/Termin
diagram knf.abs.IdentyfikacjaSkladnika_diagrams/knf.abs.IdentyfikacjaSkladnika_p96.png
type DataPrzedzial3Typ
properties
content simple
facets
Kind Value Annotation
minInclusive 1989-01-01
maxInclusive 9999-12-31
annotation
documentation
Termin wykupu, zapadalności, wygaśnięcia, wymagalności albo zakończenia

element SpecyfikacjaInstrumentuPochodnegoTypAbs/SposobRozliczenia
diagram knf.abs.IdentyfikacjaSkladnika_diagrams/knf.abs.IdentyfikacjaSkladnika_p97.png
type PochodneTypyRozliczenTyp
properties
content simple
annotation
documentation
Sposób rozliczenia

element SpecyfikacjaInstrumentuPochodnegoTypAbs/Emitent
diagram knf.abs.IdentyfikacjaSkladnika_diagrams/knf.abs.IdentyfikacjaSkladnika_p98.png
type IdentyfikacjaEmitentaTypAbs
properties
content complex
children Identyfikator Nazwa Kraj
asserts
Test XPathDefaultNs Annotation
if(Identyfikator = 'BRAK') then Kraj else true() 
documentation
W przypadku wypełnienia elementu Identyfikator wartością: 'BRAK' należy wypełnić element Kraj
documentation
IDENTYFIKACJAPODMIOTU_00001
annotation
documentation
Emitent, wystawca

element SpecyfikacjaInstrumentuPochodnegoTypAbs/InstrumentBazowy
diagram knf.abs.IdentyfikacjaSkladnika_diagrams/knf.abs.IdentyfikacjaSkladnika_p99.png
type InstrumentBazowyTypAbs
properties
minOcc 1
maxOcc unbounded
content complex
children Identyfikacja Waluta StopaProcentowa Indeks ObligacjaBazowa Towar Opis Pozycja Wartosc
asserts
Test XPathDefaultNs Annotation
if (StopaProcentowa = 'OTHR' or Indeks = 'OTHR' or ObligacjaBazowa = 'OTHR' or Towar = 'OTHR_OTHR_OTHR') then Opis else true() 
documentation
Pole Opis obowiązkowe w przypadku wypełnienia elementu: StopaProcentowa, Indeks lub ObligacjaBazowa wartością: 'OTHR' lub elementu Towar wartością: 'OTHR_OTHR_OTHR'
documentation
IDENTYFIKACJASKLADNIKA_00015
annotation
documentation
Charakterystyka instrumentu bazowego

complexType SpecyfikacjaNieruchomosciTypAbs
diagram knf.abs.IdentyfikacjaSkladnika_diagrams/knf.abs.IdentyfikacjaSkladnika_p100.png
type restriction of SpecyfikacjaSkladnikaAktywowTypAbs
properties
base SpecyfikacjaSkladnikaAktywowTypAbs
abstract true
children KategoriaAktywow Adres Obciazenia BrakObciazen
used by
element IdentyfikacjaNieruchomosciTypAbs/Specyfikacja
annotation
documentation
Specyfikacja nieruchomości typ abstrakcyjny

element SpecyfikacjaNieruchomosciTypAbs/KategoriaAktywow
diagram knf.abs.IdentyfikacjaSkladnika_diagrams/knf.abs.IdentyfikacjaSkladnika_p101.png
type KategorieAktywowTyp
properties
content simple
annotation
documentation
Kategoria składnika aktywów albo instrumentu finansowego

element SpecyfikacjaNieruchomosciTypAbs/Adres
diagram knf.abs.IdentyfikacjaSkladnika_diagrams/knf.abs.IdentyfikacjaSkladnika_p102.png
type AdresTypAbs
properties
content complex
children Kraj Wojewodztwo Miejscowosc UlicaiNumer
annotation
documentation
Adres nieruchomości

element SpecyfikacjaNieruchomosciTypAbs/Obciazenia
diagram knf.abs.IdentyfikacjaSkladnika_diagrams/knf.abs.IdentyfikacjaSkladnika_p103.png
type ObciazeniaTypAbs
properties
content complex
children RodzajObciazenia LacznaWartoscHipotek
asserts
Test XPathDefaultNs Annotation
if (exists(RodzajObciazenia[text() = 'HIPOTEKA'])) then LacznaWartoscHipotek else not(LacznaWartoscHipotek) 
documentation
Element LacznaWartoscHipotek jest obowiązkowy dla RodzajObciazenia = 'HIPOTEKA' i zabroniony w przeciwnym wypadku
documentation
IDENTYFIKACJASKLADNIKA_00016
annotation
documentation
Obciążenie nieruchomości

element SpecyfikacjaNieruchomosciTypAbs/BrakObciazen
diagram knf.abs.IdentyfikacjaSkladnika_diagrams/knf.abs.IdentyfikacjaSkladnika_p104.png
type WskaznikLogiczny1albotrueTyp
properties
content simple
facets
Kind Value Annotation
pattern 1|true
annotation
documentation
Oznaczenie braku obciążeń nieruchomości

complexType SpecyfikacjaPakietuWierzytelnosciTypAbs
diagram knf.abs.IdentyfikacjaSkladnika_diagrams/knf.abs.IdentyfikacjaSkladnika_p105.png
type restriction of SpecyfikacjaSkladnikaAktywowTypAbs
properties
base SpecyfikacjaSkladnikaAktywowTypAbs
abstract true
children WalutaDenominacji Termin PakietPrzeksztalcony CzyWieluPierwotnychWierzycieli PierwotnyWierzyciel BrakPrzewazajacegoPierwotnegoWierzyciela PoczatkowaWartoscNominalna PoczatkowaLiczba Kontrahent DataNabycia WartoscNabycia
used by
element IdentyfikacjaPakietuWierzytelnosciTypAbs/Specyfikacja
asserts
Test XPathDefaultNs Annotation
if (CzyWieluPierwotnychWierzycieli = false()) then PierwotnyWierzyciel else true() 
documentation
Element PierwotnyWierzyciel jest obowiązkowy jeśli element CzyWieluPierwotnychWierzycieli = false
documentation
IDENTYFIKACJASKLADNIKA_00005
annotation
documentation
Specyfikacja pakietu wierzytelności typ abstrakcyjny

element SpecyfikacjaPakietuWierzytelnosciTypAbs/WalutaDenominacji
diagram knf.abs.IdentyfikacjaSkladnika_diagrams/knf.abs.IdentyfikacjaSkladnika_p106.png
type WalutyTyp
properties
content simple
annotation
documentation
Waluta denominacji

element SpecyfikacjaPakietuWierzytelnosciTypAbs/Termin
diagram knf.abs.IdentyfikacjaSkladnika_diagrams/knf.abs.IdentyfikacjaSkladnika_p107.png
type DataPrzedzial3Typ
properties
content simple
facets
Kind Value Annotation
minInclusive 1989-01-01
maxInclusive 9999-12-31
annotation
documentation
Termin wykupu, zapadalności, wygaśnięcia, wymagalności albo zakończenia

element SpecyfikacjaPakietuWierzytelnosciTypAbs/PakietPrzeksztalcony
diagram knf.abs.IdentyfikacjaSkladnika_diagrams/knf.abs.IdentyfikacjaSkladnika_p108.png
type PakietPrzeksztalconyTypAbs
properties
content complex
children PakietPrzedPrzeksztalceniem
attributes
Name  Type  Use  Default  Fixed  Annotation
CzyPrzeksztalcony  WskaznikLogiczny0lub1albotruelubfalseTyp  required      
documentation
Flaga czy przekształcony
asserts
Test XPathDefaultNs Annotation
if (@CzyPrzeksztalcony = true()) then PakietPrzedPrzeksztalceniem else if (@CzyPrzeksztalcony = false()) then not(PakietPrzedPrzeksztalceniem) else true() 
documentation
Element/elementy PakietPrzedPrzeksztalceniem obowiązkowy jeśli atrybut CzyPrzeksztalcony = true i zabroniony jeśli atrybut CzyPrzeksztalcony = false
documentation
IDENTYFIKACJASKLADNIKA_00014
annotation
documentation
Pakiet przekształcony

element SpecyfikacjaPakietuWierzytelnosciTypAbs/CzyWieluPierwotnychWierzycieli
diagram knf.abs.IdentyfikacjaSkladnika_diagrams/knf.abs.IdentyfikacjaSkladnika_p109.png
type WskaznikLogiczny0lub1albotruelubfalseTyp
properties
content simple
annotation
documentation
Flaga wielu pierwotnych wierzycieli

element SpecyfikacjaPakietuWierzytelnosciTypAbs/PierwotnyWierzyciel
diagram knf.abs.IdentyfikacjaSkladnika_diagrams/knf.abs.IdentyfikacjaSkladnika_p110.png
type IdentyfikacjaPierwotnegoWierzycielaTypAbs
properties
content complex
children Identyfikator Nazwa Kraj
asserts
Test XPathDefaultNs Annotation
if(Identyfikator = 'BRAK') then Kraj else true() 
documentation
W przypadku wypełnienia elementu Identyfikator wartością: 'BRAK' należy wypełnić element Kraj
documentation
IDENTYFIKACJAPODMIOTU_00001
annotation
documentation
Pierwotny wierzyciel

element SpecyfikacjaPakietuWierzytelnosciTypAbs/BrakPrzewazajacegoPierwotnegoWierzyciela
diagram knf.abs.IdentyfikacjaSkladnika_diagrams/knf.abs.IdentyfikacjaSkladnika_p111.png
type WskaznikLogiczny1albotrueTyp
properties
content simple
facets
Kind Value Annotation
pattern 1|true

element SpecyfikacjaPakietuWierzytelnosciTypAbs/PoczatkowaWartoscNominalna
diagram knf.abs.IdentyfikacjaSkladnika_diagrams/knf.abs.IdentyfikacjaSkladnika_p112.png
type Liczba19.2Typ
properties
content simple
facets
Kind Value Annotation
totalDigits 19
fractionDigits 2
annotation
documentation
Początkowa wartość nominalna

element SpecyfikacjaPakietuWierzytelnosciTypAbs/PoczatkowaLiczba
diagram knf.abs.IdentyfikacjaSkladnika_diagrams/knf.abs.IdentyfikacjaSkladnika_p113.png
type Liczba19.8Typ
properties
content simple
facets
Kind Value Annotation
totalDigits 19
fractionDigits 8
annotation
documentation
Początkowa liczba pojedynczych wierzytelności w pakiecie

element SpecyfikacjaPakietuWierzytelnosciTypAbs/Kontrahent
diagram knf.abs.IdentyfikacjaSkladnika_diagrams/knf.abs.IdentyfikacjaSkladnika_p114.png
type IdentyfikacjaKontrahentaTypAbs
properties
content complex
children Identyfikator Nazwa Kraj
asserts
Test XPathDefaultNs Annotation
if(Identyfikator = 'BRAK') then Kraj else true() 
documentation
W przypadku wypełnienia elementu Identyfikator wartością: 'BRAK' należy wypełnić element Kraj
documentation
IDENTYFIKACJAPODMIOTU_00001
annotation
documentation
Kontrahent, pożyczkobiorca

element SpecyfikacjaPakietuWierzytelnosciTypAbs/DataNabycia
diagram knf.abs.IdentyfikacjaSkladnika_diagrams/knf.abs.IdentyfikacjaSkladnika_p115.png
type DataPrzedzial2Typ
properties
minOcc 0
maxOcc 1
content simple
facets
Kind Value Annotation
minInclusive 1989-01-01
maxInclusive 2099-12-31
annotation
documentation
Data nabycia, wystawienia, udzielenia albo rozpoczęcia

element SpecyfikacjaPakietuWierzytelnosciTypAbs/WartoscNabycia
diagram knf.abs.IdentyfikacjaSkladnika_diagrams/knf.abs.IdentyfikacjaSkladnika_p116.png
type Liczba19.2Typ
properties
minOcc 0
maxOcc 1
content simple
facets
Kind Value Annotation
totalDigits 19
fractionDigits 2
annotation
documentation
Łączna wartość w cenie nabycia

complexType SpecyfikacjaPozyczkiWekslaTypAbs
diagram knf.abs.IdentyfikacjaSkladnika_diagrams/knf.abs.IdentyfikacjaSkladnika_p117.png
type restriction of SpecyfikacjaSkladnikaAktywowTypAbs
properties
base SpecyfikacjaSkladnikaAktywowTypAbs
abstract true
children KategoriaAktywow WalutaDenominacji Termin Oprocentowanie PierwotnyWierzyciel PoczatkowaWartoscNominalna Emitent Kontrahent
used by
element IdentyfikacjaPozyczkiWekslaTypAbs/Specyfikacja
asserts
Test XPathDefaultNs Annotation
if (KategoriaAktywow = 'UDZIELONE_POZYCZKI_PIENIEZNE') then Kontrahent else true() 
documentation
W przypadku wypełnienia elementu KategoriaAktywow wartością: 'UDZIELONE_POZYCZKI_PIENIEZNE' element Kontrahent jest obowiązkowy
documentation
IDENTYFIKACJASKLADNIKA_00006
if (KategoriaAktywow = 'WEKSLE') then Emitent else true() 
documentation
W przypadku wypełnienia elementu KategoriaAktywow wartością: 'WEKSLE' element Emitent jest obowiązkowy
documentation
IDENTYFIKACJASKLADNIKA_00007
annotation
documentation
Specyfikacja pożyczki weksla typ abstrakcyjny

element SpecyfikacjaPozyczkiWekslaTypAbs/KategoriaAktywow
diagram knf.abs.IdentyfikacjaSkladnika_diagrams/knf.abs.IdentyfikacjaSkladnika_p118.png
type KategorieAktywowPozyczkiWeksleTyp
properties
content simple
annotation
documentation
Kategoria składnika aktywów albo instrumentu finansowego

element SpecyfikacjaPozyczkiWekslaTypAbs/WalutaDenominacji
diagram knf.abs.IdentyfikacjaSkladnika_diagrams/knf.abs.IdentyfikacjaSkladnika_p119.png
type WalutyTyp
properties
content simple
annotation
documentation
Waluta denominacji

element SpecyfikacjaPozyczkiWekslaTypAbs/Termin
diagram knf.abs.IdentyfikacjaSkladnika_diagrams/knf.abs.IdentyfikacjaSkladnika_p120.png
type DataPrzedzial3Typ
properties
content simple
facets
Kind Value Annotation
minInclusive 1989-01-01
maxInclusive 9999-12-31
annotation
documentation
Termin wykupu, zapadalności, wygaśnięcia, wymagalności albo zakończenia

element SpecyfikacjaPozyczkiWekslaTypAbs/Oprocentowanie
diagram knf.abs.IdentyfikacjaSkladnika_diagrams/knf.abs.IdentyfikacjaSkladnika_p121.png
type OprocentowanieTypAbs
properties
content complex
children StopaStala Czestotliwosc StopaBazowa IdentyfikacjaStopyBazowej Marza OpisOprocentowania
attributes
Name  Type  Use  Default  Fixed  Annotation
RodzajOprocentowania  RodzajeOprocentowaniaTyp  required      
documentation
Rodzaj Oprocentowania
asserts
Test XPathDefaultNs Annotation
if (@RodzajOprocentowania = 'ZMIENNE') then StopaBazowa and Marza and not(StopaStala or Czestotliwosc) else true() 
documentation
W przypadku wypełnienia atrybutu RodzajOprocentowania wartością 'ZMIENNE' elementy: StopaBazowa, Marza  są obowiązkowe, a elementy StopaStala oraz Czestotliwosc są zabronione
documentation
IDENTYFIKACJASKLADNIKA_00009
if (StopaBazowa = 'OTHR') then IdentyfikacjaStopyBazowej else not(IdentyfikacjaStopyBazowej) 
documentation
Pole IdentyfikacjaStopyBazowej obowiązkowe dla StopaBazowa = 'OTHR' oraz zabronione w przeciwnym wypadku
documentation
IDENTYFIKACJASKLADNIKA_00010
if (@RodzajOprocentowania = 'STALE') then StopaStala and Czestotliwosc and not(StopaBazowa or IdentyfikacjaStopyBazowej or Marza) else true() 
documentation
W przypadku wypełnienia atrybutu RodzajOprocentowania wartością 'STALE' elementy: StopaStala oraz Czestotliwosc są obowiązkowe, a elementy: StopaBazowa, IdentyfikacjaStopyBazowej oraz Marza są zabronione
documentation
IDENTYFIKACJASKLADNIKA_00011
if (@RodzajOprocentowania = 'BRAK') then not(StopaStala or StopaBazowa or IdentyfikacjaStopyBazowej or Marza or Czestotliwosc or OpisOprocentowania) else true() 
documentation
W przypadku wypełnienia atrybutu RodzajOprocentowania wartością 'BRAK' elementy: StopaStala, StopaBazowa, IdentyfikacjaStopyBazowej, Marza, Czestotliwosc, OpisOprocentowania są zabronione
documentation
IDENTYFIKACJASKLADNIKA_00012
if (@RodzajOprocentowania = 'ZMIENIAJACE_SIE') then OpisOprocentowania else true() 
documentation
W przypadku wypełnienia atrybutu RodzajOprocentowania wartością 'ZMIENIAJACE_SIE' element OpisOprocentowania jest obowiązkowy
documentation
IDENTYFIKACJASKLADNIKA_00013
not(Marza) or (1>=abs(Marza)) 
documentation
Wartość bezwzględna marży nie może być większa od 100%.
documentation
IDENTYFIKACJASKLADNIKA_00017
annotation
documentation
Oprocentowanie

element SpecyfikacjaPozyczkiWekslaTypAbs/PierwotnyWierzyciel
diagram knf.abs.IdentyfikacjaSkladnika_diagrams/knf.abs.IdentyfikacjaSkladnika_p122.png
type IdentyfikacjaPierwotnegoWierzycielaTypAbs
properties
minOcc 0
maxOcc 1
content complex
children Identyfikator Nazwa Kraj
asserts
Test XPathDefaultNs Annotation
if(Identyfikator = 'BRAK') then Kraj else true() 
documentation
W przypadku wypełnienia elementu Identyfikator wartością: 'BRAK' należy wypełnić element Kraj
documentation
IDENTYFIKACJAPODMIOTU_00001
annotation
documentation
Pierwotny wierzyciel

element SpecyfikacjaPozyczkiWekslaTypAbs/PoczatkowaWartoscNominalna
diagram knf.abs.IdentyfikacjaSkladnika_diagrams/knf.abs.IdentyfikacjaSkladnika_p123.png
type Liczba19.2Typ
properties
content simple
facets
Kind Value Annotation
totalDigits 19
fractionDigits 2
annotation
documentation
Początkowa wartość nominalna

element SpecyfikacjaPozyczkiWekslaTypAbs/Emitent
diagram knf.abs.IdentyfikacjaSkladnika_diagrams/knf.abs.IdentyfikacjaSkladnika_p124.png
type IdentyfikacjaEmitentaTypAbs
properties
content complex
children Identyfikator Nazwa Kraj
asserts
Test XPathDefaultNs Annotation
if(Identyfikator = 'BRAK') then Kraj else true() 
documentation
W przypadku wypełnienia elementu Identyfikator wartością: 'BRAK' należy wypełnić element Kraj
documentation
IDENTYFIKACJAPODMIOTU_00001
annotation
documentation
Emitent, wystawca

element SpecyfikacjaPozyczkiWekslaTypAbs/Kontrahent
diagram knf.abs.IdentyfikacjaSkladnika_diagrams/knf.abs.IdentyfikacjaSkladnika_p125.png
type IdentyfikacjaKontrahentaTypAbs
properties
content complex
children Identyfikator Nazwa Kraj
asserts
Test XPathDefaultNs Annotation
if(Identyfikator = 'BRAK') then Kraj else true() 
documentation
W przypadku wypełnienia elementu Identyfikator wartością: 'BRAK' należy wypełnić element Kraj
documentation
IDENTYFIKACJAPODMIOTU_00001
annotation
documentation
Kontrahent, pożyczkobiorca

complexType SpecyfikacjaSkladnikaAktywowTypAbs
diagram knf.abs.IdentyfikacjaSkladnika_diagrams/knf.abs.IdentyfikacjaSkladnika_p126.png
properties
abstract true
children KategoriaAktywow WalutaDenominacji Termin Oprocentowanie TypFunduszu SposobRozliczenia PakietPrzeksztalcony CzyWieluPierwotnychWierzycieli PierwotnyWierzyciel BrakPrzewazajacegoPierwotnegoWierzyciela PoczatkowaWartoscNominalna PoczatkowaLiczba Emitent Kontrahent InstrumentBazowy DataNabycia WartoscNabycia Adres Obciazenia BrakObciazen
used by
element IdentyfikacjaSkladnikaAktywowTypAbs/Specyfikacja
complexTypes SpecyfikacjaDepozytuSrodkowPienieznychTypAbs SpecyfikacjaInnegoSkladnikaTypAbs SpecyfikacjaInstrumentuPochodnegoTypAbs SpecyfikacjaNieruchomosciTypAbs SpecyfikacjaPakietuWierzytelnosciTypAbs SpecyfikacjaPozyczkiWekslaTypAbs SpecyfikacjaSkladnikaDluznegoTypAbs SpecyfikacjaSkladnikaUdzialowegoTypAbs SpecyfikacjaTytuluUczestnictwaTypAbs
annotation
documentation
Specyfikacja składnika aktywów typ abstrakcyjny

element SpecyfikacjaSkladnikaAktywowTypAbs/KategoriaAktywow
diagram knf.abs.IdentyfikacjaSkladnika_diagrams/knf.abs.IdentyfikacjaSkladnika_p127.png
type KategorieAktywowTyp
properties
minOcc 0
maxOcc 1
content simple
annotation
documentation
Kategoria składnika aktywów albo instrumentu finansowego

element SpecyfikacjaSkladnikaAktywowTypAbs/WalutaDenominacji
diagram knf.abs.IdentyfikacjaSkladnika_diagrams/knf.abs.IdentyfikacjaSkladnika_p128.png
type WalutyTyp
properties
minOcc 0
maxOcc 1
content simple
annotation
documentation
Waluta denominacji

element SpecyfikacjaSkladnikaAktywowTypAbs/Termin
diagram knf.abs.IdentyfikacjaSkladnika_diagrams/knf.abs.IdentyfikacjaSkladnika_p129.png
type DataPrzedzial3Typ
properties
minOcc 0
maxOcc 1
content simple
facets
Kind Value Annotation
minInclusive 1989-01-01
maxInclusive 9999-12-31
annotation
documentation
Termin wykupu, zapadalności, wygaśnięcia, wymagalności albo zakończenia

element SpecyfikacjaSkladnikaAktywowTypAbs/Oprocentowanie
diagram knf.abs.IdentyfikacjaSkladnika_diagrams/knf.abs.IdentyfikacjaSkladnika_p130.png
type OprocentowanieTypAbs
properties
minOcc 0
maxOcc 1
content complex
children StopaStala Czestotliwosc StopaBazowa IdentyfikacjaStopyBazowej Marza OpisOprocentowania
attributes
Name  Type  Use  Default  Fixed  Annotation
RodzajOprocentowania  RodzajeOprocentowaniaTyp  required      
documentation
Rodzaj Oprocentowania
asserts
Test XPathDefaultNs Annotation
if (@RodzajOprocentowania = 'ZMIENNE') then StopaBazowa and Marza and not(StopaStala or Czestotliwosc) else true() 
documentation
W przypadku wypełnienia atrybutu RodzajOprocentowania wartością 'ZMIENNE' elementy: StopaBazowa, Marza  są obowiązkowe, a elementy StopaStala oraz Czestotliwosc są zabronione
documentation
IDENTYFIKACJASKLADNIKA_00009
if (StopaBazowa = 'OTHR') then IdentyfikacjaStopyBazowej else not(IdentyfikacjaStopyBazowej) 
documentation
Pole IdentyfikacjaStopyBazowej obowiązkowe dla StopaBazowa = 'OTHR' oraz zabronione w przeciwnym wypadku
documentation
IDENTYFIKACJASKLADNIKA_00010
if (@RodzajOprocentowania = 'STALE') then StopaStala and Czestotliwosc and not(StopaBazowa or IdentyfikacjaStopyBazowej or Marza) else true() 
documentation
W przypadku wypełnienia atrybutu RodzajOprocentowania wartością 'STALE' elementy: StopaStala oraz Czestotliwosc są obowiązkowe, a elementy: StopaBazowa, IdentyfikacjaStopyBazowej oraz Marza są zabronione
documentation
IDENTYFIKACJASKLADNIKA_00011
if (@RodzajOprocentowania = 'BRAK') then not(StopaStala or StopaBazowa or IdentyfikacjaStopyBazowej or Marza or Czestotliwosc or OpisOprocentowania) else true() 
documentation
W przypadku wypełnienia atrybutu RodzajOprocentowania wartością 'BRAK' elementy: StopaStala, StopaBazowa, IdentyfikacjaStopyBazowej, Marza, Czestotliwosc, OpisOprocentowania są zabronione
documentation
IDENTYFIKACJASKLADNIKA_00012
if (@RodzajOprocentowania = 'ZMIENIAJACE_SIE') then OpisOprocentowania else true() 
documentation
W przypadku wypełnienia atrybutu RodzajOprocentowania wartością 'ZMIENIAJACE_SIE' element OpisOprocentowania jest obowiązkowy
documentation
IDENTYFIKACJASKLADNIKA_00013
not(Marza) or (1>=abs(Marza)) 
documentation
Wartość bezwzględna marży nie może być większa od 100%.
documentation
IDENTYFIKACJASKLADNIKA_00017
annotation
documentation
Oprocentowanie

element SpecyfikacjaSkladnikaAktywowTypAbs/TypFunduszu
diagram knf.abs.IdentyfikacjaSkladnika_diagrams/knf.abs.IdentyfikacjaSkladnika_p131.png
type TypyFunduszyZagranicznychTyp
properties
minOcc 0
maxOcc 1
content simple
annotation
documentation
Typ funduszu

element SpecyfikacjaSkladnikaAktywowTypAbs/SposobRozliczenia
diagram knf.abs.IdentyfikacjaSkladnika_diagrams/knf.abs.IdentyfikacjaSkladnika_p132.png
type PochodneTypyRozliczenTyp
properties
minOcc 0
maxOcc 1
content simple
annotation
documentation
Sposób rozliczenia

element SpecyfikacjaSkladnikaAktywowTypAbs/PakietPrzeksztalcony
diagram knf.abs.IdentyfikacjaSkladnika_diagrams/knf.abs.IdentyfikacjaSkladnika_p133.png
type PakietPrzeksztalconyTypAbs
properties
minOcc 0
maxOcc 1
content complex
children PakietPrzedPrzeksztalceniem
attributes
Name  Type  Use  Default  Fixed  Annotation
CzyPrzeksztalcony  WskaznikLogiczny0lub1albotruelubfalseTyp  required      
documentation
Flaga czy przekształcony
asserts
Test XPathDefaultNs Annotation
if (@CzyPrzeksztalcony = true()) then PakietPrzedPrzeksztalceniem else if (@CzyPrzeksztalcony = false()) then not(PakietPrzedPrzeksztalceniem) else true() 
documentation
Element/elementy PakietPrzedPrzeksztalceniem obowiązkowy jeśli atrybut CzyPrzeksztalcony = true i zabroniony jeśli atrybut CzyPrzeksztalcony = false
documentation
IDENTYFIKACJASKLADNIKA_00014
annotation
documentation
Pakiet przekształcony

element SpecyfikacjaSkladnikaAktywowTypAbs/CzyWieluPierwotnychWierzycieli
diagram knf.abs.IdentyfikacjaSkladnika_diagrams/knf.abs.IdentyfikacjaSkladnika_p134.png
type WskaznikLogiczny0lub1albotruelubfalseTyp
properties
minOcc 0
maxOcc 1
content simple
annotation
documentation
Flaga wielu pierwotnych wierzycieli

element SpecyfikacjaSkladnikaAktywowTypAbs/PierwotnyWierzyciel
diagram knf.abs.IdentyfikacjaSkladnika_diagrams/knf.abs.IdentyfikacjaSkladnika_p135.png
type IdentyfikacjaPierwotnegoWierzycielaTypAbs
properties
minOcc 0
maxOcc 1
content complex
children Identyfikator Nazwa Kraj
asserts
Test XPathDefaultNs Annotation
if(Identyfikator = 'BRAK') then Kraj else true() 
documentation
W przypadku wypełnienia elementu Identyfikator wartością: 'BRAK' należy wypełnić element Kraj
documentation
IDENTYFIKACJAPODMIOTU_00001
annotation
documentation
Pierwotny wierzyciel

element SpecyfikacjaSkladnikaAktywowTypAbs/BrakPrzewazajacegoPierwotnegoWierzyciela
diagram knf.abs.IdentyfikacjaSkladnika_diagrams/knf.abs.IdentyfikacjaSkladnika_p136.png
type WskaznikLogiczny1albotrueTyp
properties
minOcc 0
maxOcc 1
content simple
facets
Kind Value Annotation
pattern 1|true
annotation
documentation
Oznaczenie braku przeważajacego pierwotnego wierzyciela w pakiecie wierzytelności

element SpecyfikacjaSkladnikaAktywowTypAbs/PoczatkowaWartoscNominalna
diagram knf.abs.IdentyfikacjaSkladnika_diagrams/knf.abs.IdentyfikacjaSkladnika_p137.png
type Liczba19.2Typ
properties
minOcc 0
maxOcc 1
content simple
facets
Kind Value Annotation
totalDigits 19
fractionDigits 2
annotation
documentation
Początkowa wartość nominalna

element SpecyfikacjaSkladnikaAktywowTypAbs/PoczatkowaLiczba
diagram knf.abs.IdentyfikacjaSkladnika_diagrams/knf.abs.IdentyfikacjaSkladnika_p138.png
type Liczba19.8Typ
properties
minOcc 0
maxOcc 1
content simple
facets
Kind Value Annotation
totalDigits 19
fractionDigits 8
annotation
documentation
Początkowa liczba pojedynczych wierzytelności w pakiecie

element SpecyfikacjaSkladnikaAktywowTypAbs/Emitent
diagram knf.abs.IdentyfikacjaSkladnika_diagrams/knf.abs.IdentyfikacjaSkladnika_p139.png
type IdentyfikacjaEmitentaTypAbs
properties
minOcc 0
maxOcc 1
content complex
children Identyfikator Nazwa Kraj
asserts
Test XPathDefaultNs Annotation
if(Identyfikator = 'BRAK') then Kraj else true() 
documentation
W przypadku wypełnienia elementu Identyfikator wartością: 'BRAK' należy wypełnić element Kraj
documentation
IDENTYFIKACJAPODMIOTU_00001
annotation
documentation
Emitent, wystawca

element SpecyfikacjaSkladnikaAktywowTypAbs/Kontrahent
diagram knf.abs.IdentyfikacjaSkladnika_diagrams/knf.abs.IdentyfikacjaSkladnika_p140.png
type IdentyfikacjaKontrahentaTypAbs
properties
minOcc 0
maxOcc 1
content complex
children Identyfikator Nazwa Kraj
asserts
Test XPathDefaultNs Annotation
if(Identyfikator = 'BRAK') then Kraj else true() 
documentation
W przypadku wypełnienia elementu Identyfikator wartością: 'BRAK' należy wypełnić element Kraj
documentation
IDENTYFIKACJAPODMIOTU_00001
annotation
documentation
Kontrahent, pożyczkobiorca

element SpecyfikacjaSkladnikaAktywowTypAbs/InstrumentBazowy
diagram knf.abs.IdentyfikacjaSkladnika_diagrams/knf.abs.IdentyfikacjaSkladnika_p141.png
type InstrumentBazowyTypAbs
properties
minOcc 0
maxOcc unbounded
content complex
children Identyfikacja Waluta StopaProcentowa Indeks ObligacjaBazowa Towar Opis Pozycja Wartosc
asserts
Test XPathDefaultNs Annotation
if (StopaProcentowa = 'OTHR' or Indeks = 'OTHR' or ObligacjaBazowa = 'OTHR' or Towar = 'OTHR_OTHR_OTHR') then Opis else true() 
documentation
Pole Opis obowiązkowe w przypadku wypełnienia elementu: StopaProcentowa, Indeks lub ObligacjaBazowa wartością: 'OTHR' lub elementu Towar wartością: 'OTHR_OTHR_OTHR'
documentation
IDENTYFIKACJASKLADNIKA_00015
annotation
documentation
Charakterystyka instrumentu bazowego

element SpecyfikacjaSkladnikaAktywowTypAbs/DataNabycia
diagram knf.abs.IdentyfikacjaSkladnika_diagrams/knf.abs.IdentyfikacjaSkladnika_p142.png
type DataPrzedzial2Typ
properties
minOcc 0
maxOcc 1
content simple
facets
Kind Value Annotation
minInclusive 1989-01-01
maxInclusive 2099-12-31
annotation
documentation
Data nabycia, wystawienia, udzielenia albo rozpoczęcia

element SpecyfikacjaSkladnikaAktywowTypAbs/WartoscNabycia
diagram knf.abs.IdentyfikacjaSkladnika_diagrams/knf.abs.IdentyfikacjaSkladnika_p143.png
type Liczba19.2Typ
properties
minOcc 0
maxOcc 1
content simple
facets
Kind Value Annotation
totalDigits 19
fractionDigits 2
annotation
documentation
Łączna wartość w cenie nabycia

element SpecyfikacjaSkladnikaAktywowTypAbs/Adres
diagram knf.abs.IdentyfikacjaSkladnika_diagrams/knf.abs.IdentyfikacjaSkladnika_p144.png
type AdresTypAbs
properties
minOcc 0
maxOcc 1
content complex
children Kraj Wojewodztwo Miejscowosc UlicaiNumer
annotation
documentation
Adres nieruchomości

element SpecyfikacjaSkladnikaAktywowTypAbs/Obciazenia
diagram knf.abs.IdentyfikacjaSkladnika_diagrams/knf.abs.IdentyfikacjaSkladnika_p145.png
type ObciazeniaTypAbs
properties
minOcc 0
maxOcc 1
content complex
children RodzajObciazenia LacznaWartoscHipotek
asserts
Test XPathDefaultNs Annotation
if (exists(RodzajObciazenia[text() = 'HIPOTEKA'])) then LacznaWartoscHipotek else not(LacznaWartoscHipotek) 
documentation
Element LacznaWartoscHipotek jest obowiązkowy dla RodzajObciazenia = 'HIPOTEKA' i zabroniony w przeciwnym wypadku
documentation
IDENTYFIKACJASKLADNIKA_00016
annotation
documentation
Obciążenie nieruchomości

element SpecyfikacjaSkladnikaAktywowTypAbs/BrakObciazen
diagram knf.abs.IdentyfikacjaSkladnika_diagrams/knf.abs.IdentyfikacjaSkladnika_p146.png
type WskaznikLogiczny1albotrueTyp
properties
minOcc 0
maxOcc 1
content simple
facets
Kind Value Annotation
pattern 1|true
annotation
documentation
Oznaczenie braku obciążeń nieruchomości

complexType SpecyfikacjaSkladnikaDluznegoTypAbs
diagram knf.abs.IdentyfikacjaSkladnika_diagrams/knf.abs.IdentyfikacjaSkladnika_p147.png
type restriction of SpecyfikacjaSkladnikaAktywowTypAbs
properties
base SpecyfikacjaSkladnikaAktywowTypAbs
abstract true
children KategoriaAktywow WalutaDenominacji Termin Oprocentowanie Emitent
used by
element IdentyfikacjaSkladnikaDluznegoTypAbs/Specyfikacja
annotation
documentation
Specyfikacja składnika dłużnego typ abstrakcyjny

element SpecyfikacjaSkladnikaDluznegoTypAbs/KategoriaAktywow
diagram knf.abs.IdentyfikacjaSkladnika_diagrams/knf.abs.IdentyfikacjaSkladnika_p148.png
type KategorieAktywowDluzneTyp
properties
content simple
annotation
documentation
Kategoria składnika aktywów albo instrumentu finansowego

element SpecyfikacjaSkladnikaDluznegoTypAbs/WalutaDenominacji
diagram knf.abs.IdentyfikacjaSkladnika_diagrams/knf.abs.IdentyfikacjaSkladnika_p149.png
type WalutyTyp
properties
content simple
annotation
documentation
Waluta denominacji

element SpecyfikacjaSkladnikaDluznegoTypAbs/Termin
diagram knf.abs.IdentyfikacjaSkladnika_diagrams/knf.abs.IdentyfikacjaSkladnika_p150.png
type DataPrzedzial3Typ
properties
content simple
facets
Kind Value Annotation
minInclusive 1989-01-01
maxInclusive 9999-12-31
annotation
documentation
Termin wykupu, zapadalności, wygaśnięcia, wymagalności albo zakończenia

element SpecyfikacjaSkladnikaDluznegoTypAbs/Oprocentowanie
diagram knf.abs.IdentyfikacjaSkladnika_diagrams/knf.abs.IdentyfikacjaSkladnika_p151.png
type OprocentowanieTypAbs
properties
content complex
children StopaStala Czestotliwosc StopaBazowa IdentyfikacjaStopyBazowej Marza OpisOprocentowania
attributes
Name  Type  Use  Default  Fixed  Annotation
RodzajOprocentowania  RodzajeOprocentowaniaTyp  required      
documentation
Rodzaj Oprocentowania
asserts
Test XPathDefaultNs Annotation
if (@RodzajOprocentowania = 'ZMIENNE') then StopaBazowa and Marza and not(StopaStala or Czestotliwosc) else true() 
documentation
W przypadku wypełnienia atrybutu RodzajOprocentowania wartością 'ZMIENNE' elementy: StopaBazowa, Marza  są obowiązkowe, a elementy StopaStala oraz Czestotliwosc są zabronione
documentation
IDENTYFIKACJASKLADNIKA_00009
if (StopaBazowa = 'OTHR') then IdentyfikacjaStopyBazowej else not(IdentyfikacjaStopyBazowej) 
documentation
Pole IdentyfikacjaStopyBazowej obowiązkowe dla StopaBazowa = 'OTHR' oraz zabronione w przeciwnym wypadku
documentation
IDENTYFIKACJASKLADNIKA_00010
if (@RodzajOprocentowania = 'STALE') then StopaStala and Czestotliwosc and not(StopaBazowa or IdentyfikacjaStopyBazowej or Marza) else true() 
documentation
W przypadku wypełnienia atrybutu RodzajOprocentowania wartością 'STALE' elementy: StopaStala oraz Czestotliwosc są obowiązkowe, a elementy: StopaBazowa, IdentyfikacjaStopyBazowej oraz Marza są zabronione
documentation
IDENTYFIKACJASKLADNIKA_00011
if (@RodzajOprocentowania = 'BRAK') then not(StopaStala or StopaBazowa or IdentyfikacjaStopyBazowej or Marza or Czestotliwosc or OpisOprocentowania) else true() 
documentation
W przypadku wypełnienia atrybutu RodzajOprocentowania wartością 'BRAK' elementy: StopaStala, StopaBazowa, IdentyfikacjaStopyBazowej, Marza, Czestotliwosc, OpisOprocentowania są zabronione
documentation
IDENTYFIKACJASKLADNIKA_00012
if (@RodzajOprocentowania = 'ZMIENIAJACE_SIE') then OpisOprocentowania else true() 
documentation
W przypadku wypełnienia atrybutu RodzajOprocentowania wartością 'ZMIENIAJACE_SIE' element OpisOprocentowania jest obowiązkowy
documentation
IDENTYFIKACJASKLADNIKA_00013
not(Marza) or (1>=abs(Marza)) 
documentation
Wartość bezwzględna marży nie może być większa od 100%.
documentation
IDENTYFIKACJASKLADNIKA_00017
annotation
documentation
Oprocentowanie

element SpecyfikacjaSkladnikaDluznegoTypAbs/Emitent
diagram knf.abs.IdentyfikacjaSkladnika_diagrams/knf.abs.IdentyfikacjaSkladnika_p152.png
type IdentyfikacjaEmitentaTypAbs
properties
content complex
children Identyfikator Nazwa Kraj
asserts
Test XPathDefaultNs Annotation
if(Identyfikator = 'BRAK') then Kraj else true() 
documentation
W przypadku wypełnienia elementu Identyfikator wartością: 'BRAK' należy wypełnić element Kraj
documentation
IDENTYFIKACJAPODMIOTU_00001
annotation
documentation
Emitent, wystawca

complexType SpecyfikacjaSkladnikaUdzialowegoTypAbs
diagram knf.abs.IdentyfikacjaSkladnika_diagrams/knf.abs.IdentyfikacjaSkladnika_p153.png
type restriction of SpecyfikacjaSkladnikaAktywowTypAbs
properties
base SpecyfikacjaSkladnikaAktywowTypAbs
abstract true
children KategoriaAktywow WalutaDenominacji Emitent
used by
element IdentyfikacjaSkladnikaUdzialowegoTypAbs/Specyfikacja
annotation
documentation
Specyfikacja składnika udziałowego typ abstrakcyjny

element SpecyfikacjaSkladnikaUdzialowegoTypAbs/KategoriaAktywow
diagram knf.abs.IdentyfikacjaSkladnika_diagrams/knf.abs.IdentyfikacjaSkladnika_p154.png
type KategorieAktywowUdzialoweTyp
properties
content simple
annotation
documentation
Kategoria składnika aktywów albo instrumentu finansowego

element SpecyfikacjaSkladnikaUdzialowegoTypAbs/WalutaDenominacji
diagram knf.abs.IdentyfikacjaSkladnika_diagrams/knf.abs.IdentyfikacjaSkladnika_p155.png
type WalutyTyp
properties
content simple
annotation
documentation
Waluta denominacji

element SpecyfikacjaSkladnikaUdzialowegoTypAbs/Emitent
diagram knf.abs.IdentyfikacjaSkladnika_diagrams/knf.abs.IdentyfikacjaSkladnika_p156.png
type IdentyfikacjaEmitentaTypAbs
properties
content complex
children Identyfikator Nazwa Kraj
asserts
Test XPathDefaultNs Annotation
if(Identyfikator = 'BRAK') then Kraj else true() 
documentation
W przypadku wypełnienia elementu Identyfikator wartością: 'BRAK' należy wypełnić element Kraj
documentation
IDENTYFIKACJAPODMIOTU_00001
annotation
documentation
Emitent, wystawca

complexType SpecyfikacjaTytuluUczestnictwaTypAbs
diagram knf.abs.IdentyfikacjaSkladnika_diagrams/knf.abs.IdentyfikacjaSkladnika_p157.png
type restriction of SpecyfikacjaSkladnikaAktywowTypAbs
properties
base SpecyfikacjaSkladnikaAktywowTypAbs
abstract true
children KategoriaAktywow WalutaDenominacji TypFunduszu Emitent
used by
element IdentyfikacjaTytuluUczestnictwaTypAbs/Specyfikacja
annotation
documentation
Specyfikacja tytułu uczestnictwa typ abstrakcyjny

element SpecyfikacjaTytuluUczestnictwaTypAbs/KategoriaAktywow
diagram knf.abs.IdentyfikacjaSkladnika_diagrams/knf.abs.IdentyfikacjaSkladnika_p158.png
type KategorieAktywowTytulyUczestnictwaTyp
properties
content simple
annotation
documentation
Kategoria składnika aktywów albo instrumentu finansowego

element SpecyfikacjaTytuluUczestnictwaTypAbs/WalutaDenominacji
diagram knf.abs.IdentyfikacjaSkladnika_diagrams/knf.abs.IdentyfikacjaSkladnika_p159.png
type WalutyTyp
properties
content simple
annotation
documentation
Waluta denominacji

element SpecyfikacjaTytuluUczestnictwaTypAbs/TypFunduszu
diagram knf.abs.IdentyfikacjaSkladnika_diagrams/knf.abs.IdentyfikacjaSkladnika_p160.png
type TypyFunduszyZagranicznychTyp
properties
content simple
annotation
documentation
Typ funduszu

element SpecyfikacjaTytuluUczestnictwaTypAbs/Emitent
diagram knf.abs.IdentyfikacjaSkladnika_diagrams/knf.abs.IdentyfikacjaSkladnika_p161.png
type IdentyfikacjaEmitentaTypAbs
properties
content complex
children Identyfikator Nazwa Kraj
asserts
Test XPathDefaultNs Annotation
if(Identyfikator = 'BRAK') then Kraj else true() 
documentation
W przypadku wypełnienia elementu Identyfikator wartością: 'BRAK' należy wypełnić element Kraj
documentation
IDENTYFIKACJAPODMIOTU_00001
annotation
documentation
Emitent, wystawca


XML Schema documentation generated by XMLSpy Schema Editor http://www.altova.com/xmlspy